継承とオブジェクト・タイプを使用した論理モデルの変更

目的

このチュートリアルでは、Oracle SQL Developer Data Modelerを使用して、継承とオブジェクト型を使用する論理モデルを変更する方法について説明します。

所要時間

約30分

概要

Oracle SQL Developer Data Modelerは、データおよびデータベース・モデリングの包括的なツールとユーティリティを提供します。これらのツールとユーティリティを使用すると、E-Rモデリングに加えて、リレーショナル(スキーマ)、データ型、またはオブジェクト型モデリング、さらには多次元モデリングとDDL生成を実行できます。 また、さまざまなソースとターゲットを対象としてインポートとエクスポートを実行し、各種の書式オプションを利用し、事前定義された一連の設計ルールとの比較によってモデルを検証することもできます。

Oracle SQL Developer Data Modelerは、Oracle SQL Developer 2.0の拡張機能およびスタンドアロン製品として、ビジュアル・データ・モデリングのみを目的とする開発者に向けてリリースされる予定です。

このチュートリアルでは、DBカタログからスキーマをインポートして、リレーショナル・モデルから論理モデルへのリバース・エンジニアリングを実行し、サブビューと表示を作成し、エンティティに2つのサブタイプを追加します。また、新しいリレーショナル・モデルのフォワード・エンジニアリングを実行し、型を作成して新しい型を表に関連付け、次に変更された表のリバース・エンジニアリングを実行してリレーショナル・モデルと論理モデルを同期化します。

前提条件:

このチュートリアルを始める前に次のことを確認してください。

: このチュートリアルはLinux環境を使用して作成されたため、Windows環境を使用している場合、スクリーンショットが若干異なる可能性があります。

データ・ディクショナリからスキーマをインポート

この項では、データ・ディクショナリからHRスキーマをインポートして、リレーショナル・モデルを作成します。 以下の手順を実行します。

.

Oracle SQL Developer Data Modelerを開きます。 前のチュートリアルを実行した後、まだOracle SQL Developer Data Modelerを終了していなかった場合は、「File」→「Close」を選択して、作業対象だったモデルを閉じてください。

 

.

File」→「Import」→「Data Dictionary」を選択します。

Screenshot for Step

 

.

データベース接続を作成する必要があります。 「Add」をクリックします。

Screenshot for Step

 

.

以下の情報を入力し、「Test Connection」をクリックします。

接続名: orcl_system
ユーザー名: system
パスワード: <パスワード>
Save Password」チェック・ボックスを選択します。
ホスト名: localhost
SID: orcl

Screenshot for Step

 

.

接続に成功したら、「OK」をクリックします。

Screenshot for Step

 

.

再度「OK」をクリックします。

Screenshot for Step

 

.

リストから、使用する接続を選択して「Next >」をクリックします。

Screenshot for Step

 

.

HR」スキーマの前にあるチェック・ボックスを選択して、「Next >」をクリックします。

Screenshot for Step

 

.

Tablesタブの下にある「Select All」をクリックします。

Screenshot for Step

 

.

Next >」をクリックします。

Screenshot for Step

Finish」をクリックします。

Screenshot for Step

 

.

ログを確認します。 確認したら、「Close」をクリックします。

Screenshot for Step

 

.

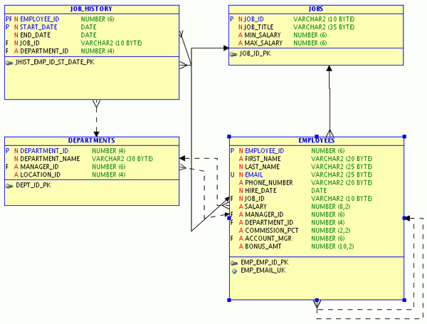
リレーショナル・モデルが正しく作成されました。 次の項では、リバース・エンジニアリングを実行して論理モデルを作成します。

Screenshot for Step

 

リレーショナル・モデルのリバース・エンジニアリングで論理モデルを作成

この項では、リレーショナル・モデルのリバース・エンジニアリングを実行して論理モデルを作成します。 次の手順を実行してください。

.

Engineer to Logical Model」アイコンをクリックします。 Engineeringウィンドウが開きます。

Screenshot for Step

 

.

この警告アイコンは、リレーショナル・モデルと論理モデルの間でオブジェクトが異なっていることを示しています。 「Tables」オブジェクトを展開します。

Screenshot for Step


.

プラス記号のアイコンは、表が論理モデルに追加されることを示しています。 「Engineer」をクリックします。

Screenshot for Step

 

.

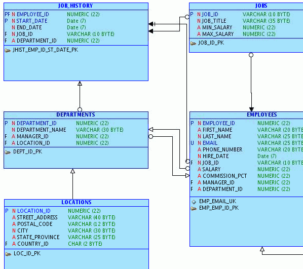
論理モデルが正しく作成されました。 次の項では、employees表に関連したエンティティのみを含むサブビューを作成します。

Screenshot for Step

 

サブビューを作成

この項では、employees表に関連したエンティティに基づいた論理モデルのサブビューを作成します。 次の手順を実行してください。

.

ダイアグラムの空白部分を右クリックします。 ここでは、2つの異なる表記法を使用できます。 このチュートリアルでは、「Bachman Notation」を選択します。 デフォルトでは、Barker表記法が使用されることに注意してください。

Screenshot for Step

 

.

Bachman表記法が使用されるようになりました。

Screenshot for Step

 

.

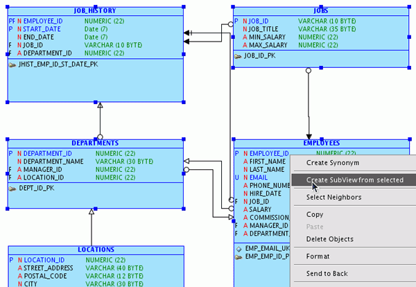
employees」エンティティを右クリックして、「Select Neighbors」を選択します。

Screenshot for Step

 

.

Number of Zonesでデフォルト値の1を受け入れて、「OK」をクリックします。

Screenshot for Step

 

.

employees表に関連したエンティティが選択されていることを確認します。 「EMPLOYEES」エンティティをもう一度右クリックして、「Create SubView from selected」を選択します。

Screenshot for Step

 

.

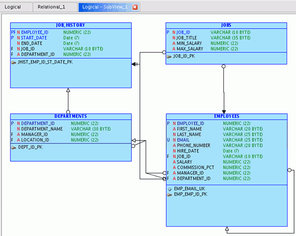
選択したエンティティだけのサブビューが作成されます。

Screenshot for Step

 

表示方法を操作

この項では、直前に作成したサブビューから2つの異なる表示を作成します。 表示を作成することで、論理モデル・オブジェクトまたはリレーショナル・モデル・オブジェクトの同じセットに基づいたダイアグラムの外観を変更できます。 次の手順を実行してください。

.

Logical SubView_1」タブを右クリックして、「Create Display」を選択します。

Screenshot for Step

 

.

ダイアグラムに最小限の情報だけが表示されるように、詳細を設定します。 ダイアグラムの空白部分を右クリックして(マウス・カーソルがオブジェクト上にないことを確認してください)、「View Details」→「Names Only」を選択します。

Screenshot for Step

 

.

エンティティ名だけが表示されるようになります。

Screenshot for Step

 

.

エンティティを選択して隅にあるリサイズ・ハンドルをドラッグして、エンティティのサイズを縮小します。

Screenshot for Step

 

.

ダイアグラム上の各エンティティを、[Shift]を押しながら選択します。 「Edit」メニューから、「Equal Width」を選択します。

Screenshot for Step

 

.

ダイアグラム上ですべてのエンティティが同じ幅になっていることを確認します。 設定される幅は、最初に選択したオブジェクトの幅によって決まります。 「Edit」メニューから、「Equal Height」を選択します。

Screenshot for Step

 

.

すべてのエンティティが同じ幅と高さになります。 設定される高さも、最初に選択したオブジェクトの高さによって決まります。 線を手動で再描画することもできます。 ダイアグラムの空白部分を右クリックして「Auto Route」を選択すると、線の選択が解除されます。

Screenshot for Step

 

.

エンティティを移動して空き領域を最大化し、線を再描画します。

Screenshot for Step

 

.

一部の線が正しく描画されていないことに注意します。 線を再描画するには、線を右クリックし、「Straighten Line」を選択します。

Screenshot for Step

 

.

線が直線になったら、線の端をドラッグして、エンティティの上や別の側面に移動することもできます。

Screenshot for Step

 

.

線をエンティティ(四角形)のもう1つの端に移動する必要がある場合は、継ぎ手を選択して新しいエッジへ移動します。継ぎ手を追加または削除するには、右クリックして「Add Elbow」または「Remove Elbow」を選択します。

Screenshot for Step

 

.

継ぎ手を作成したら、目的の場所に継ぎ手をドラッグします。 必要に応じて、1つの線に対して複数の継ぎ手を作成できます。

Screenshot for Step

 

.

下のスクリーンショットは、領域の使用効率が最大になるようにエンティティと線を移動した結果です。

Screenshot for Step

 

.

外観が異なるもう1つの表示を作成します。 「Logical - SubView 1」を右クリックして、「Create Display」を選択します。

Screenshot for Step

 

.

ダイアグラムの空白部分を右クリックして、「Barker Notation」を選択します。

Screenshot for Step

 

.

空白部分を右クリックして、「View Details」→「All Details」を選択します。

Screenshot for Step

 

.

各エンティティの詳細が、Barker表記法を使用して表示されます。 すべての属性が表示されるようにエンティティを大きくします。また、線が直線になり、交わる部分が少なくなるように、線を再描画します。

Screenshot for Step

 

.

Browserツリーで、「Logical」→「SubViews」→「Logical - SubView_1」→「Displays」の順に展開します。 「Display_1」をダブルクリックします。

Screenshot for Step

 

.

表示の名前をBachman - Names onlyに変更して、「OK」をクリックします。

Screenshot for Step

 

.

Display_2」をダブルクリックします。 表示の名前をBarker - All Detailsに変更して、「OK」をクリックします。

Screenshot for Step

 

.

表示の名前が変更されました。 次の項では、EMPLOYEESエンティティ用に2つのサブタイプを作成します。

Screenshot for Step

 

エンティティに2つのサブタイプを追加

この項では、EMPLOYEES(スーパータイプ・エンティティ)に2つのサブタイプを追加します。 次の手順を実行してください。

.

Barker – All Details」表示を選択して、「Create Entity」アイコンをクリックします。

Screenshot for Step

 

.

ダイアグラムの任意の空白部分を選択します。 名前にSalesと入力して、スーパータイプで「EMPLOYEES」を選択します。 次に、左側のナビゲータで、「Attributes」を選択します。

Screenshot for Step

 

.

Add Attribute」アイコンをクリックします。

Screenshot for Step

 

.

名前にCommission Percentと入力し、データ型で「Logical」をクリックします。 タイプのドロップダウン・リストで「NUMERIC」を選択して、PrecisionとScaleに2を入力します。 「OK」をクリックして、サブタイプを作成します。

Screenshot for Step

 

.

スーパータイプEMPLOYEESと作成したばかりのサブタイプSalesとの間にある赤色の線に注目してください。 この場合、サブタイプのボックスは、関係するスーパータイプのボックスの中に表示できます。 空白部分を右クリックして、「Box-in-Box Presentation」を選択します。

Screenshot for Step

 

.

サブタイプSalesがスーパータイプEMPLOYEESの中に表示されていることを確認します。 必要に応じて、EMPLOYEESスーパータイプ・エンティティのサイズを大きくし、SALESサブタイプ・エンティティを小さくします。

Screenshot for Step

 

.

スーパータイプEMPLOYEESとサブタイプSalesの間にリレーションを作成して、Account Managerを格納します。 「1:N Relation」アイコンをクリックします。

Screenshot for Step

 

.

最初に、「EMPLOYEES」エンティティを選択します。

Screenshot for Step

 

.

次に、「Sales」サブタイプを選択します。

Screenshot for Step

 

.

サブタイプとリレーションを移動して、表示を最適化します。 EMPLOYEESとSalesの間にリレーションが作成されたので、このリレーションの名前をAccount Managerに変更します。 「Sales」サブタイプをダブルクリックします。

Screenshot for Step

 

.

左側のナビゲータで、「Attributes」を選択します。

Screenshot for Step

 

.

リストから「EMPLOYEE_ID」属性を選択します。 EMPLOYEE_IDが外部キー属性として表示されていることを確認します。 名前を変更するには、最初にGeneral Optionの設定を変更する必要があります。 「Cancel」をクリックします。

Screenshot for Step

 

.

Tools」→「General Options」の順に選択します。

Screenshot for Step

 

.

Model」を展開し、「Logical」を選択します。 「Keep as the name of the Originating attribute」オプションの選択を解除して、「OK」をクリックします。

Screenshot for Step

 

.

Sales」サブタイプをもう一度ダブルクリックします。

Screenshot for Step

 

.

左側のナビゲータで、「Attributes」を選択します。

Screenshot for Step

 

.

リストから「EMPLOYEE_ID」属性を選択します。 EMPLOYEE_IDをAccount Managerに変更して、「OK」をクリックします。

Screenshot for Step

 

.

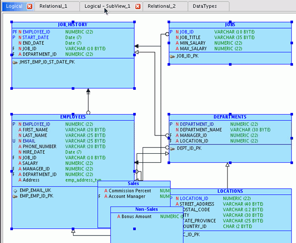
もう1つ、Non-Salesという名前のサブタイプを作成します。 「New Entity」アイコンをクリックし、続いてダイアグラムの空白部分をクリックします。

Screenshot for Step

 

.

名前にNon-Salesと入力し、スーパータイプで「EMPLOYEES」を選択して、左側のナビゲータで「Attributes」をクリックします。

Screenshot for Step

 

.

Add Attribute」アイコンをクリックします。

Screenshot for Step

 

.

名前にBonus Amountと入力し、データ型で「Logical」を選択します。 論理タイプのドロップダウン・リストで「NUMERIC」を選択して、Precisionに10、Scaleに2 入力します。次に「OK」をクリックします。

Screenshot for Step

 

.

Non-Salesサブタイプが正しく作成されました。 両方のサブタイプの位置を揃えると、表示を最適化できます。 [Ctrl]を押しながら、「Sales」サブタイプと「Non-Sales」サブタイプの両方を選択します。 次に、「Edit」メニューから、「Align Left」を選択します。

Screenshot for Step

 

.

サブタイプの位置が正しく揃えられました。 次の項では、新しいリレーショナル・モデルへのフォワード・エンジニアリングを実行します。

Screenshot for Step

 

新しいリレーショナル・モデルへのフォワード・エンジニアリング

この項では、論理サブビューから新しいリレーショナル・モデルへのフォワード・エンジニアリングを実行します。 次の手順を実行してください。

.

サブビューからリレーショナル・モデルへのフォワード・エンジニアリングを実行するには、最初に新しいリレーショナル・モデルを作成する必要があります。 左側のナビゲータで、「Relational Models」を右クリックして、「New Relational Model」を選択します。

Screenshot for Step

 

.

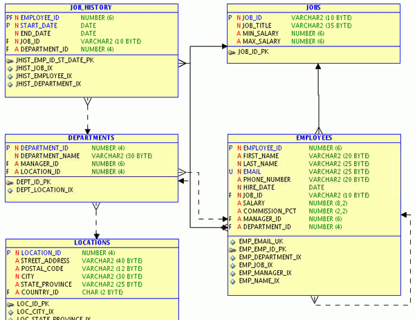
リレーショナル・モデルRelational_2が正しく作成されました。

Screenshot for Step

 

.

EMPLOYEESスーパータイプのフォワード・エンジニアリング戦略とそのサブタイプを表示するには、「Logical-SubView_1」タブを選択し、「EMPLOYEES」スーパータイプ・エンティティをダブルクリックします。

Screenshot for Step

 

.

フォワード・エンジニアリング戦略のリストを確認します。 このフィールドが現時点ではSingle Tableに設定されていることに注意してください。これは、スーパータイプおよび両方のサブタイプからの属性がすべて、リレーショナル・モデルの1つのテーブルにエンジニアリングされることを意味しています。 この設定はそのままにしておきます。

Screenshot for Step

 

.

左側のナビゲータで、「Attributes」をクリックします。

Screenshot for Step

 

.

COMMISSION_PCT」属性を選択して、「Remove」アイコンをクリックします。

Screenshot for Step

 

.

OK」をクリックします。

Screenshot for Step

 

.

これで、リレーショナル・モデルを作成する準備ができました。 「Engineer to Relational Model」アイコンをクリックします。

Screenshot for Step

 

.

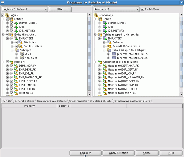
左側のドロップダウン・リストで、「Logical - SubView_1」を選択します。 右側のドロップダウン・リストで、「Relational_2」を選択します。 両側のツリーを展開すると、モデルがどのようにエンジニアリングされ、またどのオブジェクトが影響を受けるかを確認できます。 確認が完了したら、「Engineer」をクリックします。

Screenshot for Step

 

0 .

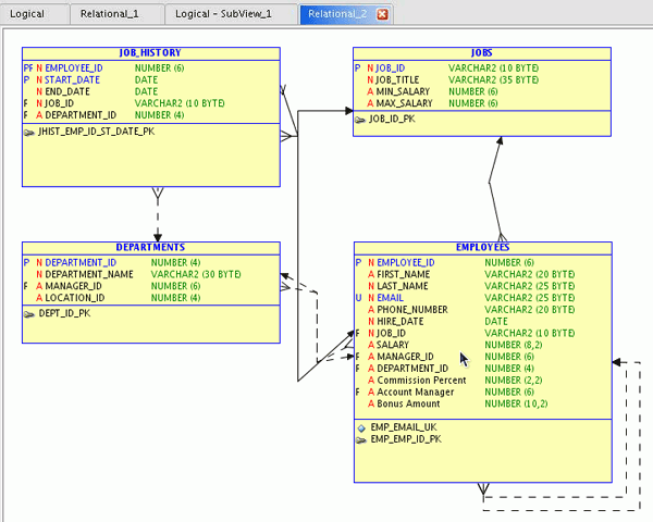
論理モデルのサブビューに対してエンジニアリングが実行され、その結果が表示されています。 リレーショナル・モデルのEMPLOYEES表に、サブタイプ・エンティティに含まれる属性が表示されていることを確認します。 この後は、追加された列の名前を変更します。 「EMPLOYEES」表をダブルクリックします。

Screenshot for Step

 

.

左側のナビゲータで、「Columns」をクリックします。

Screenshot for Step

 

.

次のように名前を変更して、「OK」をクリックします。

属性
Commission Percent COMMISSION_PCT
Account Manager ACCOUNT_MGR
Bonus Amount BONUS_AMT

Screenshot for Step

 

.

これで変更が正しく反映されました。 次の項では、Employee Addressの型を作成します。

Screenshot for Step

 

新しい型を追加

この項では、emp_address_typという新しい型を作成します。 次の手順を実行してください。

.

データ型モデルを表示します。 Browserツリーで、「DataTypes」を右クリックして「Show」を選択します。

Screenshot for Step

 

.

New Structured Type」アイコンをクリックし、続いてダイアグラムの空白部分をクリックします。

Screenshot for Step

 

.

名前にemp_address_typと入力し、左側のナビゲータで「Attributes」をクリックします。

yScreenshot for Step

 

.

Add」アイコンをクリックします。

yScreenshot for Step

 

.

名前にstreetと入力し、データ型で「Logical」を選択します。 タイプのドロップダウン・リストで「VARCHAR」を選択して、サイズに40と入力します。 別の属性を作成します。 「Add」アイコンをクリックします。

Screenshot for Step

 

.

名前にcityと入力し、データ型で「Logical」を選択します。 タイプのドロップダウン・リストで「VARCHAR」を選択して、サイズに30と入力します。 さらに2つの属性を作成します。 「Add」アイコンをクリックします。

Screenshot for Step

 

.

前の手順を繰り返してさらに2つの属性を作成し、「OK」をクリックします。

属性 データ型
state CHAR(2)
postal_code VARCHAR(10)

Screenshot for Step

 

.

作成したデータ型が表示されます。 このデータ型を、EMPLOYEES表の新しい列に割り当てます。 「Relational_2」タブをクリックします。

Screenshot for Step

 

.

EMPLOYEES」表をダブルクリックします。

Screenshot for Step

 

0 .

左側のナビゲータで、「Columns」を選択します。

Screenshot for Step

 

.

Add Column」アイコンをクリックします。

Screenshot for Step

 

.

名前にAddressと入力します。 「Structured」データ型をクリックして、ドロップダウン・リストから「emp_addtress_typ」を選択します。

Screenshot for Step

 

.

OK」をクリックします。

Screenshot for Step

 

.

これで表が更新され、emp_address_typを使用する新しい列が追加されました。 次の項では、Address列のスーパータイプ・エンティティEMPLOYEESへのリバース・エンジニアリング(論理モデルへのエンジニアリング)を実行します。

Screenshot for Step

 

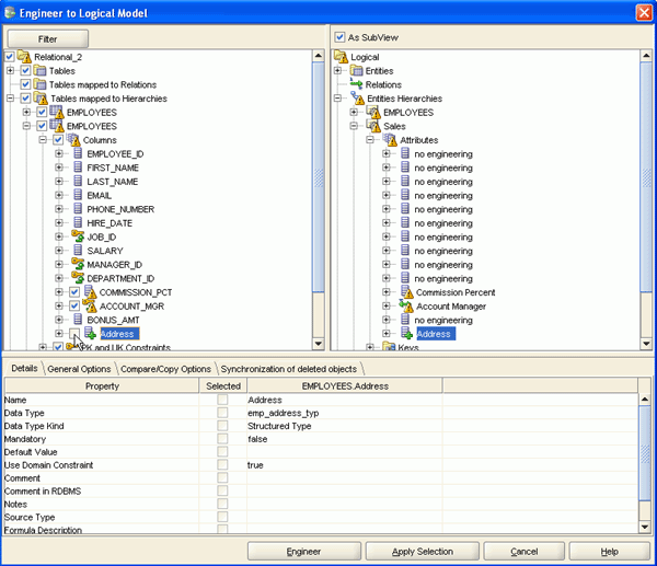
リレーショナル・モデルと論理モデルを同期化

この項では、EMPLOYEES表に追加した列から、論理モデル内のスーパータイプ・エンティティへのエンジニアリングを実行します。 次の手順を実行してください。

.

Relational_2」タブを選択して、「Engineer to Logical Model」アイコンをクリックします。

Screenshot for Step

 

.

Relational_2」の下にある「Tables mapped to Hierarchies」を展開します。 2番目の「EMPLOYEES」ノードを展開し、次にその中にある「Columns」を展開します。 このノードは、論理モデルの「Sales」サブタイプに対応しています。 Address列はSalesサブタイプに追加しないため、 「Address」の前にあるチェック・ボックスの選択を解除します。

Screenshot for Step

 

.

論理モデルで「Non-Sales」エンティティに対応している「EMPLOYEES」ノードを展開し、次に「Columns」を展開します。 Address列は、Non-Salesサブタイプに追加しないため、 「Address」の前にあるチェック・ボックスの選択を解除します。

Screenshot for Step

 

.

ツリーを上方向にスクロールして最初の「EMPLOYEES」ノードを展開し、スーパータイプに追加されるAddress列を表示します。 「Address」の前にあるチェック・ボックスにチェックが入っていることを確認します。 次に、「Engineer」をクリックします。

Screenshot for Step

 

.

論理モデルが表示されます。 「Logical - SubView_1」タブをクリックします。

Screenshot for Step

 

.

Address列がEMPLOYEESスーパータイプに追加されたことを確認します。 この列が、SalesまたはNon-Salesサブタイプに追加されることはありません。

Screenshot for Step

 

まとめ

このチュートリアルで学習した内容は、次のとおりです。