Oracle Technology Network

Oracle Business Intelligence Administration Toolを使用したリポジトリの作成

 

<このテキストを削除しないでください。これは、"主要"なトピックの生成リストに対応するプレースホルダです。>

目的

このチュートリアルでは、Oracle Business Intelligence(Oracle BI)Administration Toolを使用してOracle BIのリポジトリを作成、変更、拡張および管理する方法を紹介します。

所要時間

約4時間

概要

このチュートリアルでは、Oracle BI Administration Toolを使用してOracle BIのメタデータ・リポジトリを構築する方法について説明します。 データベースや他のデータソースからメタデータをインポートし、インポートしたメタデータをビジネス・モデルとして簡易化および再編成した後、Oracle BIのユーザー・インタフェースを通じてビジネス・インテリジェンス情報を要求するユーザーに提示するためのビジネス・モデルを構築する方法を学ぶことができます。

前提条件

このチュートリアルを始める前に以下のことを確認してください。

.

Oracle Business Intelligence Enterprise Edition 11gにアクセスできる、またはインストール済みであること。

.

Oracle Business Intelligence 11gに付属のSample Applicationスキーマ(BISAMPLE)にアクセスできる、またはインストール済みであること。 BISAMPLEスキーマとインストール手順にはこちらからアクセスできます。

最新バージョンのSample Application全体のダウンロードおよびインストールを希望する場合は、Oracle Technology Network(OTN)のこちらでアクセスできます。 ただし、このチュートリアルを完了するのに必要なスキーマはBISAMPLEのみです。

リポジトリのPhysicalレイヤーの構築

このトピックでは、Oracle BI Administration Toolを使用してリポジトリのPhysicalレイヤーを作成します。

Physicalレイヤーは、Oracle BI Serverの問合せ実行先であるデータソースや、複数のデータソースの問合せを処理する際に使用する物理データベースおよびその他のデータソースの関係を定義するものです。 Physicalレイヤーに移入する方法として、データベースおよびその他のデータソースからインポートする方法をお勧めします。 データソースは、同一でも異なるものでもどちらでも構いません。 スキーマまたはスキーマの一部を既存のデータソースからインポートできます。 さらに、Physicalレイヤーに手動でオブジェクトを作成できます。

メタデータをインポートするとき、データソースのプロパティの多くはインポート処理の際に収集された情報に基づいて自動構成されます。 インポート後には、データソースのメタデータに存在しない結合関係といった物理データソースの他の属性を定義することもできます。 Physicalレイヤーには、データベース、フラット・ファイル、XML文書などを含むデータソースが1つ以上存在することがあります。 ここでは、Oracle BI 11g Sample Applicationに付属のサンプルのBISAMPLEスキーマから表をインポートして構成します。

リポジトリのPhysicalレイヤーを構築するには、以下の手順に従います。

新規リポジトリの作成


.

スタート」→「すべてのプログラム」→「Oracle Business Intelligence」→「BI Administration」の順に選択してAdministration Toolを開きます。

 

.

File」→「New Repository」の順に選択します。


.

リポジトリ名を入力します。 このチュートリアルではリポジトリ名をBISAMPLEとします。

 

.

Locationはデフォルトのままにします。 これはデフォルトのリポジトリ・ディレクトリを指します。

 

.

Import MetadataはYesの設定のままにします。

 

.

Repository PasswordとRetype Passwordにそれぞれパスワードを入力します。 このチュートリアルではリポジトリのパスワードをBISAMPLEとします。

 

.

Next」をクリックします。

 

メタデータのインポート


.

Connection Typeを「OCI 10g/11g」に変更します。 選択した接続タイプに基づいて接続フィールドが画面に表示されます。

 

.

データソース名を入力します。 この例のデータソース名はorclです。 この名前は、このOracleデータベース・インスタンスのtnsnames.oraエントリと同じです。


.

データソースのユーザー名とパスワードを入力します。 この例のユーザー名とパスワードは両方ともBISAMPLEです。 BISAMPLEは、前提条件のセクションで作成したユーザー/スキーマの名前です。

 

.

Next」をクリックします。

 

.

デフォルトのメタデータ・タイプを受け入れて、「Next」をクリックします。

 

.

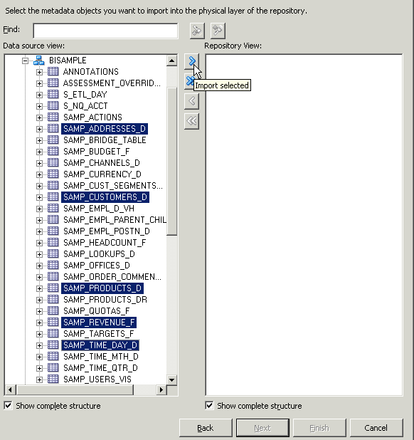
Data source viewで「BISAMPLE」スキーマを展開します。

 

.

[Ctrl]を押しながらクリックして次の表を選択します。

SAMP_ADDRESSES_D
SAMP_CUSTOMERS_D
SAMP_PRODUCTS_D
SAMP_REVENUE_F
SAMP_TIME_DAY_D

 

.

Import Selected」ボタンをクリックして、選択した表をRepository Viewに追加します。

 

.

Connection Poolダイアログ・ボックスが表示されます。 デフォルト値のままにして、「OK」をクリックします。

 

.

Importingメッセージが表示されます。

 

.

インポートが完了したら、Repository Viewの「BISAMPLE」を展開し、5つの表が表示されることを確認します。

 

.

Finish」をクリックしてリポジトリを開きます。

 

.

orcl」→「BISAMPLE」の順に展開し、リポジトリのPhysicalレイヤーに5つの表がインポートされていることを確認します。

 

接続の確認


.

Tools」→「Update All Row Counts」の順に選択します。

 

.

行数の更新が完了したら、カーソルを表の上に移動し、行数情報と行数の最終更新日時が表示されることを確認します。


.

表を展開し、個々の列にも行数情報が表示されることを確認します。

 

.

表を右クリックして「View Data」を選択し、表のデータを表示します。

 

.

確認したらView Dataダイアログ・ボックスを閉じます。 データをインポートした後は、行数を更新するかデータを表示して接続を確認することをお勧めします。 データの表示または行数の更新が正常に実行できる場合、接続は正しく構成されています。

 

エイリアスの作成


.

余計な結合をなくすこと、および物理表名のベスト・プラクティスのネーミング規則を含めることを目的に、Physicalレイヤーでは表のエイリアスを多用することをお勧めします。 「SAMP_TIME_DAY_D」を右クリックし、「New Object」→「Alias」を選択してPhysical Tableダイアログ・ボックスを開きます。

 

.

NameフィールドにD1 Timeと入力します。


.

DescriptionフィールドにTime Dimension Alias at day grain. Stores one record for each dayと入力します。

 

.

Columns」タブをクリックします。 エイリアス表にはソース表のすべての列定義が継承されます。

 

.

OK」をクリックして、Physical Tableダイアログ・ボックスを閉じます。

 

.

この手順を繰り返して、残りの物理表に次のエイリアスを作成します。

SAMP_ADDRESSES_D = D4 Address
SAMP_CUSTOMERS_D = D3 Customer
SAMP_PRODUCTS_D = D2 Product
SAMP_REVENUE_F = F1 Revenue

 

キーおよび結合の作成


.

Physicalレイヤーで、5つのエイリアス表を選択します。

 

.

強調表示されているエイリアス表のいずれかを右クリックして、「Physical Diagram」→「Selected Object(s) Only」を選択してPhysical Diagramを開きます。 または、ツールバーの「Physical Diagram」ボタンをクリックして開くこともできます。


.

エイリアス表オブジェクトすべてが表示されるよう、再配置します。 必要に応じて、ダイアグラムの空白部分を右クリックして「Zoom」を選択し、Physical Diagramのオブジェクトのサイズを変更します。

 

.

ツールバーの「New Foreign Key」ボタンをクリックします。

 

.

D1 Time」表をクリックし、続いて「F1 Revenue」表をクリックします。 Physical Foreign Keyダイアログ・ボックスが開きます。 どの表を最初にクリックするかは重要です。 結合は、最初に選択した表のキー列を次に選択した別のキー列と結合する、1対多(1:N)の関係を構築します。

 

.

D1 Time. CALENDAR_DATE」列を選択してから「F1 Revenue.BILL_DAY_DT」を選択して、表を結合します。 下部にあるExpression編集ボックスに次の式が含まれていることを確認します。

"orcl".""."BISAMPLE"."D1 Time"."CALENDAR_DATE" = "orcl".""."BISAMPLE"."F1 Revenue"."BILL_DAY_DT"

 

.

OK」をクリックして、Physical Foreign Keyダイアログ・ボックスを閉じます。 Physical Diagramに結合が表示されます。

 

.

この手順を繰り返して、残りの表の結合を作成します。 下の式を参考にしてください。

"orcl".""."BISAMPLE"."D2 Product"."PROD_KEY" = "orcl".""."BISAMPLE"."F1 Revenue"."PROD_KEY"

"orcl".""."BISAMPLE"."D4 Customer"."CUST_KEY" = "orcl".""."BISAMPLE"."F1 Revenue"."CUST_KEY"

"orcl".""."BISAMPLE"."D5 Address"."ADDRESS_KEY" = "orcl".""."BISAMPLE"."D4 Customer"."ADDRESS_KEY"

 

.

上部の右端にある「X」をクリックしてPhysical Diagramを閉じます。

 

.

File」→「Save」を選択するか、ツールバーの「Save」ボタンをクリックしてリポジトリを保存します。

 

.

全体の整合性を確認するプロンプトが表示されたら、「No」をクリックします。 全体の整合性の確認とは、リポジトリ全体に対してエラーのチェックを行うというものです。 もっとも一般的なチェックは、Business Model and MappingレイヤーおよびPresentationレイヤーで実施します。 これらのレイヤーはまだ定義されていないので、リポジトリの他のレイヤーを構築するまではチェックを省略します。 整合性の確認については後で説明します。

 

.

Administration Toolおよびリポジトリは、次のトピックまで開いたままにします。

これで、 新規リポジトリの作成、外部データソースからPhysicalレイヤーへの表スキーマのインポート、エイリアスの作成、およびキーと結合の定義が終了しました。

次のトピックでは、リポジトリのBusiness Model and Mappingレイヤーの構築を学びます。

 

リポジトリのBusiness Model and Mappingレイヤーの構築

このトピックでは、Oracle BI Administration Toolを使用してリポジトリのBusiness Model and Mappingレイヤーを作成する方法を紹介します。

Administration ToolのBusiness Model and Mappingレイヤーは、データのビジネス・モデル(論理モデル)を定義し、ビジネス・モデルとPhysicalレイヤーのスキーマとの間のマッピングを指定するものです。 このレイヤーでは、物理スキーマを簡素化し、ユーザーに表示するデータの基礎を形成します。 Administration ToolのBusiness Model and Mappingレイヤーには、1つ以上のビジネス・モデル・オブジェクトを含めることができます。 ビジネス・モデル・オブジェクトは、ビジネス・モデルの定義と、ビジネス・モデルにおける論理表から物理表へのマッピングを含みます。

ビジネス・モデルの主要な目的は、ユーザーがどのように業務を捉えているかをユーザー自身の用語で記録することです。 ビジネス・モデルは物理スキーマを簡略化し、ユーザーのビジネス用語を物理ソースにマッピングします。 ほとんどの用語は、ビジネス・モデルの論理列に変換されます。 論理列の集合体は、論理表を形成します。 各論理列(つまり各論理表)は、1つ以上の物理オブジェクトをソースとして持つことができます。

論理表は、 大きくファクトとディメンションに分類されます。 論理ファクト表には、企業が事業運営や業績を測定するときの基準とする指標が含まれます。 論理ディメンション表には、ファクトの修飾に使用するデータが含まれます。

リポジトリのBusiness Model and Mappingレイヤーを構築するには、以下の手順に従います。

ビジネス・モデルの構築


.

Business Model and Mappingレイヤーの空白部分を右クリックして「New Business Model」を選択し、Business Modelダイアログ・ボックスを開きます。

 

.

NameフィールドにSample Salesと入力します。 Disabledはチェックしたままにします。


.

OK」をクリックします。 Business Model and MappingレイヤーにSample Salesビジネス・モデルが追加されます。

 

.

Physicalレイヤーで、次の4つのエイリアス表を選択します。

D1 Time
D2 Product
D3 Customer
F1 Revenue

この時点ではD4 Addressは選択しません。

 

.

4つのエイリアス表をPhysicalレイヤーからBusiness Model and MappingレイヤーのSample Salesビジネス・モデルにドラッグします。 Sample Salesビジネス・モデルに表が追加されます。 3つのディメンション表には同じアイコンが付いていますが、F1 Revenue表には#記号を含むアイコンが付いており、ファクト表であることが示されています。

 

論理結合の検査


.

Sample Sales」ビジネス・モデルを右クリックして、「Business Model Diagram」→「Whole Diagram」を選択してBusiness Model Diagramを開きます。

 

.

結合関係が表示されるように、必要に応じてオブジェクトの配置を変更します。

Physicalレイヤーから同時にすべての表をビジネス・モデル上にドラッグしたため、論理キーと論理結合はビジネス・モデルで自動作成されます。 キーと結合関係がすでにPhysicalレイヤーに作成されているのはそのためです。 ただし、非常に単純なモデルでない限り、通常は同時にすべての物理表をドラッグしません。 Business Model and Mappingレイヤーに手動で論理キーおよび論理結合を構築する方法については後で説明します。 手順は、Physicalレイヤーに結合を構築する手順とほぼ同じです。

 

.

任意の1つの結合をダブルクリックして、Logical Joinダイアログ・ボックスを開きます。 この例では、D1 TimeとF1 Revenueの間の結合が選択されています。

結合式がないことを確認してください。 BMM(Business Model and Mapping)レイヤーの結合は論理結合です。 論理結合は論理表の間のカーディナリティ関係を表し、有効なビジネス・モデルに必須のものです。 論理表結合を指定する必要がある理由は、ビジネス・モデルに対する論理要求を物理データソースに対するSQL問合せに変換するために必要なメタデータをOracle BI Serverに持たせるためです。 論理結合は、Oracle BI Serverがビジネス・モデルのさまざまな部分の間の関係を把握するのに役立ちます。 問合せがOracle BI Serverに送信されると、サーバーは論理モデルの構造を検査して物理問合せの構築方法を決定します。 論理結合の検査はこのプロセスの重要な部分です。 ある表が、他の論理表に結合する論理結合のすべてで"多"の側にある場合、Administration Toolはその表を論理ファクト表と見なします。

 

.

OK」をクリックして、Logical Joinダイアログ・ボックスを閉じます。

 

.

X」をクリックして、Business Model Diagramを閉じます。

 

論理列の検査


.

D1 Time」論理表を展開します。 論理列は、エイリアス表をPhysicalレイヤーからBMMレイヤーにドラッグしたときに、表ごとに自動的に作成されました。

 

論理表ソースの検査


.

D1 Time論理表の「Sources」フォルダを展開します。 D1 Timeという論理表ソースがあることを確認してください。 この論理表ソースはPhysicalレイヤーのD1 Timeエイリアス表にマッピングされています。

 

.

D1 Time」論理表ソース(論理表ではありません)をダブルクリックして、Logical Table Sourceダイアログ・ボックスを開きます。

 

.

Generalタブで、D1 Time論理表ソースの名前をLTS1 Timeに変更します。 論理表から物理表へのマッピングは"Map to these tables"セクションで定義されています。

 

.

Column Mappingタブで、論理列から物理列へのマッピングが定義されていることを確認します。 マッピングが表示されない場合は、「Show mapped columns」を選択します。

 

.

ContentタブとParent-Child Settingsタブについては、後で論理ディメンション階層を構築するときに詳しく説明します。 「OK」をクリックして、Logical Table Sourceダイアログ・ボックスを閉じます。 必要に応じて、残りの論理表の論理表ソースも確認してください。

 

論理オブジェクト名の手動変更

.

D1 Time」論理表を展開します。

 

.

最初の列、「BEG_OF_MONTH_WID」をクリックして選択します。


.

BEG_OF_MONTH_WID」を再度クリックし、編集できるようにします。


.

BEG_OF_MONTH_WIDからBeg of Mth Widに名前を変更します。 これが、手動でオブジェクト名を変更する方法です。 オブジェクトを右クリックして「Rename」を選択しても、手動でオブジェクト名を変更できます。


Rename Wizardによるオブジェクト名の変更

.

Tools」→「Utilities」→「Rename Wizard」→「Execute」の順に選択してRename Wizardを開きます。

 

.

Select Objects画面で、中央のペインにある「Business Model and Mapping」をクリックします。


.

Sample Sales」ビジネス・モデルを展開します。


.

D1 Time」論理表を展開します。


.

[Shift]を押しながらクリックして、すでに名前を変更したBeg of Mth Widを除くすべての論理列を選択します。


.

Add」をクリックして、列を右ペインに追加します。


.

残りの3つの論理表についてもこの手順を繰り返して、Sample Salesビジネス・モデルのすべての論理列を右ペインに追加します。 スクリーンショットにはF1 Revenueの列だけが表示されています。


.

Next」をクリックしてSelect Types画面に移動します。

Logical Columnが選択されていることを確認します。 論理表などの他のオブジェクト・タイプを選択していた場合は、そのタイプがこの画面に表示されます。


.

Next」をクリックしてSelect Rules画面を開きます。


.

Select Rules画面で「All text lowercase」を選択して「Add」をクリックして下部ペインにルールを追加します。


.

ルールChange each occurrence of '_' into a spaceを追加します。


.

ルールFirst letter of each word capitalを追加します。


.

Next」をクリックしてFinish画面を開きます。 選択した名前変更ルールに従ってすべての論理列の名前が変更されることを確認します。


.

Finish」をクリックします。


.

Business Model and Mappingレイヤーで論理表を展開し、すべての論理列の名前が想定どおりに変更されていることを確認します。 スクリーンショットにはD1 Timeの列だけが表示されています。


.

Physicalレイヤーでエイリアス表を展開し、すべての物理列の名前がまだ変更されていないことを確認します。 ここで重要なのは、Physicalレイヤーのオブジェクト名に影響を与えずにBMMレイヤーのオブジェクト名を変更できるという点です。 論理オブジェクト名が変更される場合、論理オブジェクトと物理オブジェクトとの間の関係は論理列から物理列へのマッピングにより維持されます。


不要な論理オブジェクトの削除

.

BMMレイヤーで「Sample Sales」→「F1 Revenue」の順に展開します。

 

.

[Ctrl]を押しながらクリックしてRevenueUnits以外のすべてのF1 Revenue論理列を選択します。


.

選択した論理列のいずれか1つを右クリックして「Delete」を選択します。 または、「Edit」→「Delete」の順に選択するか、キーボードの[Delete]キーを押しても削除できます。


.

Yes」をクリックして、削除を確定します。


.

F1 RevenueにはRevenue列とUnits列だけが含まれることを確認します。


単純なメジャーの作成

.

Revenue」論理列をダブルクリックして、Logical Columnダイアログ・ボックスを開きます。

 

.

Aggregation」タブをクリックします。


.

デフォルトの集計ルールを「Sum」に変更します。


.

OK」をクリックして、Logical Columnダイアログ・ボックスを閉じます。 Revenue論理列のアイコンが変更され、集計ルールが適用されたことが示されているのを確認してください。


.

この手順を繰り返して、Units論理列にSUM集計ルールを定義します。

メジャーとは通常、合計金額や合計数量といった付加的なデータです。 F1 Revenue論理ファクト表にはビジネス・モデルのメジャーが含まれています。 ここでは、列データを合計して2つの論理列を集計しました。


.

全体の整合性を確認せずにリポジトリを保存します。

これで、 リポジトリのBusiness Model and Mappingレイヤーでのビジネス・モデルの構築とビジネス・メジャーの作成が終了しました。


リポジトリのPresentationレイヤーの構築

リポジトリには最初のSample Salesビジネス・モデルが作成されています。 次はリポジトリのPresentationレイヤーを作成します。 Presentationレイヤーは、Oracle BIのユーザー・インタフェースにビジネス・モデル・オブジェクトを公開し、ユーザーが分析およびダッシュボードを構築してデータを分析できるようにする場所です。

Presentationレイヤーを構築するには、以下の手順に従います。

サブジェクト領域の作成

.

Presentationレイヤーの空白部分を右クリックして「New Subject Area」を選択し、Subject Areaダイアログ・ボックスを開きます。

 

.

Generalタブで、サブジェクト領域の名前としてSample Salesと入力します。


.

OK」をクリックして、Subject Areaダイアログ・ボックスを閉じます。 PresentationレイヤーにSample Salesサブジェクト領域が追加されます。


プレゼンテーション表の作成

 

.

Sample Sales」サブジェクト領域を右クリックして「New Presentation Table」を選択し、Presentation Tableダイアログ・ボックスを開きます。

 

.

Generalタブでプレゼンテーション表の名前としてTimeと入力します。


.

OK」をクリックして、Presentation Tableダイアログ・ボックスを閉じます。 Sample Salesサブジェクト領域にTimeプレゼンテーション表が追加されます。


.

この手順を繰り返して、 ProductsCustomersBase Factsの3つのプレゼンテーション表をさらに追加します。


ここでは手動の方法でPresentationレイヤーのオブジェクトを作成しています。 単純なモデルの場合は、BMMレイヤーからPresentationレイヤーにオブジェクトをドラッグしてPresentationレイヤーのオブジェクトを作成することもできます。 BMMレイヤーからドラッグしてプレゼンテーション・オブジェクトを作成すると、ビジネス・モデルがサブジェクト領域になり、論理表がプレゼンテーション表になり、論理列がプレゼンテーション列になります。 サブジェクト領域内のすべてのオブジェクトは、単一のビジネス・モデルから導出される必要があります。

 

プレゼンテーション列の作成

 

.

BMMレイヤーで「D1 Time」論理表を展開します。

 

.

[Ctrl]を押しながらクリックして次の論理列を選択します。

Calendar Date
Per Name Half
Per Name Month
Per Name Qtr
Per Name Week
Per Name Year


.

選択した論理列をPresentationレイヤーのTimeプレゼンテーション表にドラッグします。

 

.

この手順を繰り返して、次の論理列を残りのプレゼンテーション表に追加します。

Products:「Brand」、「Lob」、「Prod Dsc」、「Type」をD2 Productからドラッグします。

Customers:「Cust Key」、「Name」をD4 Customerからドラッグします。

Base Facts:「Revenue」、「Units」をF1 Revenueからドラッグします。

 

プレゼンテーション列の名前の変更

 

.

Physicalレイヤーで「Products」プレゼンテーション表を展開します。

 

.

Lob」プレゼンテーション列をダブルクリックして、Presentation Columnダイアログ・ボックスを開きます。 Generalタブで、"Use Logical Column Name"が選択されていることを確認します。 論理列をプレゼンテーション表にドラッグすると、作成されるプレゼンテーション列には論理列の名前がデフォルトで継承されます。 この例では、Lobプレゼンテーション列に論理列の名前"Sample Sales"."D2 Product"."Lob"が継承されます。


.

Use Logical Column Name」の選択を解除します。 Nameフィールドの編集が可能になりました。

 

.

NameフィールドにLine of Businessと入力します。

 

.

OK」をクリックして、Presentation Columnダイアログ・ボックスを閉じます。 プレゼンテーション列の名前がPresentationレイヤーではLine of Businessに変更されていることを確認してください。

 

.

BMMレイヤーで「D2 Product」を展開します。 Lob論理列の名前が変更されていないことを確認してください。 ここで重要なのは、BMMレイヤーまたはPhysicalレイヤーのオブジェクト名に影響を与えずにPresentationレイヤーのオブジェクト名を変更できるという点です。

 

.

BMMレイヤーでProd Dsc論理列の名前をProductに変更します。 名前の変更が、対応するプレゼンテーション列に継承されていることを確認してください。

 

.

対応するプレゼンテーション列の名前も変更されるように、BMMレイヤーの論理オブジェクトの名前を以下のように変更します。

D3 Customer論理表:

Cust KeyCustomer Numberに変更します。

NameCustomer Nameに変更します。

 

.

対応するプレゼンテーション列の名前が変更されていることを確認します。

 

プレゼンテーション列の並べ替え

 

.

Presentationレイヤーで、「TIME」プレゼンテーション表をダブルクリックしてPresentation Tableダイアログ・ボックスを開きます。

 

.

Columns」タブをクリックします。


.

列を選択し、上方向と下方向の矢印を使用するか列をドラッグしてプレゼンテーション列を並べ替え、上から下に次の順序になるようにします。

Per Name Year
Per Name Half
Per Name Qtr
Per Name Month
Per Name Week
Calendar Date

 

.

OK」をクリックしてPresentation Tableダイアログ・ボックスを閉じ、プレゼンテーション列の順番がPresentationレイヤーで変更されていることを確認します。

 

.

この手順を繰り返して、Productsプレゼンテーション表の次の列を並べ替えます。

Brand
Line of Business
Type
Product

 

.

全体の整合性を確認せずにリポジトリを保存します。

これで、 リポジトリのPresentationレイヤーの構築が終了しました。

リポジトリのテストおよび検証

これで、最初のビジネス・モデルの構築が終了しました。次に進む前にリポジトリをテストして検証する必要があります。 整合性を確認するオプションを使用して、リポジトリにエラーがあるかチェックすることから始めます。 次に、リポジトリをOracle BI Serverのメモリにロードします。 その後、Oracle BIの分析を実行してリポジトリをテストし、結果を検証します。 最後に問合せのログ・ファイルを検証して、Oracle BI Serverで生成されたSQLを確認します。

リポジトリのテストおよび検証を行うには、以下の手順に従います。

整合性のチェック

.

File」→「Check Global Consistency」を選択します。

 

.

Business model "Sample Sales" is consistent. Do you want to mark it as available for queries?というメッセージが表示されます。


.

Yes」をクリックします。 Consistency check didn't find any errors, warnings or best practice violationsというメッセージが表示されます。

このメッセージが表示されない場合は、次の手順に進む前に整合性チェック・エラーまたは警告をすべて修正する必要があります。

 

.

OK」をクリックします。 BMMレイヤーのSample Salesビジネス・モデルのアイコンが緑色になり、問合せで使用できる状態であることが示されていることを確認してください。

 

.

再度、全体の整合性を確認せずにリポジトリを保存します。

 

.

File」→「Close」を選択して、リポジトリを閉じます。 Administration Toolは開いたままにします。

 

キャッシュの無効化

.

ブラウザを開いて次のURLを入力し、Oracle Fusion Middleware Control Enterprise Managerに移動します。

http://<machine name>:7001/em

このチュートリアルで使用するURLはhttp://localhost:7001/emです。

 

.

管理ユーザーとしてログインします。 通常は、Oracle BIのインストール時に設定した管理ユーザーの名前とパスワードを使用します。 この例のユーザー名はweblogicです。


.

左側のナビゲーション・ペインで、「Business Intelligence」を展開して「coreapplication」をクリックします。

 

.

Capacity Management」タブをクリックします。

 

.

Performance」サブタブをクリックします。

 

.

Enable BI Server Cacheセクションを確認します。 キャッシュはデフォルトで有効化されています。

 

.

Lock and Edit Configuration」をクリックします。

 

.

"Lock and Edit Configuration - Completed Successfully"という確認メッセージが表示されたら、「Close」をクリックします。

 

.

Cache enabled」の選択を解除します。

 

.

Apply」をクリックします。

 

.

Activate Changes」をクリックします。

 

.

Activate Changes - Completed Successfullyという確認メッセージが表示されたら、「Close」をクリックします。

 

.

Restart to apply recent changesはまだクリックしないでください。 この操作は次の一連の手順でリポジトリをアップロードしてから実行します。

 

リポジトリのロード

.

Deployment」タブをクリックします。

 

.

Repository」サブタブをクリックします。

 

.

Lock and Edit Configuration」をクリックします。

 

.

"Lock and Edit Configuration - Completed Successfully"という確認メッセージが表示されたら、「Close」をクリックします。

 

.

"Upload BI Server Repository"セクションで、「Browse」をクリックしてChoose fileダイアログ・ボックスを開きます。

 

.

Choose fileダイアログ・ボックスではデフォルトでrepositoryディレクトリが開かれます。 このディレクトリが開かれない場合は、BISAMPLEリポジトリが含まれるrepositoryディレクトリに移動します。

 

.

BISAMPLE.rpd」ファイルを選択し、「Open」をクリックします。

 

.

Repository PasswordとConfirm PasswordにBISAMPLEと入力します。

 

.

Apply」をクリックします。

 

.

BI Server Repositoryセクションで、Default RPDが拡張されたBISAMPLEになっていることを確認します。 この例ではファイル名がBISAMPLE_BI0025になっています。

 

.

Activate Changes」をクリックします。

 

.

Activate Changes - Completed Successfullyという確認メッセージが表示されたら、「Close」をクリックします。

 

.

Restart to apply recent changes」をクリックして、Overviewページに移動します(これには少し時間がかかる場合があります)。

 

.

Overviewページで「Restart」をクリックします。

 

.

Are you sure you want to restart all BI components?というメッセージが表示されたら、「Yes」をクリックします。

 

.

Restart Allの処理が完了するまで待ちます。 これには、しばらく時間がかかる場合があります。

 

.

Restart All - Completed Successfullyという確認メッセージが表示されたら、「Close」をクリックします。

 

.

System Components100%になっていることと、5つのコンポーネントが起動していることを確認します。 Enterprise Managerは開いたままにしておきます。

 

問合せのロギングの設定

.

Administration Toolに戻ります(開いたままになっているはずです)。

 

.

File」→「Open」→「Online」の順に選択し、リポジトリをオンライン・モードで開きます。 Oracle BI Serverにロードされているリポジトリを表示、変更するには、オンライン・モードを使用します。 オンライン・モードでリポジトリを開くには、Oracle BI Serverが稼働している必要があります。

 

.

リポジトリのパスワードとしてBISAMPLEと入力し、ユーザー名とパスワードを入力します。

 

.

Open」をクリックして、リポジトリをオンライン・モードで開きます。

 

.

Manage」→「Identify」の順に選択してSecurity Managerを開きます。

 

.

左ペインで「BI Repository」を選択します。

 

.

右ペインで管理ユーザーをダブルクリックしてUserダイアログ・ボックスを開きます。 この例ではweblogicが管理ユーザーです。

 

.

Userダイアログ・ボックスのUserタブで、Logging levelを2に設定します。

 

.

OK」をクリックして、Check Out Objectsダイアログ・ボックスを開きます。

 

.

Check Out Objectsダイアログ・ボックスで「Check Out」をクリックします。 オンライン・モードで開いたリポジトリで作業しているときにさまざまな操作を実行しようとすると、オブジェクトをチェックアウトするよう指示されます。

 

.

Action」→「Close」を選択して、Security Managerを閉じます。

 

.

File」→「Check In Changes」を選択します。 または、ツールバーの「Check In Changes」アイコンをクリックします。

 

.

リポジトリを保存します。 整合性をチェックする必要はありません。

 

.

File」→「Close」を選択して、リポジトリを閉じます。

 

.

次のメッセージが表示されたら、「OK」をクリックします。

"In order for your online changes to take effect, you will have to manually restart each non-master Oracle BI Server instance in the cluster."

 

.

Administration Toolは開いたままにします。

 

分析の作成および実行

.

ブラウザまたは新しいブラウザ・タブを開き、次のURLを入力してOracle Business Intelligenceに移動します。

http://<machine name>/:9704/analytics

このチュートリアルで使用するURLはhttp://localhost:9704/analyticsです。

 

.

管理ユーザーとしてサイン・インします。 通常は、Oracle BIのインストール時に設定した管理ユーザーの名前とパスワードを使用します。 この例のユーザー名はweblogicです。 ユーザー名とパスワードが分からない場合は、自社のOracle BI Administratorにお問い合わせください。


.

左側のナビゲーション・ペインで、Create... Analysis and Interactive Reportingの下の「Analysis」を選択します。

 

.

Sample Sales」サブジェクト領域を選択します。

 

.

左側のナビゲーション・ペインでSample Salesサブジェクト領域にあるフォルダを展開し、ユーザー・インタフェースがリポジトリのPresentationレイヤーと一致していることを確認します。

 

.

Subject Areasペインで次の列名をダブルクリックして、分析に列を追加します。

Time.Per Name Year
Products.Type
Base Facts.Revenue

 

.

Results」をクリックします。

 

.

分析結果は、TitleビューとTableビューが含まれるCompound Layoutに表示されます。

 

.

Compound Layoutの下部にあるボタンを使用して、その他の行を表示します。

 

問合せのログのチェック

.

Fusion Middleware Control Enterprise Managerに戻ります(開いたままになっているはずです)。

 

.

Diagnostics」タブをクリックします。

 

.

Log Messages」サブタブをクリックします。

 

.

ウィンドウ下部にあるView / Search Log Filesセクションまでスクロールします。

 

.

Server Log」をクリックして、Log Messages画面に移動します。

 

.

Log Messages画面のData Rangeの設定は「Most Recent, 1 Days」のままにします。 Message TypesはTrace以外すべて選択を解除します。

 

.

Messageフィールドにsending query to databaseと入力します。

 

.

Search」をクリックします。

 

.

この時点ではメッセージが1つしかないはずですが、複数ある場合は、最後のメッセージをリストから選択します。 これが、データベースに送信された最新の問合せです。

 

.

下部ペインで「Collapse Pane」ボタン(右端の矢印)をクリックしてログ・メッセージを表示します。 結果は、下のスクリーンショットのようになります。

 

.

Restore Pane」ボタンをクリックします。 このチュートリアルでは、このビューに戻って問合せのログを確認します。

 

.

Enterprise Managerは開いたままにしておきます。

 

論理表ソースの管理

ここでは、D4 Customer論理表に複数の論理表ソースを作成します。 複数の論理表ソースを作成するには、以下の手順に従います。

リポジトリをオフライン・モードで開く

.

Administration Toolに戻ります(開いたままになっているはずです)。 開いていない場合は、「スタート」→「すべてのプログラム」→「Oracle Business Intelligence」→「BI Administration」の順に選択します。

 

.

File」→「Open」→「Offline」の順に選択します。

 

.

拡張番号が一番大きいBISAMPLEリポジトリを選択します。 この例ではBISAMPLE_BI0025.rpdです。 実際には、BISAMPLE_BI0001などになっています。

 

.

Open」をクリックします。 このリポジトリは読取り専用としてしか開くことができないという内容のメッセージが表示されます。 このリポジトリは、現在Oracle BI Serverのメモリにロードされているリポジトリです。 このリポジトリにはユーザーやロギング・レベルの情報が定義されているため、この先の手順はこのバージョンのリポジトリを使用する必要があります。

 

.

Yes」をクリックして、Open Offlineダイアログ・ボックスを開きます。 Repository Passwordダイアログ・ボックスが開きます。

 

.

リポジトリのパスワードとしてBISAMPLEと入力します。

 

.

OK」をクリックして、リポジトリを読取り専用モードで開きます。

 

.

File」→「Save As」の順にクリックして、Save Asダイアログ・ボックスを開きます。

 

.

BISAMPLE.rpd」を選択してください。File nameフィールドにファイル名が表示されます。

 

.

Save」をクリックします。

 

.

BISAMPLE.rpd already exists. Do you want to replace it?というメッセージが表示されます。

 

.

Yes」をクリックして、BISAMPLEリポジトリをオフライン・モードで開きます。 この操作により、既存のBISAMPLEリポジトリとセキュリティ情報を含むBISAMPLEリポジトリが置き換えられます。

 

.

Manage」→「Identity」の順に選択してSecurity Managerを開きます。

 

.

左ペインの「BI Repository」を選択します。

 

.

右ペインに管理ユーザーが表示されていることを確認します。 この例ではweblogicが管理ユーザーです。

 

.

管理ユーザーをダブルクリックしてUserダイアログ・ボックスを開きます。 Userタブで、Logging Levelが2に設定されていることを確認します。

 

.

Cancel」をクリックして、Userダイアログ・ボックスを閉じます。

 

.

Action」→「Close」を選択して、Security Managerを閉じます。 オフラインのBISAMPLEリポジトリには現在、ロギング・レベルが2に設定されたユーザーが1人います。 これにより、このチュートリアルの残りの演習を完了したときに問合せのログを確認できます。 オンライン・リポジトリを保存する手順を繰り返す必要はありません。

 

新しい論理表ソースの追加

.

BMMレイヤーで「Sample Sales」→「D3 Customer」→「Sources」の順に展開します。 D3 Customer論理表の論理表ソースは、D3 Customerという名前の1つのみです。

 

.

D3 Customer論理表ソース(論理表ではありません)の名前をLTS1 Customerに変更します。

 

.

LTS1 Customer」をダブルクリックして、Logical Table Sourceダイアログ・ボックスを開きます。

 

.

Column Mapping」タブをクリックし、すべての論理列が同じ物理表D3 Customerの物理列にマッピングされていることを確認します。 右にスクロールしなければPhysical Table列が表示されない場合があります。 "Show mapped columns"が選択されていることを確認します。

 

.

OK」をクリックして、Logical Table Sourceダイアログ・ボックスを閉じます。

 

.

Physicalレイヤーで「orcl」→「BISAMPLE」の順に展開します。

 

.

D4 Address」をPhysicalレイヤーからBMMレイヤーのD3 Customer論理表にドラッグします。 この操作により、D4 Addressという名前の新しい論理表ソースがD3 Customer論理表に作成されます。 また、D4 Address物理表にマッピングされた新しい論理列も作成されます。

 

.

BMMレイヤーで、新しいD4 Address論理表ソースをダブルクリックして、Logical Table Sourceダイアログ・ボックスを開きます。

 

.

Generalタブで、NameフィールドにLTS2 Customer Addressと入力します。

 

.

Column Mapping」タブをクリックし、すべての論理列が同じ物理表D4 Addressの物理列にマッピングされていることを確認します。 必要に応じて、「Show mapped columns」を選択し、「Show unmapped columns」の選択を解除します。

 

.

ADDRESS_KEYの横にある赤い「X」をクリックして列を削除します。 これは重複している不要な列です。

 

.

OK」をクリックして、Logical Table Sourceダイアログ・ボックスを閉じます。

 

.

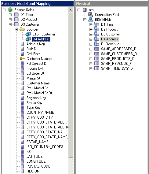
D3 Customer論理表の論理表ソースが、LTS1 CustomerLTS2 Customer Addressの2つになっていることを確認します。 1つの論理表が2つの物理ソースにマッピングされました。

 

.

Rename Wizardまたは手動で、住所を表すD3 Customerの論理列の名前を変更します。 結果は、下のスクリーンショットのようになります。 ヒント:Rename Wizardを使用するには、新しい論理列をすべて選択してから選択した列のいずれかを右クリックして、「Rename Wizard」を選択してウィザードを起動します。 Rename Wizardの使用方法が分からない場合は、このチュートリアルの前のほうにある手順を参照してください。

 

.

残りの倫理表ソースの名前を、次の表に従って変更します。 論理表ソースは論理表のSourcesフォルダにあります。 例:「D2 Product」→「Sources

論理表ソース
変更後の名前
D2 Product LTS1 Product
F1 Revenue LTS1 Revenue

結果は、下のスクリーンショットのようになります。

 

Presentationレイヤーのオブジェクトの作成

.

Presentationレイヤーで「Sample Sales」サブジェクト領域を右クリックして「New Presentation Table」を選択し、Presentation Tableダイアログ・ボックスを開きます。

 

.

Generalタブで、NameフィールドにCustomer Regionsと入力します。

 

.

OK」をクリックして、Presentation Tableダイアログ・ボックスを閉じます。 PresentationレイヤーのSample Salesサブジェクト領域にCustomer Regionsプレゼンテーション表が追加されていることを確認します。

 

.

BMMレイヤーで「Sample Sales」→「D3 Customer」の順に展開します。

 

.

次の論理列をD3 CustomerからPresentationレイヤーのCustomer Regionsにドラッグします。

Address 1
Address 2
Area
City
Country Name
Estab Name
Postal Code
Region
State Province
State Province Abbrv

列の名前は、名前の変更方法に応じて多少異なる可能性があります。

 

.

Customer Regionsプレゼンテーション列を上から下に次の順序で並べ替えます。

Region
Area
Country Name
State Province
State Province Abbrv
City
Postal Code
Address 1
Address 2
Estab Name

 

.

Presentationレイヤーの「Sample Sales」サブジェクト領域をダブルクリックして、Subject Areaダイアログ・ボックスを開きます。

 

.

Presentation Tables」タブをクリックします。

 

.

Customer RegionsCustomersの後に表示されるようにプレゼンテーション表を並べ替えます。

 

.

OK」をクリックして、Subject Areaダイアログ・ボックスを閉じます。 プレゼンテーション表が想定どおりの順序で表示されていることを確認します。

これで、CustomersとCustomer Regionsの2つのプレゼンテーション表が同じ論理表D3 Customerにマッピングされました。 D3 Customer論理表は、2つの物理ソース、D3 CustomerとD4 Addressにマッピングされています。

 

.

リポジトリを保存し、指示された場合は全体の整合性をチェックします。 報告すべきエラー、警告、ベスト・プラクティス違反がないことを示すメッセージが表示されます。

整合性チェック・エラーまたは警告が表示された場合は、次の手順に進む前に修正する必要があります。

 

.

OK」をクリックして、整合性チェックのメッセージを閉じます。

 

.

リポジトリを閉じます。 Administration Toolは開いたままにします。

 

リポジトリのロード

.

Fusion Middleware Control Enterprise Managerに戻ります(開いたままになっているはずです)。 開いていない場合は、ブラウザを開いて次のURLを入力し、Fusion Middleware Control Enterprise Managerに移動します。

http://<machine name>/:7001/em

このチュートリアルで使用するURLはhttp://localhost:7001/emです。

 

.

セッションがタイム・アウトしていた場合は、再度ログインする必要があります。 管理ユーザーとしてログインします。 通常は、Oracle BIのインストール時に設定した管理ユーザーの名前とパスワードを使用します。 この例のユーザー名はweblogicです。


.

左側のナビゲーション・ペインで、「Business Intelligence」を展開して「coreapplication」をクリックします。

 

.

Deployment」タブをクリックします。

 

.

Repository」サブタブをクリックします。

 

.

Lock and Edit Configuration」をクリックします。

 

.

"Lock and Edit Configuration - Completed Successfully"という確認メッセージが表示されたら、「Close」をクリックします。

 

.

Browse」をクリックして、BISAMPLEリポジトリが含まれるディレクトリに移動します。

 

.

BISAMPLE.rpd」ファイルを選択し、「Open」をクリックします。

 

.

Repository PasswordとConfirm PasswordにBISAMPLEと入力します。

 

.

Apply」をクリックします。

 

.

Default RPDが、拡張されたBISAMPLEになっていることを確認します。 この例ではファイル名がBISAMPLE_BI0025になっています。

 

.

Activate Changes」をクリックします。

 

.

Activate Changes - Completed Successfullyという確認メッセージが表示されたら、「Close」をクリックします。

 

.

Restart to apply recent changes」をクリックして、Overviewページに移動します(これには少し時間がかかる場合があります)。

 

.

Overviewページで「Restart」をクリックします。

 

.

Are you sure you want to restart all BI components?というメッセージが表示されたら、「Yes」をクリックします。

 

.

処理が完了するまで待ちます。

 

.

Restart All - Completed Successfullyというメッセージが表示されたら、「Close」をクリックします。

 

分析の作成および実行

.

Oracle BIに戻ります(開いたままになっているはずです)。 開いていない場合は、ブラウザまたはブラウザ・タブを開き、次のURLを入力してOracle Business Intelligenceに移動します。

http://<machine name>/:9704/analytics

このチュートリアルで使用するURLはhttp://localhost:9704/analyticsです。

 

.

以前のセッションがタイム・アウトしていた場合は、管理ユーザーとしてサイン・インします。 通常は、Oracle BIのインストール時に設定した管理ユーザーの名前とパスワードを使用します。 この例のユーザー名はweblogicです。


.

左側のナビゲーション・ペインで、Create... Analysis and Interactive Reportingの下の「Analysis」を選択します。

 

.

Sample Sales」サブジェクト領域を選択します。

 

.

左側のナビゲーション・ペインでフォルダを展開し、Customer Regionsフォルダおよび対応する列が表示されることを確認します。

 

.

Subject Areasペインで列名をダブルクリックして、次の分析を作成します。

Customer Regions.Region
Customers.Customer Name
Products.Type
Base Facts.Revenue

 

.

Results」をクリックして分析結果を表示します。 さらに行を表示するには、結果画面の下部にあるボタンを使用します。

 

問合せのログのチェック

.

Fusion Middleware Control Enterprise Managerに戻ります(開いたままになっているはずです)。

 

.

Diagnostics」タブをクリックします。

 

.

Log Messages」サブタブをクリックします。

 

.

ウィンドウ下部にあるView / Search Log Filesセクションまでスクロールします。

 

.

Server Log」をクリックしてLog Messages画面に移動します。

 

.

Log Messages画面のData Rangeの設定は「Most Recent, 1 Days」のままにします。 Message TypesはTrace以外すべて選択を解除します。

 

.

Messageフィールドにsending query to databaseと入力します。

 

.

Search」をクリックします。

 

.

リストから最後のメッセージを選択します。 これが、データベースに送信された最新の問合せです。

 

.

下部ペインで「Collapse Pane」ボタン(右端の矢印)をクリックしてログ・メッセージを表示します。 結果は、下のスクリーンショットのようになります。 次のスクリーンショットでは、出力の一部のみを示しています。

D3 CustomerD4 Addressの両方がアクセスされています。 分析に含まれるプレゼンテーション列は、2つの異なるプレゼンテーション表、CustomersとCustomer Regionsから選択しました。 これらのプレゼンテーション表は両方とも、同じ論理表、D3 Customerにマッピングされています。 D3 Customer論理表は、2つの物理ソース、D3 CustomerとD4 Addressにマッピングされています。

 

.

Restore Pane」ボタンをクリックします。

 

.

Enterprise Managerは開いたままにしておきます。

 

計算メジャーの作成

ここでは、既存のメジャーを使用して、導出される計算メジャーを作成します。 導出される計算メジャーを作成するには、以下の手順に従います。

リポジトリをオフライン・モードで開く

.

Administration Toolに戻ります(開いたままになっているはずです)。 開いていない場合は、「スタート」→「すべてのプログラム」→「Oracle Business Intelligence」→「BI Administration」の順に選択します。

 

.

File」→「Open」→「Offline」の順に選択します。

 

.

BISAMPLE.rpd」を選択し、「Open」をクリックします。 BISAMPLE_BI0025.rpdのように拡張されているBISAMPLEリポジトリは選択しないでください。 これらのリポジトリは、Oracle BI Serverのメモリにロードされているリポジトリです。

 

.

リポジトリのパスワードとしてBISAMPLEと入力し、「OK」をクリックしてリポジトリを開きます。

 

既存列から導出される計算メジャーの作成

.

BMMレイヤーで「Sample Sales」→「F1 Revenue」の順に展開します。

 

.

F1 Revenueを右クリックし、「New Object」→「Logical Column」の順に選択してLogical Columnダイアログ・ボックスを開きます。

 

.

Generalタブで、NameフィールドにActual Unit Priceと入力します。

 

.

Column Source」タブをクリックします。

 

.

Derived from existing columns using an expression」を選択します。

 

.

Edit Expression」ボタンをクリックして、Expression Builderを開きます。

 

.

左ペインで、「Logical Tables」→「F1 Revenue」→「Revenue」の順に選択します。

 

.

Insert selected item」ボタンをクリックして、Revenue列を右ペインに移動します。

 

.

/」(除算演算子)をクリックして、式に演算子を追加します。

 

.

左ペインで「Logical Tables」→「F1 Revenue」の順に選択し、「Units」をダブルクリックして式に追加します。

 

.

OK」をクリックして、Expression Builderを閉じます。 計算式がLogical Columnダイアログ・ボックスに追加されたことを確認します。

 

.

OK」をクリックして、Logical Columnダイアログ・ボックスを閉じます。 ビジネス・モデルにActual Unit Price計算済みメジャーが追加されます。

 

.

Actual Unit Price」をBMMレイヤーからPresentationレイヤーのBase Factsプレゼンテーション表にドラッグします。

 

.

リポジトリを保存して整合性をチェックします。 エラーや警告があれば次に進む前に修正します。

 

関数を使用する計算メジャーの作成

.

BMMレイヤーでF1 Revenueを右クリックし、「New Object」→「Logical Column」の順に選択してLogical Columnダイアログ・ボックスを開きます。

 

.

Generalタブで、NameフィールドにRevenue Rank と入力します。

 

.

Column Source」タブをクリックします。

 

.

Derived from existing columns using an expression」を選択します。

 

.

Edit Expression」ボタンをクリックして、Expression Builderを開きます。

 

.

左ペインで「Functions」→「Display functions」→「Rank」を選択します。

 

.

Insert selected item」ボタンをクリックして、Rank関数を右ペインに移動します。

 

.

式に含まれる「<<numExpr>>」をクリックします。

 

.

左ペインで「Logical Tables」→「F1 Revenue」の順に選択し、「Revenue」をダブルクリックして式に追加します。

 

.

OK」をクリックして、Expression Builderを閉じます。 計算式がLogical Columnダイアログ・ボックスに追加されたことを確認します。

 

.

OK」をクリックして、Logical Columnダイアログ・ボックスを閉じます。 ビジネス・モデルにRevenue Rank計算されるメジャーが追加されます。

 

.

Revenue Rank」をBMMレイヤーからPresentationレイヤーのBase Factsプレゼンテーション表にドラッグします。

 

.

リポジトリを保存して整合性をチェックします。 エラーや警告があれば次に進む前に修正します。

 

.

リポジトリを閉じます。 Administration Toolは開いたままにします。

 

リポジトリのロード

.

Fusion Middleware Control Enterprise Managerに戻ります(開いたままになっているはずです)。 開いていない場合は、ブラウザを開いて次のURLを入力し、Fusion Middleware Control Enterprise Managerに移動します。

http://<machine name>/:7001/em

このチュートリアルで使用するURLはhttp://localhost:7001/emです。

 

.

必要に応じて、管理ユーザーとしてログインします。 通常は、Oracle BIのインストール時に設定した管理ユーザーの名前とパスワードを使用します。 この例のユーザー名はweblogicです。


.

左側のナビゲーション・ペインで、「Business Intelligence」を展開して「coreapplication」をクリックします。

 

.

Deployment」タブをクリックします。

 

.

Repository」サブタブをクリックします。

 

.

Lock and Edit Configuration」をクリックします。

 

.

"Lock and Edit Configuration - Completed Successfully"という確認メッセージが表示されたら、「Close」をクリックします。

 

.

Browse」をクリックして、BISAMPLEリポジトリが含まれるディレクトリに移動します。

 

.

BISAMPLE.rpd」ファイルを選択し、「Open」をクリックします。

 

.

Repository PasswordとConfirm PasswordにBISAMPLEと入力します。

 

.

Apply」をクリックします。

 

.

Default RPDが、拡張されたBISAMPLEになっていることを確認します。 この例ではファイル名がBISAMPLE_BI0025になっています。

 

.

Activate Changes」をクリックします。

 

.

Activate Changes - Completed Successfullyという確認メッセージが表示されたら、「Close」をクリックします。

 

.

Restart to apply recent changes」をクリックして、Overviewページに移動します(これには少し時間がかかる場合があります)。

 

.

Overviewページで「Restart」をクリックします。

 

.

Are you sure you want to restart all BI components?というメッセージが表示されたら、「Yes」をクリックします。

 

.

処理が完了するまで待ちます。

 

.

Restart All - Completed Successfullyというメッセージが表示されたら、「Close」をクリックします。

 

分析の作成および実行

.

Oracle BIに戻ります(開いたままになっているはずです)。 開いていない場合は、ブラウザまたはブラウザ・タブを開き、次のURLを入力してOracle Business Intelligenceに移動します。

http://<machine name>/:9704/analytics

このチュートリアルで使用するURLはhttp://localhost:9704/analyticsです。

 

.

必要に応じて、管理ユーザーとしてログインします。 通常は、Oracle BIのインストール時に設定した管理ユーザーの名前とパスワードを使用します。 この例のユーザー名はweblogicです。


.

左側のナビゲーション・ペインで、Create... Analysis and Interactive Reportingの下の「Analysis」を選択します。 ヒント:セッションがタイム・アウトしていた場合は、「New」→「Analysis」を選択して新しい分析を作成できます。

 

.

Sample Sales」サブジェクト領域を選択します。

 

.

左側のナビゲーション・ペインでBase Factsフォルダを展開して、Actual Unit PriceRevenue Rank列が表示されることを確認します。

 

.

Subject Areasペインで列名をダブルクリックして、次の分析を作成します。

Products.Product
Base Facts.Revenue
Base Facts.Revenue Rank
Base Facts.Units
Base Facts.Actual Unit Price

 

.

Revenue Rankを昇順にソートします。

 

.

Results」をクリックして分析結果を表示します。

ビジネスの観点からすれば意味をなしませんが、Actual Unit Priceの計算が正しいことを確認してください。 たとえば、LCD HDテレビの単価は9ドルになります。 これはサンプル・データに基づく結果です。

 

問合せのログのチェック

.

Fusion Middleware Control Enterprise Managerに戻り(開いたままになっているはずです)、問合せのログをチェックします。 手順が分からない場合は、ここをクリックして、このチュートリアルの前のほうで紹介した手順を確認してください。

 

.

ログ・エントリは、下のスクリーンショットのようになります。

RevenueをUnitsで割る計算は、外側の問合せのブロックで計算されます(この例では、D1.c2 / nullif ( D1.c1, 0) as c3の部分)。 論理列を使用してActual Unit Priceの計算を定義したため、最初にRevenue列とUnits列にSUM集計ルールを適用してから除算が行われます。

 

.

Enterprise Managerは開いたままにしておきます。

 

レベルベースの階層を持つ論理ディメンションの作成

ここでは、論理ディメンション階層をビジネス・モデルに追加します。 論理ディメンションは1つの論理ディメンション表に属する論理列の階層構造を表します。 論理ディメンションはBusiness Model and MappingレイヤーとPresentationレイヤーで作成できます。 論理ディメンションをPresentationレイヤーに追加すると、論理ディメンションがユーザーに公開され、ユーザーは階層ベースの問合せを作成できるようになります。 ここでは、ABCのための4つの論理ディメンション(Time、Product、Office、Customer)を実装します。 階層を持つ論理ディメンションを作成すると、レベルベースのメジャーの構築、ディメンションごとに異なる集計ルールの定義、分析およびダッシュボードに含まれるグラフおよび表へのドリルダウン機能の提供、集計ソースのコンテンツの定義が可能になります。レベルベースの階層を持つ論理ディメンションを作成するには、以下の手順に従います。

リポジトリをオフライン・モードで開く

.

Administration Toolに戻ります(開いたままになっています)。 開いていない場合は、「スタート」→「すべてのプログラム」→「Oracle Business Intelligence」→「BI Administration」の順に選択します。

 

.

File」→「Open」→「Offline」の順に選択します。

 

.

BISAMPLE.rpd」を選択し、「Open」をクリックします。 BISAMPLE_BI0001.rpdのように拡張されているBISAMPLEリポジトリは選択しないでください。 これらのリポジトリは、Oracle BI Serverのメモリにロードされているリポジトリです。

 

.

リポジトリのパスワードとしてBISAMPLEと入力し、「OK」をクリックしてリポジトリを開きます。

 

Productの論理ディメンションの作成

.

BMMレイヤーでSample Salesビジネス・モデルを右クリックし、「New Object」→「Logical Dimension」→「Dimension with Level-Based Hierarchy」の順に選択してLogical Dimensionダイアログ・ボックスを開きます。

 

.

論理ディメンションにH2 Productという名前を付けます。

 

.

OK」をクリックします。 Sample Salesビジネス・モデルに論理ディメンションが追加されます。

 

論理レベルの作成

.

H2 Product」を右クリックして、「New Object」→「Logical Level」を選択します。

 

.

論理レベルにProduct Totalという名前を付けます。

 

.

このレベルは製品の総計を表すため、「Grand total level」チェックボックスを選択します。 これにより、Supports rollup to higher level of aggregationフィールドはグレー表示に変わり、選択できなくなります。

 

.

OK」をクリックして、Logical Levelダイアログ・ボックスを閉じます。 Product TotalレベルがH2 Product論理ディメンションに追加されます。

 

.

Product Total」を右クリックし、「New Object」→「Child Level」を選択してLogical Levelダイアログ・ボックスを開きます。

 

.

論理レベルにProduct Brandという名前を付けます。

 

.

OK」をクリックして、Logical Levelダイアログ・ボックスを閉じます。 Product Brandレベルが論理ディメンションに追加されます。

 

.

この手順を繰り返して、次の子レベルを追加します。

Product LOBをProduct Brandの子として追加
Product TypeをProduct LOBの子として追加
Product DetailをProduct Typeの子として追加

スクリーンショットを参考にしてください。

 

論理列と論理レベルの関連付け

.

D2 Product」論理表を展開します。

 

.

Brand」列をD2 ProductからH2 ProductのProduct Brandレベルにドラッグします。

 

.

その他の論理列もD2 Product論理表からH2 Product論理ディメンションの対応するレベルにドラッグします。

論理列
論理レベル
Lob Product LOB
Type Product Type
Product Product Detail
Prod Key Product Detail

結果は、下のスクリーンショットのようになります。

 

論理レベル・キーの設定

.

Product Brand」論理レベルをダブルクリックして、Logical Levelダイアログ・ボックスを開きます。 Generalタブで、子レベルのProduct LOBが表示されていることを確認します。

 

.

Keys」タブをクリックします。

 

.

Key NameフィールドにBrandと入力します。

 

.

Columnsフィールドのドロップダウン・リストから「D2 Product.Brand」を選択します。

 

.

Use for Display」を選択します。 こうしておくと、ユーザーは上位レベルからこの列までドリルダウンできます。

 

.

Primary keyとしてBrandを設定します。

 

.

OK」をクリックして、Logical Levelダイアログ・ボックスを閉じます。 Brandのアイコンが変更され、Product Brandレベルのキーであることが示されます。

 

.

別の方法で論理レベル・キーを作成します。 Product LOBレベルのLobを右クリックし、「New Logical Level Key」を選択してLogical Level Keyダイアログ・ボックスを開きます。

 

.

Logical Level Keyダイアログ・ボックスをデフォルト設定にしたまま、「OK」をクリックします。

 

.

Lobのアイコンが変更され、Product LOBレベルのキーであることが示されます。

 

.

いずれかの方法を使用して、H2 Product論理ディメンションの残りのキーを設定します。

論理レベル
論理レベル・キー
表示に使用
Product Type Type はい
Product Detail Product はい
Product Detail Prod Key いいえ

結果は、下のスクリーンショットのようになります。

Detailレベル(階層の最下位レベル)には、そのレベルに関連付けられているディメンション表の論理キー列が含まれている必要があり、その列はそのレベルのキーである必要があります。この例ではProd Keyが該当します。

 

.

Prod KeyをProduct Detailレベルの主キーとして設定します。 ヒント:レベルをダブルクリックして「Keys」タブを選択します。

 

Timeの論理ディメンションの作成

.

別の方法でTimeの論理ディメンションを作成します。 「D1 Time」論理表を右クリックして、「Create Logical Dimension」→「Dimension with Level-Based Hierarchy」の順に選択します。

 

.

新規の論理ディメンション(この例ではD1 TimeDim)が自動的にビジネス・モデルに追加されます。

 

.

D1 TimeDimの名前をH1 Timeに変更します。

 

.

H1 Time」を展開します。 2つのレベル、D1 Time TotalD1 Time Detailが自動的に作成されます。 D1 Time Detailには、D1 Time論理表からすべての列が移入されています。

 

.

D1 Time Totalの名前をTime Totalに変更し、D1 Time Detailの名前をTime Detailに変更します。

 

.

Time Detail」を右クリックし、「New Object」→「Parent Level」を選択してLogical Levelダイアログ・ボックスを開きます。

 

.

Generalタブで、論理レベルにWeekという名前を付けます。

 

.

OK」をクリックして、Logical Levelダイアログ・ボックスを閉じます。 H1 Time論理ディメンションにWeekレベルが追加されます。

 

.

この手順を繰り返して、残りの論理レベルを追加します。

MonthをWeekの親として追加
QuarterをMonthの親として追加
HalfをQuarterの親として追加
YearをHalfの親として追加

最終的な結果は、下のスクリーンショットのようになります。

 

Time論理列と論理レベルの関連付け

.

別の方法で論理列を論理レベルと関連付けます。 論理列をTime Detail論理レベル(D1 Time論理表ではありません)からH1 Time論理ディメンションの対応するレベルにドラッグします。 ビジネス・モデルの深い階層に論理列がある場合は、この方法が便利です。

論理列
論理レベル
Per Name Year Year
Per Name Half Half
Per Name Qtr Quarter
Per Name Month Month
Per Name Week Week

結果は、下のスクリーンショットのようになります。

 

.

Calendar Dateを除いて残りのすべての列をTime Detailレベルから削除し、Calendar DateのみがTime Detailレベルに関連付けられている状態にします。 階層からオブジェクトを削除しても、ビジネス・モデルの論理表からは削除されません。

 

.

H1 Time論理ディメンションの論理キーを次の表に従って設定します。

論理レベル
レベル・キー
表示に使用
Year Per Name Year はい
Half Per Name Half はい
Quarter Per Name Qtr はい
Month Per Name Month はい
Week Per Name Week はい
Day Calendar Date はい

 

Customerの論理ディメンションの作成

.

いずれかの方法を使用して、次のレベル、列、およびキーを備えたH3 Customerという名前のレベルベースの論理ディメンションをD3 Customer論理表に作成します。

レベル
キー
表示に使用
Customer Total <none> <none> <none>
Customer Region Region Region はい
Customer Area Area Area はい
Customer Country Country Name Country Name はい

Customer State

State Province

State Province

はい

Customer City City City はい
Customer Postal Code Postal Code Postal Code はい
Customer Detail

Customer Name

Customer Number

Customer Name

Customer Number

はい

いいえ

Customer Totalを総計レベルとして設定します。

Customer NumberをCustomer Detailレベルの主キーとして設定します。

結果は、下のスクリーンショットのようになります。

 

論理表ソースの集計コンテンツの設定

.

D1 Time」→「Sources」の順に展開します。

 

.

LTS1 Time」論理表ソースをダブルクリックして、Logical Table Sourceダイアログ・ボックスを開きます。

 

.

Content」タブをクリックします。

 

.

Aggregation content, group byがLogical Levelに設定されていること、Logical LevelがH1 Time論理ディメンションのTime Detailに設定されていることを確認します。

 

.

OK」をクリックして、Logical Table Sourceダイアログ・ボックスを閉じます。

 

.

この手順を繰り返して、残りの論理表ソースのコンテンツ設定を確認または設定します。下の表とスクリーンショットを参考にしてください。

論理表ソース
論理ディメンション 論理レベル
LTS1 Product H2 Product Product Detail
LTS1 Customer H3 Customer Customer Detail
LTS2 Customer Address H3 Customer Customer Detail
LTS1 Revenue

H1 Time

H2 Product

H3 Customer

Time Detail

Product Detail

Customer Detail

 

.

リポジトリを保存して全体の整合性をチェックします。 エラーや警告があれば次に進む前に修正します。 Presentationレイヤーへの変更は行う必要がありません。

 

.

リポジトリを閉じます。 Administration Toolは開いたままにします。

 

作業内容のテスト

.

Fusion Middleware Control Enterprise Managerに戻り、BISAMPLEリポジトリをロードします。 手順が分からない場合は、ここをクリックして、このチュートリアルの前のほうで紹介した手順を確認してください。

 

.

Oracle BIに戻り(開いたままになっているはずです)、必要に応じてサイン・インします。

 

.

次の分析を作成して、Product階層をテストします。

Products.Brand
Base Facts.Revenue

 

.

Results」をクリックします。

 

.

BizTechブランドをクリックし、階層を通じてドリルダウンして各レベルの売上げデータを表示できることを確認します。

 

.

New」→「Analysis」→「Sample Sales」の順に選択します。

 

.

OK」をクリックして、このページから移動することを確定します。

 

.

次の分析を作成します。

Time.Per Name Year
Base Facts.Revenue

 

.

Results」をクリックして、Time階層を通じてドリルダウンできることを確認します。

 

.

この手順を繰り返し、次の分析を作成してCustomers階層をテストします。

Customer Regions.Region
Base Facts.Revenue

 

.

Results」をクリックして、Customers階層を通じてドリルダウンできることを確認します。

 

.

Oracle BIからサイン・アウトします。 このページからの移動の確定を求めるプロンプトが表示されたら、「OK」をクリックします。 Oracle BIのブラウザ・ページは開いたままにします。

 

レベルベース・メジャーの作成

ここでは、Product階層のさまざまなレベルで合計金額を計算するレベルベース・メジャーを作成し、そのメジャーを使用してシェア・メジャーを作成します。

レベルベース・メジャーおよびシェア・メジャーを作成するには、以下の手順に従います。

リポジトリをオフライン・モードで開く

.

Administration Toolに戻ります(開いたままになっているはずです)。 開いていない場合は、「スタート」→「すべてのプログラム」→「Oracle Business Intelligence」→「BI Administration」の順に選択します。

 

.

File」→「Open」→「Offline」の順に選択します。

 

.

BISAMPLE.rpd」を選択し、「Open」をクリックします。 BISAMPLE_BI0001.rpdのように拡張されているBISAMPLEリポジトリは選択しないでください。 これらのリポジトリは、Oracle BI Serverのメモリにロードされているリポジトリです。

 

.

リポジトリのパスワードとしてBISAMPLEと入力し、「OK」をクリックしてリポジトリを開きます。

 

レベルベース・メジャーの作成

.

Business Model and Mappingレイヤーで「F1 Revenue」表を右クリックし、「New Object」→「Logical Column」の順に選択してLogical Columnダイアログ・ボックスを開きます。

 

.

Generalタブで、NameフィールドにProduct Total Revenueと入力します。

 

.

Column Source」タブをクリックします。

 

.

Derived from existing columns using an expression」を選択します。

 

.

Expression Builderを開きます。

 

.

Expression Builderで、「Logical Tables」→「F1 Revenue」→「Revenue」の順に追加します。 Revenue列にはすでにデフォルト集計ルールとしてSumを設定してあります。

 

.

OK」をクリックして、Expression Builderを閉じます。

 

.

Levels」タブをクリックします。

 

.

H2 Product論理ディメンションには、Logical Levelドロップダウン・リストから「Product Total」を選択し、このメジャーは製品階層の総計レベルで計算される必要があることを指定します。

 

.

OK」をクリックして、Logical Columnダイアログ・ボックスを閉じます。 Product Total RevenueメジャーがH2 Product論理ディメンションのProduct TotalレベルとF1 Revenue論理ファクト表に表示されます。

 

.

この手順を繰り返し、2番目のレベルベース・メジャーを作成します。

名前
論理ディメンション
論理レベル
Product Type Revenue H2 Product Product Type

 

.

Product Total Revenue」と「Product Type Revenue」をPresentationレイヤーのSample Salesサブジェクト領域にあるBase Factsプレゼンテーション表にドラッグして、新しい列をユーザーに公開します。 列は、H2 Product論理ディメンションまたはF1 Revenue論理表からドラッグできます。

 

シェア・メジャーの作成

.

Business Model and Mappingレイヤーで「F1 Revenue」表を右クリックし、「New Object」→「Logical Column」の順に選択してLogical Columnダイアログ・ボックスを開きます。

 

.

Generalタブで、論理列にProduct Shareという名前を付けます。

 

.

Column Sourceタブで「Derived from existing columns using an expression」を選択します。

 

.

Expression Builderを開きます。

 

.

Expression Builderで、「Functions」→「Mathematic Functions」→「Round」の順に選択します。

 

.

Insert selected item」をクリックします。 編集ボックスに関数が表示されます。

 

.

計算式の「Source Number」をクリックします。

 

.

100*と入力し、後ろにスペースを1つ付けます。

 

.

Logical Tables」→「F1 Revenue」→「Revenue」の順に挿入します。

 

.

ツールバーの「/」(除算)ボタンをクリックします。 もう一組の山括弧<<expr>>が表示されます。

 

.

<<expr>>」をクリックします。

 

.

Logical Tables」→「F1 Revenue」→「Product Total Revenue」の順に挿入します。 これはこの階層の合計メジャーです。

 

.

最後の一組の山括弧の間、<<Digits>>をクリックして、1と入力します。 これは整数を丸めるときに使用する精度の桁数です。

 

.

作業内容をチェックします。


Round(100* "Sample Sales"."F1 Revenue"."Revenue" / "Sample Sales"."F1 Revenue"."Product Total Revenue" , 1)

このシェア・メジャーを使用すると、特定製品の売上げ状況を全製品の総売上げと比較して示す分析を実行できます。

 

.

OK」をクリックして、Expression Builderを閉じます。 Logical Columnダイアログ・ボックスに計算式が表示されます。

 

.

OK」をクリックして、Logical Columnダイアログ・ボックスを閉じます。 ビジネス・モデルにProduct Share論理列が追加されます。

 

.

Product ShareメジャーをBase Factsプレゼンテーション表に追加します。

 

.

リポジトリを保存します。 全体の整合性をチェックします。 次のメッセージが表示されます。

整合性エラーまたは警告がある場合は、エラーを修正してから続行してください。

 

.

リポジトリを閉じます。

 

作業内容のテスト

.

Fusion Middleware Control Enterprise Managerに戻り、BISAMPLEリポジトリをロードします。 手順が分からない場合は、ここをクリックして、このチュートリアルの前のほうで紹介した手順を確認してください。

 

.

Oracle BIに戻り(開いたままになっているはずです)、サイン・インします。

 

.

次の分析を作成して、レベルベース・メジャーとシェア・メジャーをテストします。

Products.Product
Base Facts.Revenue
Base Facts.Product Type Revenue
Base Facts.Product Share

 

.

Product Share列で「Column Properties」を選択します。

 

.

Data Formatタブで「Override Default Data Format」を選択します。

 

.

Treat Numbers Asを「Percentage」に変更し、「Decimal Places」を2に設定します。

 

.

OK」をクリックして、Column Propertiesダイアログ・ボックスを閉じます。

 

.

Product Shareを降順にソートします。

 

.

Results」をクリックします。 Productなど、Type以外のレベルに問合せが設定されていても、Product Type RevenueにはTypeごとにグループ化した金額が返されます。 Product Shareには、総売上に占める各製品の割合が降順にソートされて表示されます。

 

.

Oracle BIからサイン・アウトします。

 

.

Are you sure you want to navigate away from this page?というメッセージが表示されたら、「OK」をクリックします。

 

親子階層を持つ論理ディメンションの作成

親子階層は、メンバーすべてが同じ種類のメンバー階層です。 これは、同じ種類のメンバーが階層の1つのレベルでしか発生しないレベルベースの階層とは対照的です。 もっとも一般的な実在する親子階層は組織の管理階層図で、そこでは次のすべてが該当します。
• 組織内の各個人は従業員である。
• 各従業員は、最上位のマネージャを除き、1人のマネージャの管理下にある。
• 管理階層には多くのレベルがある。
リレーショナル表では、親子階層に含まれる異なるメンバー間の関係は、関連付けられている実表の識別子キーの値により暗黙的に定義されます。 ただし、リレーショナル表に定義されたOracle BI Serverの親子階層ごとに、メンバー相互の関係を個別の親子関係表で明示的に定義することも必要です。

親子階層を持つ論理ディメンションを作成するには、以下の手順を実行します。

リポジトリをオフライン・モードで開く

.

Administration Toolに戻ります(開いたままになっているはずです)。 開いていない場合は、「スタート」→「すべてのプログラム」→「Oracle Business Intelligence」→「BI Administration」の順に選択します。

 

.

File」→「Open」→「Offline」の順に選択します。

 

.

BISAMPLE.rpd」を選択し、「Open」をクリックします。 BISAMPLE_BI0001.rpdのように拡張されているBISAMPLEリポジトリは選択しないでください。 これらのリポジトリは、Oracle BI Serverのメモリにロードされているリポジトリです。

 

.

リポジトリのパスワードとしてBISAMPLEと入力し、「OK」をクリックしてリポジトリを開きます。

 

メタデータのインポートおよびPhysicalレイヤーのオブジェクトの定義

.

Physicalレイヤーで「orcl」を展開します。

 

.

Connection Pool」を右クリックし、「Import Metadata」を選択してImport Wizardを開きます。

 

.

Select Metadata Types画面はデフォルトのままで「Next」をクリックします。

 

.

Select Metadata Objects画面のData source viewで「BISAMPLE」を展開し、インポートする次の表を選択します。

SAMP_EMPL_D_VH
SAMP_EMPL_PARENT_CHILD_MAP
SAMP_EMPL_POSTN_D

 

.

Import Selected」ボタンをクリックして、選択した表をRepository Viewに移動します。

 

.

Finish」をクリックして、Import Wizardを閉じます。

 

.

リポジトリのPhysicalレイヤーに3つの表が表示されていることを確認します。

 

.

SAMP_EMPL_PARENT_CHILD_MAP」を右クリックして、「View Data」を選択します。

これは、従業員階層のメンバー相互の関係を定義する行を持つ親子関係表の例です。 この表には、メンバー(従業員)を識別するMember Key列、メンバーの祖先(マネージャ)を識別するAncestor Key、メンバーから祖先までの親子階層レベルの数を指定するDistance列、およびメンバーがリーフ・メンバーかどうかを示すLeaf列が含まれます。

 

.

次の表のエイリアスを作成します。

エイリアス
SAMP_EMPL_D_VH D50 Sales Rep
SAMP_EMPL_PARENT_CHILD_MAP D51 Sales Rep Parent Child
SAMP_EMPL_POSTN_D D52 Sales Rep Position

 

.

Physical Diagramを使用して、エイリアス表に次の物理結合を作成します。

"orcl".""."BISAMPLE"."D52 Sales Rep Position"."POSTN_KEY" = "orcl".""."BISAMPLE"."D50 Sales Rep"."POSTN_KEY"

"orcl".""."BISAMPLE"."D50 Sales Rep"."EMPLOYEE_KEY" = "orcl".""."BISAMPLE"."D51 Sales Rep Parent Child"."ANCESTOR_KEY"

"orcl".""."BISAMPLE"."D51 Sales Rep Parent Child"."MEMBER_KEY" = "orcl".""."BISAMPLE"."F1 Revenue"."EMPL_KEY"

 

論理表および論理列の作成

.

BMMレイヤーで「Sample Sales」ビジネス・モデルを右クリックし、「New Object」→「Logical Table」の順に選択してLogical Tableダイアログ・ボックスを開きます。

 

.

Generalタブで、論理表にD5 Sales Repという名前を付けます。

 

.

OK」をクリックして、ビジネス・モデルに論理表を追加します。

D5 Sales Repのアイコンに#記号が付いています。 まだ論理結合関係を定義していないため、このようになっています。 後で論理結合を定義したら、アイコンは定義内容に従って変更されます。

 

.

6つの列すべてをPhysicalレイヤーのD50 Sales RepからBMMレイヤーのD5 Sales Repにドラッグします。 この操作により論理列が作成され、D5 Sales RepにD50 Sales Rep論理表ソースが追加されます。

 

.

D50 Sales Rep論理表ソースの名前をLTS1 Sales Repに変更します。

 

.

Physicalレイヤーで「D52 Sales Rep Position」を展開します。

 

.

POSTN_DESC」と「POSTN_LEVEL」をD52 Sales Rep PositionからLTS1 Sales Repにドラッグします。 列をドラッグする先は論理表ではなく、論理表ソースです。 論理表にドラッグすると、論理表ソースがもう1つ作成されてしまいます。

 

.

DISTANCE」をD51 Sales Rep Parent ChildからLTS1 Sales Repにドラッグします。 ここでも、論理表ではなく論理表ソースに列をドラッグします。

 

.

論理列の名前を次のとおりに変更します。

古い名前
新しい名前
POSTN_KEY Position Key
TYPE Sales Rep Type
EMPL_NAME Sales Rep Name
EMPLOYEE_KEY Sales Rep Number
HIRE_DT Hire Date
MGR_ID Manager Number
POSTN_DESC Position
POSTN_LEVEL Position Level
DISTANCE Closure Distance

 

論理結合の作成

.

BMMレイヤーで「D5 Sales Rep」と「F1 Revenue」を選択します。

 

.

選択した表のいずれかを右クリックして、「Business Model Diagram」→「Selected Tables Only」を選択してBusiness Model Diagramを開きます。

 

.

D5 Sales RepF1 Revenueの間に論理結合を作成します。

 

.

Business Model Diagramを閉じます。 D5 Sales Rep表のアイコンが変更されていることを確認してください。

 

親子論理ディメンションの作成

.

D5 Sales Rep」論理表を右クリックして、「Create Logical Dimension」→「Dimension with Parent-Child Hierarchy」の順に選択します。

 

.

Logical Dimensionダイアログ・ボックスのGeneralタブで、論理ディメンションにH5 Sales Repという名前を付けます。

 

.

Member Keyの横にある「Browse」をクリックします。 Browseウィンドウに物理表およびそれに対応するキーが表示されます。

 

.

View」をクリックして、Logical Keyダイアログ・ボックスを開きます。 Sales Rep Number列が選択されていることを確認します。

 

.

Cancel」をクリックして、Logical Keyダイアログ・ボックスを閉じます。

 

.

OK」をクリックして、Browseウィンドウを閉じます。

 

.

Parent Columnの横にある「Browse」をクリックします。 Browseウィンドウにメンバー・キー以外の列が表示されます。

 

.

親子階層の親列として「Manager Number」を選択します。

 

.

OK」をクリックしてBrowseウィンドウを閉じます。Logical Dimensionダイアログ・ボックスは閉じないでください。

 

親子設定の定義

.

Parent-Child Settings」をクリックしてParent-Child Relationship Table Settingsダイアログ・ボックスを表示します。 この時点ではParent-Child Relationship Tableは定義されていません。

リレーショナル表に定義されている親子階層ごとに、メンバー相互の関係を別の親子関係表で明示的に定義する必要があります。 親子関係表の作成方法には次の選択肢があります。 1. すでに作成済みの親子関係表を選択する。 2. 親子関係表の作成と移入を実行するスクリプトをウィザードで生成する。 次の一連の手順では、すでに作成済みで移入が完了している親子関係表を選択します。

参考:ウィザードを起動するには、「Create Parent-Child Relationship Table」ボタンをクリックします。 ウィザードにより、適切なリポジトリ・メタデータ・オブジェクトが作成され、親子関係表の作成と移入を実行するSQLスクリプトが生成されます。 作成されたスクリプトは、ウィザード・セッション中に選択したディレクトリにウィザードの最後で格納されます。 その後、このスクリプトをデータベースに対して実行して、親子関係表を作成および移入できます。 親子関係表はすでに作成済みで移入も完了しているため、このチュートリアルではウィザードを実行する必要はありません。

 

.

Select Parent-Child Relationship Table button」ボタンをクリックして、Select Physical Tableダイアログ・ボックスを開きます。

 

.

Select Physical Tableダイアログ・ボックスで、前に作成したエイリアス「D51 Sales Rep Parent Child」を選択します。

 

.

これで、D51 Sales Rep Parent ChildエイリアスはParent-Child Relationship Table列に表示されます。

 

.

Parent-Child Table Relationship Column Detailsセクションで、適切な列を設定します。

Member Key
MEMBER_KEY
Parent Key
ANCESTOR_KEY
Relationship Distance
DISTANCE
Leaf Node Identifier
IS_LEAF

説明:

Member Keyはメンバーを識別します。
Parent Keyはメンバーの祖先を識別します。祖先はメンバーの親である場合や、より上位の祖先である場合があります。
Relationship Distanceは、メンバーから祖先までの親子階層のレベル数を指定します。
Leaf Node Identifierは、メンバーがリーフ・メンバーかどうかを示します(1=Yes、0=No)。

 

.

OK」をクリックして、Parent-Child Relationship Table Settingsダイアログ・ボックスを閉じます。

 

.

OK」をクリックして、Logical Dimensionダイアログ・ボックスを閉じます。

 

.

H5 Sales Rep」を右クリックして、「Expand All」を選択します。 親子論理ディメンションには2つのレベルしかありません。

 

.

Detailレベルから、Sales Rep NameSales Rep Number以外のすべての列を削除します。

 

.

Detail」レベルをダブルクリックして、Logical Levelダイアログ・ボックスを開きます。

 

.

Keysタブで、Sales Rep Name列にマップするDisplay Keyという名前の新しいキーを作成します。

 

.

Sales Rep Number列の「Use for Display」の選択を解除し、Sales Rep Name列の「Use for Display」を選択します。

 

.

Member Keyが引き続きD50 Sales Rep_Keyに設定されていることを確認します。

 

.

OK」をクリックして、Logical Levelダイアログ・ボックスを閉じます。

 

.

F1 Revenue」→「Sources」の順に展開して「LTS1 Revenue」をダブルクリックし、Logical Table Sourceダイアログ・ボックスを開きます。

 

.

Contentタブで、H5 Sales Rep論理ディメンションのLogical Levelを「Detail」に設定します。

 

.

OK」をクリックして、Logical Table Sourceダイアログ・ボックスを閉じます。

 

Presentationレイヤーのオブジェクトの作成

.

D5 Sales Rep」論理表をBMMレイヤーからPresentationレイヤーのSample Salesサブジェクト領域にドラッグします。

 

.

D50 Sales Repプレゼンテーション表の名前をSales Repsに変更します。

 

.

Sales Repsプレゼンテーション表をBase Facts表の上に移動します。

 

.

Sales Repsプレゼンテーション表を展開し、H5 Sales Rep親子論理ディメンションがプレゼンテーション階層として自動的に含まれていることを確認します。

 

.

H5 Sales Rep」プレゼンテーション階層をダブルクリックして、Presentation Hierarchyダイアログ・ボックスを開きます。

 

.

Display Columnsタブで、Sales Rep Nameが表示列として設定されていることを確認します。

 

.

OK」をクリックして、Presentation Hierarchyダイアログ・ボックスを閉じます。

 

.

リポジトリを保存して整合性をチェックします。 エラーや警告があれば次に進む前に修正します。

 

.

リポジトリを閉じます。 Administration Toolは開いたままにします。

 

作業内容のテスト

.

Fusion Middleware Control Enterprise Managerに戻り、BISAMPLEリポジトリをロードします。 手順が分からない場合は、ここをクリックして、このチュートリアルの前のほうで紹介した手順を確認してください。

 

.

Oracle BIに戻り(開いたままになっているはずです)、サイン・インします。

 

.

次の分析を作成して、親子論理ディメンションをテストします。

Sales Reps.H5 Sales Reps
Sales Reps.Position
Base Facts.Revenue

 

.

Results」をクリックします。

 

.

ピボット・テーブルを展開して、さまざまな階層レベルのデータを表示します。 Revenueメジャーの値は、各レベルの値の合計になっています。

 

.

Oracle BIからサイン・アウトします。

 

不規則階層およびスキップ・レベル階層を持つ論理ディメンションの作成

不規則階層およびスキップ・レベル階層を持つ論理ディメンションを作成するには、以下の手順に従います。

メタデータのインポートおよびPhysicalレイヤーのオブジェクトの定義

.

BISAMPLEリポジトリをオフライン・モードで開きます。

 

.

Physicalレイヤーで「orcl」を展開します。

 

.

Connection Pool」を右クリックし、「Import Metadata」を選択してImport Wizardを開きます。

 

.

Select Metadata Types画面はデフォルトのままで「Next」をクリックします。

 

.

Select Metadata Objects画面のData source viewで「BISAMPLE」を展開します。

 

.

Data source viewで、インポートする次の表を選択します。

SAMP_PRODUCTS_DR

 

.

Import Selected」ボタンをクリックして、選択した表をRepository Viewに移動します。

 

.

Repository Viewで「BISAMPLE」を展開し、SAMP_PRODUCT_DR表が表示されることを確認します。

 

.

Finish」をクリックして、Import Wizardを閉じます。

 

.

リポジトリのPhysicalレイヤーにSAMP_PRODUCT_DR表が表示されていることを確認します。

 

.

D20 Productのエイリアスを作成します。

 

.

Physical Diagramを使用して、エイリアス表に次の物理結合を作成します。

"orcl".""."BISAMPLE"."D20 Product"."PROD_KEY" = "orcl".""."BISAMPLE"."F1 Revenue"."PROD_KEY"

 

.

D20 Product」を右クリックして、「View Data」を選択します。

階層にはスキップ・レベルがあります。 たとえば、ブランドA - Brand2は、製品D - Product 8のLOBがNULL値になっています。

 

.

View Dataを閉じます。

 

論理表および論理列の作成

.

D20 Product」をPhysicalレイヤーからBMMレイヤーのSample Salesビジネス・モデルにドラッグして、D20 Product論理表を作成します。 Physicalレイヤーの結合に基づいて、F1 Revenueへの論理結合が自動的に作成されます。

 

.

D20 Product 論理列の名前を次のとおりに変更します。

古い名前
新しい名前
BRAND Brand
LOB LOB
PROD_DSC Product
PROD_KEY Product Number
Type Product Type

 

.

D20 Product論理表ソースの名前をLTS1 Product (Ragged)に変更します。

 

不規則/スキップ・レベル論理ディメンションの作成

.

D20 Product」論理表を右クリックして、「Create Logical Dimension」→「Dimension with Level-Based Hierarchy」の順に選択して、D20 ProductDimという名前の論理ディメンションを自動的に作成します。

 

.

D20 ProductDimの名前をH2 Productに変更します。

 

.

H20 Product」論理ディメンションをダブルクリックして、Logical Dimensionダイアログ・ボックスを開きます。

 

.

Generalタブで、「Ragged」と「Skipped Levels」の両方を選択します。

 

.

OK」をクリックして、Logical Dimensionダイアログ・ボックスを閉じます。

 

.

H20 Product」を展開します。

 

.

次の階層を作成します。

レベル
キー
表示に使用
Product Total <none> <none> <none>
Product Brand Brand Brand はい
Product LOB LOB LOB はい
Product Type Product Type Product Type はい

Product

Product

Product

はい

Product Detail Product Number Product Number いいえ

 

Presentationレイヤーのオブジェクトの作成


.

D20 Product」論理表をPresentationレイヤーのSample Salesサブジェクト領域にドラッグします。

 

.

Presentationレイヤーで、D20 Productの名前をProducts (Ragged)に変更し、Products (Ragged)Productsの下に移動します。


.

Products (Ragged)」を展開し、H20 Product論理ディメンションがPresentationレイヤーに自動的に追加されていることを確認します。

 

.

リポジトリを保存して整合性をチェックします。 エラーや警告があれば次に進む前に修正します。

 

.

リポジトリを閉じます。 Administration Toolは開いたままにします。

 

作業内容のテスト


.

Fusion Middleware Control Enterprise Managerに戻り、BISAMPLEリポジトリをロードします。 手順が分からない場合は、ここをクリックして、このチュートリアルの前のほうで紹介した手順を確認してください。

 

.

Oracle BIに戻り(開いたままになっているはずです)、サイン・インします。

 

.

次の分析を作成して、不規則/スキップ・レベル階層をテストします。

Products (Ragged).Brand
Products (Ragged).LOB
Products (Ragged).Product Type
Products (Ragged).Product
Base Facts.Revenue

 

.

Results」をクリックします。

スキップ・レベル(NULL値になっているレベル)および不規則レベル(深さが異なるレベル)があっても、結果は正しく表示されます。

 

.

Oracle BIからサイン・アウトします。

 

集計の使用

ここでは、問合せのパフォーマンスを向上させるために集計表を設定および使用します。 集計表には、事前に計算した結果、つまり一連のディメンション属性全体を集計(通常は合計)したメジャーが格納されます。 集計表は、意思決定支援システムにおける問合せの応答時間を短縮する方法としてよく使用されます。 これにより、実行時の計算が不要になり、より速くユーザーに結果を提供できます。 計算は先に実施され、その結果は表内に格納されます。 集計表は通常、非集計表よりも列が少ないため、処理はより速くなります。

集計表を設定および使用するには、以下の手順を実行します。

メタデータのインポート

.

Administration Toolに戻り、BISAMPLEリポジトリをオフライン・モードで開きます。

 

.

Physicalレイヤーで「orcl」を展開します。

 

.

Connection Pool」を右クリックし、「Import Metadata」を選択してImport Wizardを開きます。

 

.

Select Metadata Types画面で、「Views」を選択して「Next」をクリックします。

 

.

Select Metadata Objects画面のData source viewで「BISAMPLE」を展開します。

 

.

Data source viewで、インポートする次のオブジェクトを選択します。

SAMP_REVENUE_FA2
SAMP_TIME_QTR_D

 

.

Import Selected」ボタンをクリックして、選択したオブジェクトをRepository Viewに移動します。

 

.

Repository Viewで「BISAMPLE」を展開し、選択したオブジェクトが表示されることを確認します。

 

.

Finish」をクリックして、Import Wizardを閉じます。

 

.

リポジトリのPhysicalレイヤーにオブジェクトが表示されていることを確認します。

 

.

次のエイリアスを作成します。

エイリアス
SAMP_REVENUE_FA2 F2 Revenue Aggregate
SAMP_TIME_QTR_D D1 Time Quarter Grain

 

.

F2 Revenue Aggregate」を右クリックして、「View Data」を選択します。 F2 Revenue Aggregateには、四半期および製品の単位で集計した売上げと数量のファクト情報を格納します。

 

.

D1 Time Quarter Grain」を右クリックして、「View Data」を選択します。 D1 Time Quarter Grainには四半期単位で時間データを格納します。 2006年の第4四半期から2011年の第2四半期までの4半期ごとに1つのレコードを格納します。

 

.

Physical Diagramを使用して、次の物理結合を作成します。

"orcl".""."BISAMPLE"."D2 Product"."PROD_KEY" = "orcl".""."BISAMPLE"."F2 Revenue Aggregate"."PROD_KEY"

"orcl".""."BISAMPLE"."D1 Time Quarter Grain"."QTR_KEY" = "orcl".""."BISAMPLE"."F2 Revenue Aggregate"."BILL_QTR_KEY"

 

新しい論理表ソースの作成

.

Physicalレイヤーで「D1 Time Quarter Grain」を展開します。

 

.

BMMレイヤーで「D1 Time」を展開します。

 

.

次の列をD1 Time Quarter GrainからD1 Timeの対応する列にドラッグします。

D1 Time Quarter Grain
D1 Time
CAL_HALF Cal Half
CAL_QTR Cal Qtr
CAL_YEAR Cal Year
DAYS_IN_QTR Days in Qtr
JULIAN_QTR_NUM Julian Qtr Num
PER_NAME_HALF Per Name Half
PER_NAME_QTR Per Name Qtr
PER_NAME_YEAR Per Name Year

この操作により、D1 Time Quarter Grainという名前の新しい論理表ソースがD1 Timeに作成されます。

 

.

D1 Time Quarter Grain論理表ソースの名前をLTS2 Time Quarter Grainに変更します。

 

.

LTS2 Time Quarter Grain」をダブルクリックして、Logical Table Sourceダイアログ・ボックスを開きます。

 

.

Column Mappingタブで、Show mapped columnsが選択されていることを確認し、列のマッピングを確認します。 論理列は2つの物理表、D1 TimeおよびD1 Time Quarter Grainの列にマッピングされています。

 

.

OK」をクリックして、Logical Table Sourceダイアログ・ボックスを閉じます。

 

.

Physicalレイヤーで「F2 Revenue Aggregate」を展開します。

 

.

BMMレイヤーで「F1 Revenue」を展開します。

 

.

次の物理列をF2 Revenue AggregateからF1 Revenueの対応する論理列にドラッグします。

F2 Revenue Aggregate
F1 Revenue
UNITS Units
REVENUE Revenue

この操作により、F2 Revenue Aggregateという名前の新しい論理表ソースがD1 Revenueに作成されます。

 

.

F2 Revenue Aggregate論理表ソースの名前をLTS2 Revenue Aggregateに変更します。

 

.

LTS2 Revenue Aggregate」をダブルクリックして、Logical Table Sourceダイアログ・ボックスを開きます。

 

.

Column Mappingタブで、Show mapped columnsが選択されていることを確認し、列のマッピングを確認します。 Revenue列およびUnits列は、2つの物理表、F1 RevenueおよびF2 Revenue Aggregateの列にマッピングされています。

 

.

Logical Table Source - LTS2 Revenue Aggregateダイアログ・ボックスは開いたままにしておきます。

 

集計コンテンツの設定

.

Content」タブをクリックします。

 

.

次の論理レベルを論理ディメンションに設定します。

論理ディメンション
論理レベル
H1 Time Quarter
H2 Product Product Total
H20 Product Product Total
H3 Customer Customer Total
H5 Sales Rep Total

説明:ここでは、ファクト表の集計コンテンツをディメンション階層で対応するレベルに設定しています。 次の手順では、Timeディメンションの集計論理表ソースに対して同じレベルを設定します。 Quarterに設定されているH1 Time論理ディメンションを除き、すべてのレベルが合計レベルに設定されていることを確認します。 これにより、ユーザーが特定のレベルに対して問合せを実施する場合、Oracle BI Serverは詳細表の代わりに集計表へアクセスすることになります。

たとえば、ユーザーが四半期ごとの製品別合計売上げを問い合わせると、サーバーはF2 Revenue Aggregateファクト表およびこれに対応する集計ディメンション表であるD1 Time Quarter Grainにアクセスします。 ユーザーが、たとえばQuarterの代わりにMonthといったように、ここで指定したレベルよりも低いレベルに対して問合せを実行すると、サーバーは詳細表(F1 RevenueおよびD1 Time)にアクセスします。 ユーザーが高いレベル(Quarterの代わりにYear)に対して問合せを実行した場合は、集計表が使用されます。これは、問合せを論理レベルまたはそれ以上のレベルに対して実行すると、必ず集計表が使用されるためです。

 

.

OK」をクリックして、Logical Table Sourceダイアログ・ボックスを閉じます。

 

.

LTS2 Time Quarter Grain」論理表ソースをダブルクリックして、Logical Table Sourceダイアログ・ボックスを開きます。

 

.

Contentタブで、論理レベルを「Quarter」に設定します。

 

.

OK」をクリックして、Logical Table Sourceダイアログ・ボックスを閉じます。

 

.

リポジトリを保存して全体の整合性をチェックします。 エラーや警告があれば次に進む前に修正します。

 

.

リポジトリを閉じます。 Administration Toolは開いたままにします。 Presentationレイヤーの変更は不要です。 ビジネス・モデルを変更したことで、問合せの処理方法やアクセスするソースなどに影響が及びますが、 ユーザー・インタフェースはそのままであるため、Presentationレイヤーは変更する必要がないのです。 Oracle BI Serverでは、ユーザーの問合せに基づいて適切なソースが自動的に使用されます。

 

作業内容のテスト

.

Fusion Middleware Control Enterprise Managerに戻り、BISAMPLEリポジトリをロードします。 手順が分からない場合は、ここをクリックして、このチュートリアルの前のほうで紹介した手順を確認してください。

 

.

Oracle BIに戻り(開いたままになっているはずです)、サイン・インします。

 

.

次の分析を作成して、集計表をテストします。

Time.Per Name Quarter
Base Facts.Revenue

 

.

Results」をクリックします。

 

.

Oracle BIは開いたままにします。

 

.

Fusion Middleware Control Enterprise Managerを使用して、問合せのログをチェックします。 手順が分からない場合は、ここをクリックして、このチュートリアルの前のほうで紹介した手順を確認してください。

 

.

ログを調査します。 想定した表、D1 Time Quarter GrainおよびF2 Revenue Aggregateが問合せで使用されていることを確認します。

 

.

Oracle BIに戻ります。

 

.

New」→「Analysis」→「Sample Sales」の順にクリックします。

 

.

次の分析を作成して、集計表をテストします。

Time.Per Name Year
Base Facts.Revenue

 

.

Results」をクリックします。

 

.

Fusion Middleware Control Enterprise Managerに戻り、問合せのログをチェックします。 ヒント:「Refresh」ボタンをクリックして、ログを最新の状態にします。

 

.

ログを調査します。 同じ表、D1 Time Quarter GrainおよびF2 Revenue Aggregateが問合せで使用されていることを確認します。 これは、Per Name Yearのレベルが論理ディメンションの中でPer Name Quarterより高いことから、引き続き集計表が使用されたためです。

 

.

Oracle BIに戻ります。

 

.

New」→「Analysis」→「Sample Sales」の順にクリックします。

 

.

分析をもう1つ作成して、集計表をテストします。

Time.Per Name Month
Base Facts.Revenue

 

.

Results」をクリックします。

 

.

Fusion Middleware Control Enterprise Managerに戻り、問合せのログをチェックします。

 

.

ログを調査します。 今回は、詳細表、D1 TimeおよびF1 Revenueが問合せで使用されていることを確認します。 これは、要求されたデータ(月別の売上)が、集計表に含まれるコンテンツより低いレベルにあるためです。 集計表にはデータが含まれないため、問合せでは詳細表が使用されます。 集計のナビゲーションは、論理表ソースに設定した集計コンテンツ・レベルで制御されます。

 

.

Oracle BIからサイン・アウトします。 Fusion Middleware Control Enterprise Managerは開いたままにしておきます。

 

初期化ブロックおよび変数の使用

リポジトリで変数を使用すると、管理作業を合理化したり、変化し続けるデータ環境に合わせてメタデータ・コンテンツを動的に変更したりすることができます。 変数は、どの時点においても1つの値を持ちます。 変数は、Administration ToolのExpression Builderまたはエンドユーザー分析で、リテラルまたは定数の代わりに使用できます。 変数は実行時にOracle BI Serverによって値に置き換えられます。

ここでは、新しい初期化ブロック(Current Periods)と、3つの新しい動的リポジトリ変数(CurrentYear、CurrentMonth、およびCurrentDay)を作成します。 その後、Oracle BIの分析でこの変数を列フィルタとして使用します。 Administration ToolのVariable Managerを使用して、変数および初期化ブロックを定義します。

初期化ブロックおよび変数を設定および使用するには、以下の手順を実行します。

初期化ブロックの作成

.

BISAMPLEリポジトリをオフライン・モードで開きます。

 

.

Manage」→「Variables」の順に選択して、Variable Managerを開きます。

 

.

Action」→「New」→「Repository」→「Initialization Block」の順に選択します。

 

.

初期化ブロックにCurrent Periodsという名前を付けます。

 

.

Edit Data Source」ボタンをクリックして、Repository Variable Initialization Block Data Sourceダイアログ・ボックスを開きます。

 

.

Browse」ボタンをクリックして、Select Connection Poolダイアログ・ボックスを開きます。

 

.

Connection Pool」をダブルクリックして、このオブジェクトを選択します。

接続プールが追加されます。

 

.

ファクト表で期間キー(BILL_DAY_DT)の最大値を検索して現在の日、月、および年を決定する次のSQLを入力します。

SELECT CALENDAR_DATE, PER_NAME_MONTH, PER_NAME_YEAR FROM BISAMPLE.SAMP_TIME_DAY_D WHERE CALENDAR_DATE = (SELECT MAX(BILL_DAY_DT) FROM BISAMPLE.SAMP_REVENUE_F)

 

.

Test」をクリックして、予測どおりの結果が戻されることを確認します。

 

.

Resultsウィンドウを閉じます。

 

.

OK」をクリックして、Repository Variable Initialization Block Data Sourceダイアログ・ボックスを閉じます。 作業内容をチェックします。

変数の作成

.

Edit Data Target」をクリックして、Repository Variable Initialization Block Variable Targetダイアログ・ボックスを開きます。

 

.

New」ボタンを使用して、3つの新しい変数、CurrentDayCurrentMonthCurrentYearを作成します。 作成する順序は重要です。 初期化ブロックSQLの最初の列(CALENDAR_DATE)から戻される値はCurrentDay変数に割り当てられます。 2番目の列(PER_NAME_MONTH)の値はCurrentMonth(2番目の変数)に割り当てられ、3番目の列(PER_NAME_YEAR)の値はCurrentYear(3番目の変数)に割り当てられます。 必要に応じて、「Up」ボタンと「Down」ボタンを使用して変数を並べ替えます。

 

.

OK」をクリックして、Repository Variable Initialization Block Variable Targetダイアログ・ボックスを閉じます。

 

.

Refresh Intervalはデフォルトの毎時に設定しておきます。 つまり、変数は1時間おきに再初期化されます。

 

.

Test」ボタンをクリックして結果をチェックします。

この例では、結果はこのチュートリアルに使用したサンプル・データベースのデータによって決定されますが、データベースには2010年12月のデータが保持されています。

 

.

Resultsウィンドウを閉じます。

 

.

OK」をクリックして、Repository Variable Initialization Blockダイアログ・ボックスを閉じます。

 

.

作業内容をVariable Managerでチェックします。

 

.

Variable Managerを閉じます。

 

.

リポジトリを保存して整合性をチェックします。 エラーや警告があれば次に進む前に修正します。

 

.

リポジトリを閉じます。 Administration Toolは開いたままにします。

 

作業内容のテスト

.

Fusion Middleware Control Enterprise Managerに戻り、BISAMPLEリポジトリをロードします。 手順が分からない場合は、ここをクリックして、このチュートリアルの前のほうで紹介した手順を確認してください。

 

.

Oracle BIに戻り、サイン・インします。

 

.

次の分析を作成して、変数をテストします。

Time.Per Name Year
Time.Per Name Month
Time.Calendar Date

Base Facts.Revenue

 

.

Per Name Year列の「Filter」をクリックします。 New Filterダイアログ・ボックスが開きます。

 

.

Add More Options」→「Repository Variable」を選択します。

 

.

Repository VariableフィールドにCurrentYearと入力して、CurrentYearリポジトリ変数を使用してPer Name Yearのフィルタを作成します。

 

.

OK」をクリックして、New Filterダイアログ・ボックスを閉じます。 フィルタがFiltersペインに追加されます。

 

.

この手順を繰り返して、CurrentMonthリポジトリ変数とCurrentDayリポジトリ変数をそれぞれPer Name Month列とCalendar Date列のフィルタとして追加します。

 

.

Results」をクリックして、(サンプル・データセットに基づいて)現在の年、月、および日のデータのみが返されることを確認します。

 

.

Oracle BIからサイン・アウトします。

 

時系列メジャーの作成

このトピックでは、Oracle BIの時系列関数を使用して時系列メジャーを作成します。

時系列関数には、AGO、TODATE、およびPERIODROLLINGがあります。 これらの関数を使用すると、物理表のエイリアスを作成したり論理的にモデル化したりする代わりに、Expression Builderを使用して論理関数をコールして時系列計算を実行できます。 時系列関数は、標準のSQL日付操作関数ではなく、データウェアハウスのカレンダ表に基づいてAGO、TODATE、およびPERIODROLLINGの各関数を計算します。

時系列の指標を作成するには、以下の手順を実行します。

論理ディメンションをTimeディメンションとして識別


.

Administration Toolに戻り、BISAMPLEリポジトリをオフライン・モードで開きます。

 

.

BMMレイヤーで「H1 TIME」論理ディメンションをダブルクリックして、Logical Dimensionダイアログ・ボックスを開きます。


.

Structureセクションで、「Time」を選択します。

時系列関数は時間に関係するディメンション上で動作します。 この関数を特定のディメンションで使用するには、ディメンションをTimeディメンションとして指定する必要があります。

 

.

OK」をクリックして、Logical Dimensionダイアログ・ボックスを閉じます。

 

レベル・キーを時系列キーとして識別


.

H1 Time logical」ディメンションを展開し、「Times Detail」レベルをダブルクリックしてLogical Levelダイアログ・ボックスを開きます。

 

.

Keys」タブをクリックします。


.

Calendar Dateの「Chronological Key」チェックボックスを選択します。

 

.

OK」をクリックして、Logical Levelダイアログ・ボックスを閉じます。

 

.

この手順を繰り返して、次のレベルに時系列キーを設定します。

論理レベル
時系列キー
Year Per Name Year
Half Per Name Half
Quarter Per Name Qtr
Month Per Name Month
Week Per Name Week

時間の論理ディメンションのすべてのレベルに時系列キーを指定することをお勧めします。

 

AGO関数を使用するメジャーの作成


.

F1 Revenue」論理表を右クリックして、「New Object」→「Logical Column」を選択します。

 

.

Generalタブで、列にMonth Ago Revenueという名前を付けます。


.

Column Sourceタブで「Derived from existing columns using an expression」を選択します。

 

.

Expression Builderを開きます。

 

.

Functions」→「Time Series Functions」→「Ago」を選択します。

 

.

Insert selected item」をクリックして、Expression BuilderにAgo関数を追加します。

 

.

式に含まれる「<<Measure>>」をクリックします。

 

.

Logical Tables」→「F1 Revenue」を選択し、「Revenue」をダブルクリックして計算式に追加します。

 

.

式に含まれる「<<Level>>」をクリックします。

 

.

Time Dimensions」→「H1 Time」を選択し、「Month」をクリックして計算式に追加します。

 

.

<<Number of Periods>>」をクリックして1を入力します。 Ago関数は、前月のRevenue値を計算します。

 

.

OK」をクリックして、Expression Builderを閉じます。 Logical Columnダイアログ・ボックスで作業内容をチェックします。

 

.

OK」をクリックして、Logical Columnダイアログ・ボックスを閉じます。 F1 Revenue論理表にMonth Ago Revenue時系列メジャーが追加されます。

 

.

Month Ago Revenue」論理列をBase Factsプレゼンテーション・フォルダにドラッグします。

 

TODATE関数を使用するメジャーの作成


.

F1 Revenue」論理表を右クリックして、「New Object」→「Logical Column」を選択します。

 

.

Generalタブで、新しい論理列にYear To Date Revenueという名前を付けます。


.

Column Sourceタブで「Derived from existing columns using an expression」を選択します。

 

.

Expression Builderを開きます。

 

.

Functions」→「Time Series Functions」を選択し、「ToDate」をダブルクリックして計算式に挿入します。

 

.

式に含まれる「<<Measure>>」をクリックします。

 

.

Logical Tables」→「F1 Revenue」を選択し、「Revenue」をダブルクリックして計算式に追加します。

 

.

式に含まれる「<<Level>>」をクリックします。

 

.

Time Dimensions」→「H1 Time」を選択し、「Year」をクリックして計算式に追加します。

 

.

OK」をクリックして、Expression Builderを閉じます。

 

.

Logical Columnダイアログ・ボックスで作業内容をチェックします。

 

.

OK」をクリックして、Logical Columnダイアログ・ボックスを閉じます。

 

.

Year To Date Revenue」論理列をBase Factsプレゼンテーション・フォルダにドラッグします。

 

PERIODROLLING関数を使用するメジャーの作成


.

F1 Revenue」論理表を右クリックして、「New Object」→「Logical Column」を選択します。

 

.

Generalタブで、新しい論理列にRevenue 3-Period Rolling Sumという名前を付けます。


.

Column Sourceタブで「Derived from existing columns using an expression」を選択します。

 

.

Expression Builderを開きます。

 

.

Functions」→「Time Series Functions」を選択し、「PeriodRolling」をダブルクリックして計算式に挿入します。

 

.

式に含まれる「<<Measure>>」をクリックします。

 

.

Logical Tables」→「F1 Revenue」を選択し、「Revenue」をダブルクリックして計算式に追加します。

 

.

式に含まれる「<<Starting Period Offset>>」をクリックします。

 

.

-2と入力します。 これにより、ローリング集計の最初の期間が識別されます。

 

.

<<Ending Period Offset>>」をクリックします。

 

.

0と入力します。 これにより、ローリング集計の最後の期間が識別されます。

これらの整数は、表示されている期間からの相対的な期間の数です。 この例では、問合せの単位が月だとすると、3か月のローリング合計には2か月前(-2)から当月(0)までが含まれます。

 

.

OK」をクリックして、Expression Builderを閉じます。

 

.

Logical Columnダイアログ・ボックスで作業内容をチェックします。

 

.

OK」をクリックして、Logical Columnダイアログ・ボックスを閉じます。

 

.

Revenue 3-Period Rolling Sum」論理列をBase Factsプレゼンテーション・フォルダにドラッグします。

 

.

リポジトリを保存して整合性をチェックします。 エラーや警告があれば次に進む前に修正します。

 

.

リポジトリを閉じます。 Administration Toolは開いたままにします。

 

作業内容のテスト


.

Fusion Middleware Control Enterprise Managerに戻り、BISAMPLEリポジトリをロードします。 手順が分からない場合は、ここをクリックして、このチュートリアルの前のほうで紹介した手順を確認してください。

 

.

Oracle BIに戻り、サイン・インします。

 

.

次の分析を作成して、AGO関数およびTODATE関数をテストします。

Time.Per Name Month
Time.Per Name Year
Base Facts.Revenue
Base Facts.Month Ago Revenue
Base Facts.Year to Date Revenue

 

.

分析に次のフィルタを設定します。

Per Name Year is equal to / is in 2008


.

Per Name Year列で「Column Properties」→「Column Format」→「Hide」を選択します。 こうすると、Per Name Yearは分析結果に表示されなくなります。

 

.

Per Name Monthを昇順にソートします。

 

.

Results」をクリックします。

Month Ago Revenueには前月の売上げが表示されます。 Year To Date Revenueはその年の売上げ累計を月ごとに計算します。

 

.

次の分析とフィルタを新規に作成して、PERIODROLLING関数を月単位でテストします。

Time.Per Name Month
Time.Per Name Year
Base Facts.Revenue
Base Facts.Revenue 3-Period Rolling Sum

Per Name Year is equal to / is in 2008

 

 

.

Per Name Year列で「Column Properties」→「Column Format」→「Hide」を選択します。 こうすると、Per Name Yearは分析結果に表示されなくなります。

 

.

Per Name Monthを昇順にソートします。

 

.

Results」をクリックします。

Revenue 3-Period Rolling Sumは月単位で計算されます。

 

.

次の分析とフィルタを新規に作成して、PERIODROLLING関数を年単位でテストします。

Time.Per Name Year
Base Facts.Revenue
Base Facts.Revenue 3-Period Rolling Sum

 

.

Per Name Yearを昇順にソートします。

 

.

Results」をクリックします。

Revenue 3-Period Rolling Sumは年単位で計算されます。 PERIODROLLING関数が設定されたメジャーでは、問合せの単位に基づく結果が計算されます。

 

まとめ

このチュートリアルでは、Oracle BI Administration Toolを使用してOracle BIメタデータ・リポジトリを構築する方法について説明しました。 データソースからメタデータをインポートし、インポートしたメタデータをビジネス・モデルとして簡易化および再編成し、Oracle BIのユーザー・インタフェースを通じてビジネス・インテリジェンス情報を要求するユーザーに提示するためのビジネス・モデルを構築する方法を学習しました。

このチュートリアルで学習した内容は、以下のとおりです。

参考資料

著者

Hardware and Software Engineered to Work Together 会社情報 |オラクルとサン | Oracle RSS Feeds | 採用情報 | お問い合わせ | サイトマップ | 情報保護基本方針 | ウェブサイトのご使用条件 | 個人情報保護基本方針