Oracle SQL Developer 3.0 DBAナビゲータの使用

<このテキストを削除しないでください。これは、ブラウザ実行時に生成される"主要"なトピック一覧のプレースホルダです。>

目的

このチュートリアルでは、Oracle SQL Developer 3.0でデータベース・オブジェクトを管理する方法について説明します。

所要時間

約30分

概要

Oracle SQL Developerは、生産性を強化し、データベース開発作業を簡素化する無償のグラフィカル・ツールです。 SQL Developerを使用すると、ユーザーはデータベース・オブジェクトの参照、SQL文の実行、PL/SQL文の編集とデバッグ、組込みレポートや独自に作成したレポートの実行を行うことができます。

データベースへのデフォルトの接続は、JDBCシン・ドライバ経由で行われるため、Oracle Homeは不要です。 Oracle SQL Developerは、ダウンロードしたzipファイルを解凍するだけでインストールできます。 サポートされているOracleデータベースであれば、どのデータベースに対してもOracle SQL Developerから接続できます。

Oracle SQL Developer 3.0にはDBAナビゲータが導入されており、DBMSスケジューリングがサポートされています。これら2つの機能以外にも、最新リリースにはクエリー・ビルダー、SQL Tuning Advisor、Explain Plan Diffユーティリティなど多数の機能が含まれています。 新機能の一覧については、こちらをクリックしてください。

このチュートリアルでは、DBAナビゲータに焦点を合わせて説明します。

前提条件

このチュートリアルを始める前に以下のことを確認してください。

.

Oracle SQL Developer 3.0をOTNサイトからダウンロードして、インストールしていること。 その際、こちらのリリース・ノートに従っていること。

.

Oracle Database 11gおよびサンプル・スキーマをインストールしていること。

.

HRユーザーをアンロックしていること。 SYSユーザーとしてSQL Developerにログインし、次のコマンドを実行します。
alter user hr identified by hr account unlock;

データベース接続の作成

Oracle SQL Developer 3.0を使用してデータベース・オブジェクトを管理するための最初の手順は、データベース接続を作成することです。 接続を作成するには、以下の手順を実行します。

.

デスクトップにSQL Developerアイコンがインストールされている場合、アイコンをクリックしてSQL Developerセッションを開始します。 デスクトップにアイコンがない場合、実行可能ファイル(Windowsの場合は"sqldeveloper.exe"、Linuxの場合は"sqldeveloper.sh")を見つけて実行します。

 

.

Oracle SQL Developerアプリケーションが起動します。

 

.

Connectionsナビゲータで「Connections」を右クリックし、「New Connection」を選択します。

 

.

New/Select Database Connectionダイアログ・ウィンドウが表示されます。 次の接続情報を入力し、「Test」をクリックします。

Connection Name: System
Username: system
Password: <<使用するシステムのパスワード>
Hostname: <使用するホスト名>
SID: <使用するSID>

 

.

StatusにSuccessと表示されている場合、「Save」をクリックして接続を保存し、「Connect」をクリックします。

 

.

接続が保存され、Connectionsリストに接続が表示されます。

DBAナビゲータへのアクセス

SQL Developerを使用すると、データベース管理者(DBA)権限を持つユーザーはDBAに関連した特定の情報を表示し、編集することができます。また、場合によっては、一定のDBA操作を実行することができます。

DBA操作を実行するには、接続ナビゲータに似たDBAナビゲータを使用する必要があります。 DBAナビゲータが表示されていない場合、次の手順を実行してDBAナビゲータを開き、接続を追加します。

.

View」→「DBA」を選択します。

 

.

DBAナビゲータが表示されます。 DBAウィンドウの「」をクリックして、System接続を作成します。

 

.

この接続は、関連するデータベース・ユーザーがDBA権限を持つ場合のみ追加してください。 System接続にはDBA権限が付与されているため、この接続を使用できます。

Connectionで「System」を選択し、「OK」をクリックします。

 

.

DBAナビゲータで「System」接続を開きます。

 

データベース機能の使用状況の表示

Oracle SQL Developerを使用すると、簡単にデータベースの利用統計を表示し、データベース・オブジェクトを管理することができます。

ここでは、特定のデータベース機能の使用が検出された回数を表示します。 また、この使用検出回数のレポートを生成します。

データベースの使用が検出された回数を確認するには、以下の手順を実行します。

.

Database Configuration」ノードを開き、サブメニューから「View Database Feature Usage」を選択します。

 

.

右側にウィンドウが開き、データベース機能の名前と使用検出回数が表示されます。 スクロール・バーを使用してリストの最後までスクロールします。 右側の列はデータベース機能ごとの使用検出回数を示しています。

 

.

この情報をレポートとして保存できます。 たとえば、1回以上使用された機能を記載したレポートを作成するとします。

このレポートを生成するには、右クリックしてから「Save Grid as Report」を選択します。

 

.

次の情報を入力します。

Name: detected_usage greater than 0
Description: Report on detected usage features that are greater then 0.
Tooltip: Detected usage is greater than 0

Styleに「Table」を設定します。

 

.

使用検出回数が1以上である機能をすべて表示するには、副問合せのwhere句にand u1.detected_usages>0を追加します。

 

.

使用検出回数の降順にレポートを表示するには、末尾にsub1 order by 2 descを追加し、「Apply」をクリックします ("sub1"は、内部/副問合せの別名であることに注意してください。 "order by 2 desc"は、メイン/外部問合せのSELECT句に指定された2番目の列を基準にして順序付けを行うことを意味します)。

 

.

 

先ほど保存したレポートを表示するには、「View」→「Reports」を選択します。

 

.

User Defined Reports」を開き、「detected_usage greater than 0」レポートを選択します。

 

.

Connectionに「System」を選択して、「OK」をクリックします。

 

.

レポートには、使用検出回数が1以上であるデータベース機能が降順に表示されています。

 

データベース初期化パラメータの編集

Oracleインスタンスの管理には、Oracleインスタンスの基本操作に影響を与えるパラメータの構成が含まれます。 これらのパラメータは初期化パラメータと呼ばれています。 データベース管理者は、初期化パラメータを利用することで次のような処理を実行できます。

SQL Developer 3.0を使用すると、初期化パラメータを表示し、その値を調査して、パラメータ値を調整することができます。

.

初期化パラメータの値を表示するには、DBAナビゲータ・ウィンドウで「Initialization Parameters」をクリックします。

初期化パラメータとその値のリストが右側に表示されます。

 

.

初期化パラメータは、デフォルトでアルファベット順に表示されます。 リストをスクロールすると、パラメータの名前、値、データ型に加えて、変更されたかどうか、動的であるかどうか、Basicと分類されているかどうかを確認できます。

注: SQL Developerを使用して、すべての初期化パラメータを編集できる訳ではありません。

ここでは、open_cursorsパラメータの制限値を変更します。 open_cursorsパラメータによって、1つのセッションが一度に処理できるオープン・カーソルの最大数が指定されます。 このパラメータを使用すると、1つのセッションで過剰な数のカーソルがオープンされないように防止できます。 ただし、アプリケーションがオープン・カーソルを使い切らない程度にopen_cursors値を大きく設定することが重要です。 この値は、アプリケーションによって異なります。

パラメータ・リストをスクロールして、open_cursorsパラメータを見つけます。

 

.

Value」フィールドをダブルクリックします。 編集ボックスが表示されます。

 

.

250という値を入力し、「OK」をクリックします。

 

.

open_cursorsパラメータの値が250になっていることを確認します。

 

監査権限の設定

SQL Developer 3.0ではセキュリティ設定が改善されており、各種ユーザーに対してより高度な制御が提供されています。 DBAナビゲータのSecurityノードでは、データベースのセキュリティ管理に関係するオプションが複数提供されています。 たとえば、監査設定を変更したり、監査を有効化したりできます。 監査を有効化すると、監査証跡が記録されます。 SYSユーザーのアクションを含めるかどうかや、監査ファイルの場所など、いくつかのオプションを指定できます。

ここでは、権限とオブジェクトに対する監査を有効化する方法を学習します。

.

権限が付与されるたびに、これを追跡する必要があるとします。 たとえば、ALTER TABLESPACE権限やCREATE DIRECTORY権限が付与されたタイミングを記録する必要があるとします。

権限を監査するには、DBAナビゲータで「Security」ノードを開き、「Audit Settings」を右クリックして「Edit Audited Privileges」を選択します。

Edit Audited Privilegesダイアログが表示されます。

 

.

SYSTEMによるGRANT文の使用を監査するには、User or Proxyフィールドで「User」を選択します。 User or Proxy Nameで「SYSTEM」を選択します。

Statement Execution Conditionは、デフォルトのSuccess or Failureのままにします。 これによって、SYSTEMによって実行されたGRANT文とREVOKE文が成功したかどうかが記録されます。

DML Audit Granularityフィールドを「Access」に変更します。

 

.

SYSTEMユーザーに対して追跡する権限を選択します。 この例では、Availableの列から「ALTER TABLESPACE」権限と「CREATE DIRECTORY」権限を選択し、「」をクリックしてSelectedの列へ移動します。

 

.

SQL」タブをクリックして、選択した内容に基づいて生成されたSQL文を表示します。

 

.

Apply」をクリックします。

 

.

OK」をクリックします。

 

.

変更した内容を確認するには、「Audit Settings」を右クリックして「Open」を選択します。

 

.

Configurationタブで、Audit File Directoryが自動的に入力されていることを確認します。

 

.

Audited Privileges」タブをクリックします。

ウィンドウの下部までスクロールし、追加した監査設定を確認します。

 

.

オブジェクトを監査するには、DBAナビゲータで「Security」ノードを開き、「Audit Settings」を右クリックして「Edit Audited Objects」を選択します。

 

.

HR EMPLOYEES表への変更を監査するには、Object Typeフィールドで「TABLE」を選択します。

Schemaフィールドで「HR」を選択します。

Object Nameフィールドで「EMPLOYEES」を選択します。

Statement Execution Conditionは、デフォルトのSuccess or Failureのままにします。

DML Audit Granularityフィールドを「Session」に変更します。

 

.

Availableの列から「DELETE」、「INSERT」、「UPDATE」を選択します。

」をクリックして、選択した文をSelectedの列へ移動します。

 

.

SQL」タブをクリックして、選択した内容に基づいて生成されたSQL文を表示します。

次に、「Apply」をクリックします。

 

.

OK」をクリックします。

 

.

変更した内容を確認するには、「Audit Settings」を右クリックして「Open」を選択します。

 

.

Audited Objects」タブをクリックします。

 

.

HR EMPLOYEES表に対する監査設定が表示されます。

 

ロールの作成とユーザーへの権限付与

Oracle SQL Developerを使用して権限を管理することができます。 権限を付与することで、ユーザーがデータベースやデータベース・オブジェクトにアクセスできるようになります。 Oracle SQL Developerでは、次のタスクを実行できます。

ここでは、ユーザーを作成し、ユーザー権限を付与します。 また、ロールを作成してユーザーに割り当てます。

.

ユーザーを作成するには、「Users」を右クリックして「Create New」を選択します。

 

.

 

Create Userウィンドウで、User NameフィールドにHRAdminと入力し、New PasswordフィールドとConfirm Passwordフィールドに<パスワード>を入力します。 Default Tablespaceを「USERS」に設定し、Temporary Tablespaceを「TEMP」に設定します。

 

.

System Privileges」タブをクリックします。

 

.

CHANGE NOTIFICATION、CREATE SEQUENCE、CREATE SESSION、CREATE SYNONYM、CREATE VIEW、UNLIMITED TABLESPACEのシステム権限を選択します。

 

.

SQL」タブをクリックして、選択した内容に基づいて生成されたSQL文を表示します。

Apply」をクリックします。

 

.

OK」をクリックします。

 

.

DBAナビゲータでHRADMINユーザーを表示します。 「System」→「Security」→「Users」→「HRADMIN」→「Granted System Privileges」の順に開きます。

 

.

次に、ロールを作成します。

DBAナビゲータで「System」→「Security」の順に開きます。 「Roles」を右クリックし、「Create New」を選択します。

 

.

Role NameにDEV_ROLEと入力します。 <パスワード>を入力し、確認用にもう一度入力します。

 

.

System Privileges」タブをクリックします。

 

.

ロールに割り当てるシステム権限として、CREATE TABLE、CREATE TRIGGER、CREATE TYPE、DEBUG ANY PROCEDURE、SELECT ANY DICTIONARYを選択します。

 

.

SQL」タブをクリックして、選択した内容に基づいて生成されたSQL文を表示します。

次に、「Apply」をクリックします。

 

.

OK」をクリックします。

 

.

DBAナビゲータでDEV_ROLEを表示して、内容を確認します。

System」→「Security」→「Roles」→「DEV_ROLE」→「Granted System Privileges」の順に開きます。

 

.

次に、HRユーザーとHRADMINユーザーに対してDEV_ROLEのロールを割り当てます。

DBAナビゲータで「System」→「Security」→「Users」の順に開きます。 「HR」を右クリックし、「Grant Role」を選択します。

Apply」をクリックします。

 

.

OK」をクリックします。

同じ手順を繰り返して、HRADMINユーザーにDEV_ROLEを割り当てます。

 

ストレージ情報の表示と変更

Oracle SQL Developer 3.0を使用して、データベース・ストレージ・ファイルの調査、監視、保守を実行することができます。 それぞれのファイルは、アーカイブ・ログ、制御ファイル、データファイル、REDOログ・グループ、ロールバック・セグメント、表領域、一時表領域グループのいずれかに分類されます。

ここでは、データファイルのプロパティを表示し、編集する方法を学習します。

.

データファイルを表示するには、「Storage」を開いて「Datafiles」を選択します。

 

.

 

DBAナビゲータの右側のウィンドウに、各データファイルの詳細情報が表示されます。 これには、オペレーティング・システム・ファイルの名前、このファイルに関連付けられている表領域、ステータス、サイズ、使用量、使用率、そして自動拡張が有効化されているかどうかが含まれます。

 

.

データファイルのAutoextendプロパティを有効化または無効化できます。

データファイルのプロパティを変更するには、編集するデータファイルを右クリックし、「Edit」を選択します。 たとえば、「C:\APP\PVTRIVED\ORADATA\ORCL\SYSTEM01.DBF」を右クリックして、「Edit」を選択します。

注: 使用するシステムによってファイル・パスは異なります。

 

.

Automatically Extend When Full」の選択を解除します。

こうすることで、ファイル・サイズが706,568KBに制限されます。

 

.

Apply」をクリックします。

 

.

OK」をクリックします。

 

.

C:\APP\PVTRIVED\ORADATA\ORCL\SYSTEM01.DBF」を開きます。

 

 

.

Auto ExtendのステータスがNOに更新されていることを確認します。

 

表領域の作成

表領域は、お互いに関連のある論理構造をまとめてグループ化したデータベース・ストレージの単位です。 データベースのデータファイルは、表領域に格納されます。

ここでは、表領域を作成し、ここにデータファイルを追加する方法を学習します。

.

Tablespaces」を右クリックし、「Create New」を選択します。

 

.

 

データファイルを追加するには、「File Specifications」をクリックします。

 

.

」をクリックしてファイル名を追加します。

 

.

File NameにTEMP01と入力し、「OK」をクリックします。

注: 既存のデータファイルを選択してください。

 

.

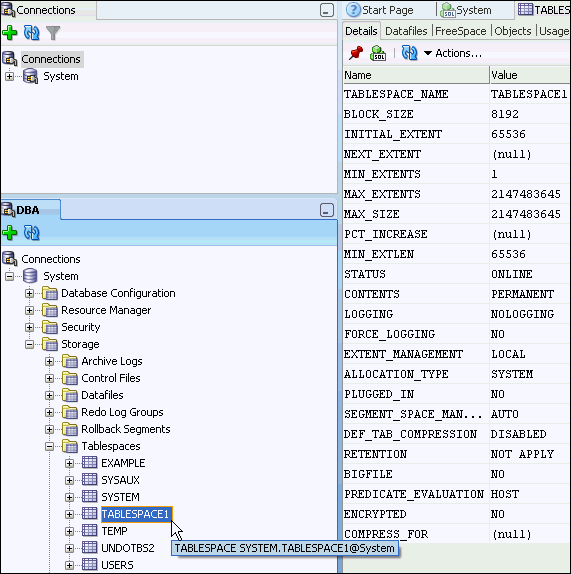
作成した表領域の詳細情報を確認するには、「TABLESPACE1」を選択し、上部のタブをクリックして各属性の詳細情報を表示します。

 

まとめ

このチュートリアルで学習した内容は、以下のとおりです。

Hardware and Software Engineered to Work Together 会社情報 |オラクルとサン | Oracle RSS Feeds | 採用情報 | お問い合わせ | サイトマップ | 情報保護基本方針 | ウェブサイトのご使用条件 | 個人情報保護基本方針