Oracle SQL Developerでのソース・コード管理の使用

<このテキストを削除しないでください。これは、ブラウザ実行時に生成される"主要"なトピック一覧のプレースホルダです。>

目的

このチュートリアルでは、Oracle SQL Developerのソース・コード管理機能を使用する方法について説明します。

所要時間

約15分

概要

Oracle SQL Developerは生産性を向上し、データベース開発タスクを簡素化する無償のグラフィカル・ツールです。 Oracle SQL Developerを使用すると、ユーザーはデータベース・オブジェクトを参照し、SQL文を実行し、PL/SQL文を編集およびデバッグし、標準提供レポートとカスタム・レポートを実行できます。

Javaで開発されたOracle SQL Developerは、Windows、Linux、Mac OS Xで稼働します。これは、複数のプラットフォームを使用する開発者が増加している現状において大きな利点となります。 Oracle SQL Developerは、拡張可能なフレームワーク上に構築されており、それ自身が拡張可能です。 基本的なXML拡張機能やより詳細な情報を持つJava拡張機能を作成して、製品にユーティリティやその他の機能を追加できます。

Oracle SQL Developerのバージョン管理機能を使用して、ソース管理システムへのファイルのインポート、チェックアウト、変更内容のコミットを行うことができます。

前提条件

このチュートリアルを始める前に以下のことを確認してください。

データベース接続の作成

注: データベース接続を作成済みの場合は、この手順を実行する必要はありません。バージョニングするファイルの参照セクションに進んでください。

.

Oracle SQL Developerアイコンがデスクトップ上にインストールされている場合は、アイコンをクリックしてOracle SQL Developerを起動し、手順3に進みます。デスクトップにアイコンがない場合は、以下の手順に従って、デスクトップから直接Oracle SQL Developer 3.0を起動するためのショートカットを作成します。

Oracle SQL Developer 3.0のインストール・ディレクトリを開き、「sqldeveloper.exe」(Windows)または「sqldeveloper.sh」(Linux)を右クリックして、「送る」→「デスクトップ(ショートカットを作成)」を選択します。

 

.

デスクトップに、sqldeveloper.exeへのショートカットというアイコンが現れます。 そのアイコンをダブルクリックして、Oracle SQL Developer 3.0を開きます。

注: アイコンの名前を変更するには、アイコンを選択し、[F2]キーを押して、新しい名前を入力します。

 

.

Connectionsタブで、「Connections」を右クリックし、「New Connection」を選択します。

注: このタブが表示されていない場合は、「View」→「Connections」を選択してください。

 

.

以下の情報を入力し、「Test」をクリックします。

Connection Name: HR_ORCL
Username: hr
Password: <パスワード>
(「Save Password」チェック・ボックスを選択)
Hostname: localhost
Port: 1521
SID: <SID>

 

.

左下(Helpボタンの上)に表示される接続ステータスを確認します。 Successと表示されている必要があります。 「Save」をクリックします。 「Connect」をクリックします。

 

.

接続を作成すると、自動的にSQL Worksheetが開きます。 SQL Worksheetを使用すると、先ほど作成した接続に対してSQL文を実行できます。

 

バージョニングするファイルの参照

Filesナビゲータを使用して、ローカル・ファイル・システム内に保存されたファイルを参照できます。 バージョニングするファイルを参照するには、以下の手順を実行します。

.

View」→「Files」をクリックします。

 

.

Filesナビゲータが表示されます。

 

.

Filesナビゲータで、前提条件セクションでファイルを解凍したディレクトリに移動し、「PROC_EMP_CURSOR.sql」ファイルを開きます。

 

リポジトリの作成

Subversionリポジトリを作成するには、以下の手順を実行します。

注: Subversionリポジトリを作成済みの場合は、この手順をスキップしてください。

.

Versioning」→「Create Local Repository...」をクリックします。

 

.

Repository PathにC:\reposを、Connection NameにHR_ORCLを入力します。 「OK」をクリックします。

 

.

Versioning Navigatorで、「Subversion」ノードを展開します。 HR_ORCL接続のリポジトリが作成されます。

 

.

HR_ORCL」接続を右クリックして、「New Remote Directory...」を選択します。

 

.

名前にSQLFilesと入力し、「OK」をクリックします。

 

バージョニングするファイルのインポート

バージョニングするファイルをSubversionリポジトリにインポートするには、以下の手順を実行します。

.

FilesナビゲータのFilesタブで、前提条件セクションでファイルを解凍したディレクトリを選択します。

 

.

Versioning」→「Import Files...」をクリックします。

 

.

Import to SubversionウィザードのWelcomeページで、「Next」をクリックします。

 

.

HR_ORCL[file:///C:/repos]がリポジトリ接続先であることを確認します。 「SQLFiles」ノードを選択して、「Next」をクリックします。

 

.

Browse」をクリックして前提条件セクションでファイルを解凍したディレクトリをソース・ディレクトリとして選択します。 「Next」をクリックします。

 

.

Filtersページで、「Next」をクリックします。

 

.

Optionsページで「Perform Checkout」チェック・ボックスを選択し、「Next」をクリックします。

 

.

Import操作のオプションを確認し、「Finish」をクリックします。

 

.

Versioning Navigatorで、「HR_ORCL」→「SQLFiles」を展開します。

 

.

これで、Subversionリポジトリ内のファイルを参照できます。

 

バージョン管理下にあるファイルの操作

バージョン管理下にあるファイルを操作するには、以下の手順を実行します。

.

Filesナビゲータで、前提条件セクションでファイルを解凍したディレクトリを展開します。 このディレクトリ内のファイルがチェックアウトされたことを示すチェックアウト・アイコンが表示されています。

 

.

PROC_EMP_CURSOR.sql」ファイルをダブルクリックします。

 

.

EXCEPTIONブロックを削除します。

 

.

以下のコメントを追加して、「Save」アイコンをクリックします。

--To add an exception block type excep and the press Ctrl+Shift+t.

 

.

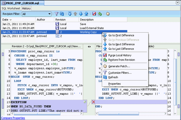
History」をクリックします。

 

.

Historyタブに、PROC_EMP_CURSOR.sqlに対して行った変更内容が表示されます。任意のバージョンを右クリックして、さまざまな変更内容の間を移動できます。

 

.

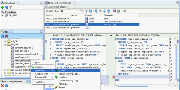
ファイルをチェックインするには、Filesナビゲータで「PROC_EMP_CURSOR.sql」を右クリックし、「Versioning」→「Commit」を選択します。

 

.

Commit Resourcesウィンドウで「OK」をクリックします。

 

.

ファイルが正しくインポートされました。 バージョン番号が1増加していることを確認します。

 

まとめ

このチュートリアルで学習した内容は、以下のとおりです。

Hardware and Software Engineered to Work Together 会社情報 |オラクルとサン | Oracle RSS Feeds | 採用情報 | お問い合わせ | サイトマップ | 情報保護基本方針 | ウェブサイトのご使用条件 | 個人情報保護基本方針