Integrating Oracle Data Integrator 12c (ODI) and Oracle GoldenGate 12c (OGG)

Overview

Purpose

This tutorial covers integrating Oracle Goldengate (OGG) with Oracle Data Integrator 12c (ODI). ODI knows about and can control OGG, OGG does not know about ODI.

Time to Complete

Approximately 2 hours, depending on whether you use the pre-built VM or not (see Software Requirements below).

Introduction

In this tutorial, you will create the sample database users and tables, configure the OGG manager and agents, configure the ODI data servers, models, datastores, maps, agents, and packages, and then start/stop/control the processes. There will be both OGG replication (capture and delivery) and ODI replication (Change Data Capture via Journaling). The OGG will run near-real-time, the ODI will run in micro-batches of one row of changed data polling once/second.

Scenario

Suppose the Example Corporation has an Orders Application system that has a Customer table. You want to keep an up-to-date copy of that information on the Sales administration system. As changes are made to the Orders Customer table, OGG in near-real-time replicates those changes to the Sales Customer table. However, the Sales system requires the format of the data to be transformed into a slightly different layout. ODI will do the transformation of only the rows that have changed.

Big Picture

When showing terminal sessions of the above scenario, the logical and physical E-LT flow will be as follows:

  • Source will be the Orders Application OGG_ODI_DEMO_SRC.OGG_CUSTOMER table shown with a BLUE banner.
  • Staging will be the Sales Administration ODI_DEMO.OGG_CUSTOMER table shown with a RED banner.
  • Target will be the Sales Administration ODI_DEMO.TRG_CUSTOMER table shown with a GREEN banner.

Hardware and Software Requirements

There are two ways you can do this tutorial: either install all the software yourself on your own host(s), or use a virtual machine (VM) with most everything pre-installed. The advantage of the VM is, of course, that it is easier and faster, but it may not exactly represent your final environment, in which case you may want to go through the extra steps to install everything yourself. The tutorial will assume you are using the VM, but will include some of the extra steps for the recreating preinstalled bits.

The following is a list of hardware and software requirements:

  • Hardware
    • If you are using the VM, it requires 4 GB itself, usually hosted on a PC with 8 GB total. The VM assumes a host PC with 4 CPUs; you may need to adjust that down if you have fewer real CPUs. The VM works fine with 2 CPUs.
    • If you are running the software on a real host(s), you need enough RAM to support the processes. If you have multiple hosts, the RAM can be distributed per host.
      • Each DB requires at least 1 GB (Enterprise Edition (EE) may require 2 GB)
      • Each OGG instance requires at least 1 GB
      • ODI requires at least 1 GB
      • The OS requires at least 1 GB. More is better.
    • Enough disk to support the installs, including unzipping the images.
  • Software
    • If you are using the VM, you will need:
    • If you are installing the software yourself in Standalone mode, you will need:
      • Three heterogeneous databases (ideally). For example, the source could be MySQL, the staging could be Oracle 11g XE, the target could be Oracle 12c EE version 12.1. In this VM, the single database is Oracle 11g EE version 11.2.0.4.
      • Two identical copies of Oracle GoldenGate. In this example, the tutorial is using version is 12.1.2.0.0.
      • One Oracle Data Integrator. In this example, the tutorial is using version is 12.1.3.
      • Two copies of Java: the one that comes with OGG (for the JAgent), and JDK version 1.7.0_15 or higher for the ODI Agent.
      • An OS. In this example, the tutorial is using Oracle Enterprise Linux (64-bit) 2.6.32-300.39.5
    • Optional software to install in Java EE mode (not present in the VM):
      • One Oracle WebLogic Server 12c. This affects how the ODI Agents are deployed. The VM is not using WLS.

Prerequisites

Before starting this tutorial, you should:

  • Have access to or have installed Oracle Data Integrator 12c. The prerequisites for that are a FMW home with WLS installed, a database with RCU configured to create the ODI repositories.
  • Have access to or have installed sample schemas and repositories. This example uses the ODI_DEMO schema which is available online at: ODI Getting Started. If you are using the VM, then this schema is already included.

1. Prepare the Databases

Normally an ODI environment would have two or three hosts. The source database would be on one host (usually the smaller host) and the target database on another host (usually the larger host). The staging area would be on the more powerful of the two hosts, or possibly on a third host. The configuration used for this demonstration was done on one large host (rather unusual), so there are some issues with multiple $ORA_HOME definitions that would not normally surface in a "real" environment.

In order to prepare the databases for E-LT (Extract-Load-Transform), perform the following steps:

1.1 Prepare Source database

If you are using the pre-configured VM, skip to step 1.2.

Depending on your source database technology, the DDL commands will change slightly. To simplify things, the foreign key dependencies will not be enforced at the database level.

  1. Create the users and source table.

    E-LT Source (OGG Source)
    
    [myuser@myhost ~]$ sqlplus system/oracle 
    SQL*Plus: Release 11.2.0.4.0 Production on Mon Jul 21 16:40:21 2014
    Copyright (c) 1982, 2013, Oracle.  All rights reserved.
    Connected to:
    Oracle Database 11g Enterprise Edition Release 11.2.0.4.0 - 64bit Production
    With the Partitioning, OLAP, Data Mining and Real Application Testing options
    
    SQL > create user odi_demo identified by oracle; 
    User created.
    
    SQL > create user prod_odi_repo identified by oracle; 
    User created.
    
    SQL > create user ogg_odi_demo_src identified by oracle; 
    User created.
    
    SQL > grant DBA to odi_demo, prod_odi_repo, ogg_odi_demo_src; 
    Grant succeeded.
    
    SQL > set prompt SQL_SOURCE; 
    
    SQL_SOURCE > conn odi_demo/oracle 
    Connected.
    
    SQL_SOURCE > create table SRC_CUSTOMER (
       CUSTID               NUMBER(10)          not null,
       DEAR                 NUMBER(1),
       LAST_NAME            VARCHAR2(50),
       FIRST_NAME           VARCHAR2(50),
       ADDRESS              VARCHAR2(100),
       CITY_ID              NUMBER(10),
       PHONE                VARCHAR2(50),
       AGE                  NUMBER(3),
       SALES_PERS_ID        NUMBER(10),
       constraint PK_SRC_CUSTOMER primary key (CUSTID)
    );  
    
    Table created.
    
    SQL_SOURCE > conn ogg_odi_demo_src/oracle 
    Connected.
    
    SQL_SOURCE > create table OGG_CUSTOMER (
       CUSTID               NUMBER(10,0)    not null, 
       DEAR                 NUMBER(1,0), 
       LAST_NAME            VARCHAR2(50), 
       FIRST_NAME           VARCHAR2(50), 
       ADDRESS              VARCHAR2(100), 
       CITY_ID              NUMBER(10,0), 
       PHONE                VARCHAR2(50), 
       AGE                  NUMBER(3,0), 
       SALES_PERS_ID        NUMBER(10,0), 
       constraint PK_OGG_CUSTOMER PRIMARY KEY (CUSTID)
    );  
    
    Table created.
    
    SQL_SOURCE >
                                                                                    
    

    In real life you would also set up foreign key relationships to other tables.

  2. Populate the source table. (There is a procedure supplied in the VM to do this any time later in the lab.)

    E-LT Staging (ODI Source)
    
    SQL_SOURCE > conn odi_demo/oracle 
    Connected.
    
    SQL_SOURCE > 
    insert into SRC_CUSTOMER(CUSTID, LAST_NAME, FIRST_NAME, AGE, CITY_ID, SALES_PERS_ID, DEAR, ADDRESS, PHONE)
     values (101,'Brendt','Paul',19,107,10,0,'10 Jasper Blvd.','(212) 555 2146');
    insert into SRC_CUSTOMER(CUSTID, LAST_NAME, FIRST_NAME, AGE, CITY_ID, SALES_PERS_ID, DEAR, ADDRESS, PHONE)
     values (102,'McCarthy','Robin',29,11,11,0,'27 Pasadena Drive','(214) 555 3075');
    insert into SRC_CUSTOMER(CUSTID, LAST_NAME, FIRST_NAME, AGE, CITY_ID, SALES_PERS_ID, DEAR, ADDRESS, PHONE)
     values (103,'Travis','Peter',34,12,12,0,'7835 Hartford Drive','(510) 555 4448');
    insert into SRC_CUSTOMER(CUSTID, LAST_NAME, FIRST_NAME, AGE, CITY_ID, SALES_PERS_ID, DEAR, ADDRESS, PHONE)
     values (104,'Larson','Joe',45,13,13,0,'87 Carmel Blvd.','(213) 555 5095');
    insert into SRC_CUSTOMER(CUSTID, LAST_NAME, FIRST_NAME, AGE, CITY_ID, SALES_PERS_ID, DEAR, ADDRESS, PHONE)
     values (105,'Goldschmidt','Tony',55,14,20,0,'91 Torre drive','(619) 555 6529');
    insert into SRC_CUSTOMER(CUSTID, LAST_NAME, FIRST_NAME, AGE, CITY_ID, SALES_PERS_ID, DEAR, ADDRESS, PHONE)
     values (106,'Baker','William',64,15,21,0,'2890 Grant Avenue','(312) 555 7040');
    insert into SRC_CUSTOMER(CUSTID, LAST_NAME, FIRST_NAME, AGE, CITY_ID, SALES_PERS_ID, DEAR, ADDRESS, PHONE)
     values (107,'Swenson','Jack',74,19,22,0,'64 Imagination Drive','(202) 555 8125');
    insert into SRC_CUSTOMER(CUSTID, LAST_NAME, FIRST_NAME, AGE, CITY_ID, SALES_PERS_ID, DEAR, ADDRESS, PHONE)
     values (201,'Sartois','Jean',19,25,30,0,'71 rue Rousseau','79 23 26 23');
    insert into SRC_CUSTOMER(CUSTID, LAST_NAME, FIRST_NAME, AGE, CITY_ID, SALES_PERS_ID, DEAR, ADDRESS, PHONE)
     values (202,'Michaud','Philippe',22,23,31,0,'197 impasse Renoir','78 21 86 20');
    insert into SRC_CUSTOMER(CUSTID, LAST_NAME, FIRST_NAME, AGE, CITY_ID, SALES_PERS_ID, DEAR, ADDRESS, PHONE)
     values (203,'Robert','Christian',38,208,32,0,'1rue Cezanne','42 25 27 29');
    insert into SRC_CUSTOMER(CUSTID, LAST_NAME, FIRST_NAME, AGE, CITY_ID, SALES_PERS_ID, DEAR, ADDRESS, PHONE)
     values (204,'Martin','Christine',42,24,40,1,'12 allee Victor Hugo','25 26 46 26');
    insert into SRC_CUSTOMER(CUSTID, LAST_NAME, FIRST_NAME, AGE, CITY_ID, SALES_PERS_ID, DEAR, ADDRESS, PHONE)
     values (205,'Piaget','Luc',56,29,41,0,'38 allee des Saules','53 42 24 28');
    insert into SRC_CUSTOMER(CUSTID, LAST_NAME, FIRST_NAME, AGE, CITY_ID, SALES_PERS_ID, DEAR, ADDRESS, PHONE)
     values (206,'Gentil','Michele',67,25,11,1,'17montee des Chenes','65 62 26 13');
    insert into SRC_CUSTOMER(CUSTID, LAST_NAME, FIRST_NAME, AGE, CITY_ID, SALES_PERS_ID, DEAR, ADDRESS, PHONE)
     values (207,'Dupont','Marie-Chantale',72,20,50,1,'37 rue Murat','46 72 23 53');
    insert into SRC_CUSTOMER(CUSTID, LAST_NAME, FIRST_NAME, AGE, CITY_ID, SALES_PERS_ID, DEAR, ADDRESS, PHONE)
     values (301,'Edwards','Caroline',18,35,51,1,'68 Downing Street','243867945');
    insert into SRC_CUSTOMER(CUSTID, LAST_NAME, FIRST_NAME, AGE, CITY_ID, SALES_PERS_ID, DEAR, ADDRESS, PHONE)
     values (302,'Marlow','Justin',29,32,52,0,'290 Yorkshire Drive','653643634');
    insert into SRC_CUSTOMER(CUSTID, LAST_NAME, FIRST_NAME, AGE, CITY_ID, SALES_PERS_ID, DEAR, ADDRESS, PHONE)
     values (303,'Wilson','John',34,33,11,0,'28 Sutton Row','158746231');
    insert into SRC_CUSTOMER(CUSTID, LAST_NAME, FIRST_NAME, AGE, CITY_ID, SALES_PERS_ID, DEAR, ADDRESS, PHONE)
     values (304,'McCartney','George',47,34,11,0,'45 Glenthorne Road','323768678');
    insert into SRC_CUSTOMER(CUSTID, LAST_NAME, FIRST_NAME, AGE, CITY_ID, SALES_PERS_ID, DEAR, ADDRESS, PHONE)
     values (305,'Keegan','Hariett',56,35,11,1,'10 Hamilton Park','566344643');
    insert into SRC_CUSTOMER(CUSTID, LAST_NAME, FIRST_NAME, AGE, CITY_ID, SALES_PERS_ID, DEAR, ADDRESS, PHONE)
     values (306,'Jones','Mary',68,36,31,1,'34 Apple Grove','143546456');
    insert into SRC_CUSTOMER(CUSTID, LAST_NAME, FIRST_NAME, AGE, CITY_ID, SALES_PERS_ID, DEAR, ADDRESS, PHONE)
     values (307,'Hopkins','Priscilla',73,38,302,2,'The Gables','634634643');
    insert into SRC_CUSTOMER(CUSTID, LAST_NAME, FIRST_NAME, AGE, CITY_ID, SALES_PERS_ID, DEAR, ADDRESS, PHONE)
     values (401,'Diemers','Erika',18,51,40,2,'Wiesenstrasse 40','235345');
    insert into SRC_CUSTOMER(CUSTID, LAST_NAME, FIRST_NAME, AGE, CITY_ID, SALES_PERS_ID, DEAR, ADDRESS, PHONE)
     values (402,'Schiller','Jurgen',24,52,41,0,'Auf dem Rain 4','142352');
    insert into SRC_CUSTOMER(CUSTID, LAST_NAME, FIRST_NAME, AGE, CITY_ID, SALES_PERS_ID, DEAR, ADDRESS, PHONE)
     values (403,'Durnstein','Adolph',36,53,101,0,'Thomashof 22','745464');
    insert into SRC_CUSTOMER(CUSTID, LAST_NAME, FIRST_NAME, AGE, CITY_ID, SALES_PERS_ID, DEAR, ADDRESS, PHONE)
     values (404,'Weimar','Hans',45,54,50,0,'Goethering 33','346636');
    insert into SRC_CUSTOMER(CUSTID, LAST_NAME, FIRST_NAME, AGE, CITY_ID, SALES_PERS_ID, DEAR, ADDRESS, PHONE)
     values (405,'Schultz','Herbert',59,55,51,0,'Am Holzbach 17','256346');
    insert into SRC_CUSTOMER(CUSTID, LAST_NAME, FIRST_NAME, AGE, CITY_ID, SALES_PERS_ID, DEAR, ADDRESS, PHONE)
     values (406,'Titzman','Silke',63,56,52,0,'Berliner Ring 56','235463');
    insert into SRC_CUSTOMER(CUSTID, LAST_NAME, FIRST_NAME, AGE, CITY_ID, SALES_PERS_ID, DEAR, ADDRESS, PHONE)
     values (407,'Reinman','Heineke',72,55,32,2,'Yorkstrasse 75','234646');
    insert into SRC_CUSTOMER(CUSTID, LAST_NAME, FIRST_NAME, AGE, CITY_ID, SALES_PERS_ID, DEAR, ADDRESS, PHONE)
     values (501,'Arai','Toshihijo',18,70,40,0,'941 Toyota Ave','34784597');
    insert into SRC_CUSTOMER(CUSTID, LAST_NAME, FIRST_NAME, AGE, CITY_ID, SALES_PERS_ID, DEAR, ADDRESS, PHONE)
     values (502,'Kamata','Mariko',24,71,41,0,'70 Kiroto Street','57687462');
    insert into SRC_CUSTOMER(CUSTID, LAST_NAME, FIRST_NAME, AGE, CITY_ID, SALES_PERS_ID, DEAR, ADDRESS, PHONE)
     values (503,'Kamimura','Satoru',38,72,42,0,'34 Kawasaki Avenue','26475684');
    insert into SRC_CUSTOMER(CUSTID, LAST_NAME, FIRST_NAME, AGE, CITY_ID, SALES_PERS_ID, DEAR, ADDRESS, PHONE)
     values (504,'Makino','Tatsuo',45,70,50,0,'2435 Toyota Ave','34413486');
    insert into SRC_CUSTOMER(CUSTID, LAST_NAME, FIRST_NAME, AGE, CITY_ID, SALES_PERS_ID, DEAR, ADDRESS, PHONE)
     values (505,'Mukumoto','Masayuki',59,73,51,0,'59 Yamamoto Blvd','34827691');
    insert into SRC_CUSTOMER(CUSTID, LAST_NAME, FIRST_NAME, AGE, CITY_ID, SALES_PERS_ID, DEAR, ADDRESS, PHONE)
     values (506,'Oneda','Kenji',68,70,52,0,'94 Toyota Blvd','51839463');
    insert into SRC_CUSTOMER(CUSTID, LAST_NAME, FIRST_NAME, AGE, CITY_ID, SALES_PERS_ID, DEAR, ADDRESS, PHONE)
     values (507,'Okumura','Isao',74,74,21,0,'3 Toyota Ave','48928371');
    COMMIT;  
    
    35 rows created.
    
    SQL_SOURCE > exit
                                                                                    
    

    If you want to make sure they worked, you can: SELECT * FROM SRC_CUSTOMER;

The source database is now prepared.

1.2 Prepare Staging database

Normally the source, staging, and target databases would be heterogenous (for example, Oracle and MySQL, Oracle and DB2, or even Oracle EE and Oracle XE, and so on). In this tutorial, they are all in one large database separated only by schema. Depending on your staging database technology, the DDL commands will change slightly. You cannot reverse engineer a schema for the database, only for ODI. So you need to redefine the tables here as well. The difference is you do not have to populate them from SQL, you can populate them from ODI as a simple map.

If you are using the pre-configured VM, skip to step 1.3.

  1. Create the staging table. It will be exactly the same as the source table.

    ODI Staging
    
    [myuser@myhost ~]$ sqlplus odi_demo/oracle 
    SQL*Plus: Release xx.x.x.x.x Production on Mon dd hh:mm:ss yyyy
    
    SQL > set prompt SQL_STAGE; 
    
    SQL_STAGE > create table OGG_CUSTOMER (
        CUSTID        NUMBER(10,0)    not null, 
        DEAR          NUMBER(1,0), 
        LAST_NAME     VARCHAR2(50), 
        FIRST_NAME    VARCHAR2(50), 
        ADDRESS       VARCHAR2(100), 
        CITY_ID       NUMBER(10,0), 
        PHONE         VARCHAR2(50), 
        AGE           NUMBER(3,0), 
        SALES_PERS_ID NUMBER(10,0), 
        constraint PK_OGG_CUSTOMER PRIMARY KEY (CUSTID)
    );  
    
    Table created.
    
    SQL_STAGE > create user odi_staging identified by oracle; 
    User created.
    
    SQL_STAGE > grant DBA to odi_staging; 
    Grant succeeded.
    
    SQL_STAGE >
                                                                                    
    

    In real life you would also set up foreign key relationships.

The staging database is now prepared.

1.3 Prepare Target database

For the same reason you needed to define the schema on the staging database, you need to define it on the target database as well. Depending on your staging database technology, the DDL commands will change slightly.

If you are using the pre-configured VM, skip to step 2.1.

  1. Create one target table.

    E-LT Target (ODI Target)
    
    [myuser@myhost ~]$ sqlplus odi_demo/oracle 
    SQL*Plus: Release xx.x.x.x.x Production on Mon dd hh:mm:ss yyyy
    
    SQL > set prompt SQL_TARGET; 
    
    SQL_TARGET > create table TRG_CUSTOMER (
       CUST_ID              NUMERIC(10)        not null,
       DEAR                 VARCHAR(4),
       CUST_NAME            VARCHAR(50),
       ADDRESS              VARCHAR(100),
       CITY_ID              NUMERIC(10)        not null,
       PHONE                VARCHAR(50),
       AGE                  NUMERIC(3),
       AGE_RANGE            VARCHAR(50),
       SALES_PERS           VARCHAR(50),
       CRE_DATE             DATE,
       UPD_DATE             DATE,
       constraint PK_TRG_CUSTOMER primary key (CUST_ID)
    );  
    
    Table created.
    
    SQL_TARGET >
                                                                                    
    

    In real life you would also set up foreign key relationships.

The target database is now prepared.

The databases are all prepared.

2. Prepare the GoldenGate Instances

Normally an OGG environment would have two or more hosts. The source database would be on one host and the target database on another host. The configuration used for this demonstration was done on one large host (rather unusual), so there are some issues with multiple $OGG_HOME definitions that would not normally surface in a "real" environment. To solve this on one host, OGG must be completely installed twice, the two instances cannot share any code.

2.1 Prepare Source GoldenGate

How to install OGG is covered in other OBEs. For this demo, the OGG source is the ODI staging database. Configure the source MANAGER and JAGENT processes to talk with ODI.

If you are using the pre-configured VM, skip to step 2.2.

  1. Configure (or verify) the source Global commands and GLOBALS file. Edit the file to look like the following view.

    OGG Source
    
    [myuser@myhost ~]$ cd /home/oracle/Oracle/Middleware/OGG_Source 
    [myuser@myhost ogg_src]$ ./ggsci 
    Oracle GoldenGate Command Interpreter for Oracle
    Version 12.1.2.0.0 17185003 OGGCORE_12.1.2.0.0_PLATFORMS_130924.1316_FBO
    Linux, x64, 64bit (optimized), Oracle 11g on Sep 25 2013 00:31:13
    Operating system character set identified as UTF-8.
    Copyright (C) 1995, 2013, Oracle and/or its affiliates. All rights reserved.
    
    GGSCI (source) > sh gedit GLOBALS 
    GGSCI (source) > sh more GLOBALS 
    --GLOBALS on OGG Source
    --Configured by Joe Admin on 1/2/34
    EnableMonitoring
    
    GGSCI (source) >
                                                                                    
    

    It is a good convention to have comments with the double-dashes as the first few lines in a parameter file. The keywords (for example, EnableMonitoring) are case-insensitive, so EnableMonitoring is the same as ENABLEMONITORING is the same as enablemonitoring. For readability, you may want to use MixedCase by word.

  2. Configure (or verify) the source Manager and mgr.prm file. Edit the file to look like the following view. (You may want to issue the GGSCI command set editor gedit if you don't like to use vi.)

    OGG Source
    
    GGSCI (source) > edit param mgr 
    GGSCI (source) > view param mgr 
    --mgr.prm on OGG Source
    --Configured by Joe Admin on 1/2/34
    Port 7010
    
    GGSCI (source) >
                                                                                    
    

    The Port will match the ODI JAgent.

  3. Configure (or verify) the source Java Agent and jagent.prm file. Edit the file to look like the following view.

    OGG Source
    
    GGSCI (source) > edit param jagent 
    GGSCI (source) > view param jagent 
    --jagent.prm on OGG Source
    --Configured by Joe Admin on 1/2/34
    COMMAND java -Dlog4j.configuration=file:./cfg/log4j.properties -jar -Xms64m -Xmx512m dirjar/jagent.jar
    
    GGSCI (source) >
                                                                                    
    

    The source and target jagent.prm files are the same (except for the comments).

  4. Configure (or verify) the source JAgent configuration and ./cfg/Config.properties file.

    OGG Source
    
    GGSCI (source) > sh gedit ./cfg/Config.properties 
    GGSCI (source) > sh more ./cfg/Config.properties 
    ####################################################################
    ## jagent.host: Host name of the machine where jAgent is running ###
    ## Note: This host name has to be reachable from Monitor Server  ###
    ####################################################################
    jagent.host=localhost
    jagent.jmx.port=5555
    interval.regular=60
    interval.quick=30
    monitor.host=localhost
    monitor.jmx.port=5502
    monitor.jmx.username=cmroot
    jagent.ssl=false
    jagent.username=root
    reg.retry.interval=10
    instance.query.initial.interval=5
    incremental.registration.quiet.interval=5
    maximum.message.retrieval=500
    jagent.rmi.port=5559
    agent.type.enabled=OEM
    status.polling.interval=5
    message.polling.interval=5
    jagent.backward.compatibility=true
    
    GGSCI (source) > exit
    
    [myuser@myhost ogg_src]$
                                                                                    
    

    The reason you need to exit GGSCI is so that the new parameters can take effect the next time you start GGSCI.

You also need to DBLogin and then Add TranData for any tables that OGG will extract from. The source GoldenGate instance is now prepared.

2.2. Prepare Target GoldenGate

How to install OGG is covered in other OBEs. For this demo, the OGG target is the ODI target database. Configure the target MANAGER and JAGENT processes to communicate with ODI.

If you are using the pre-configured VM, skip to step 3.1.

  1. Configure (or verify) the target Global commands and GLOBALS file. Edit the file to look like the following view.

    OGG Target
    
    [myuser@myhost ~]$ cd /home/oracle/Oracle/Middleware/OGG_Target 
    [myuser@myhost ogg_trg]$ ./ggsci 
    Oracle GoldenGate Command Interpreter for Oracle
    Version 12.1.2.0.0 17185003 OGGCORE_12.1.2.0.0_PLATFORMS_130924.1316_FBO
    Linux, x64, 64bit (optimized), Oracle 11g on Sep 25 2013 00:31:13
    Operating system character set identified as UTF-8.
    Copyright (C) 1995, 2013, Oracle and/or its affiliates. All rights reserved.
    
    GGSCI (target) > sh gedit GLOBALS 
    GGSCI (target) > sh more GLOBALS 
    --GLOBALS on OGG Target
    --Configured by Joe Admin on 1/2/34
    EnableMonitoring
    
    GGSCI (target) >
                                                                                    
    

    The GLOBALS file is the same for OGG source and target.

  2. Configure (or verify) the target Manager and mgr.prm file. Edit the file to look like the following view. (You may want to issue the GGSCI command set editor gedit if you don't like to use vi.)

    OGG Target
    
    GGSCI (target) > edit param mgr 
    GGSCI (target) > view param mgr 
    --mgr.prm on OGG Target
    --Configured by Joe Admin on 1/2/34
    Port 7020
    
    GGSCI (target) >
                                                                                    
    

    The Ports must be unique (if on the same host) for OGG source versus target in the mgr.prm files.

  3. Configure (or verify) the target Java Agent and jagent.prm file. Edit the file to look like the following view.

    OGG Target
    
    GGSCI (target) > edit param jagent 
    GGSCI (target) > view param jagent 
    --jagent.prm on OGG Target
    --Configured by Joe Admin on 1/2/34
    COMMAND java -Dlog4j.configuration=file:./cfg/log4j.properties -jar -Xms64m -Xmx512m dirjar/jagent.jar
    
    GGSCI (target) >
                                                                                    
    

    The jagent.prm file is the same for OGG source and target.

  4. Configure (or verify) the target JAgent configuration and ./cfg/Config.properties file.

    OGG Target
    
    GGSCI (target) > sh gedit ./cfg/Config.properties 
    GGSCI (target) > sh more ./cfg/Config.properties 
    ####################################################################
    ## jagent.host: Host name of the machine where jAgent is running ###
    ## Note: This host name has to be reachable from Monitor Server  ###
    ####################################################################
    jagent.host=localhost
    jagent.jmx.port=5555
    interval.regular=60
    interval.quick=30
    monitor.host=localhost
    monitor.jmx.port=5502
    monitor.jmx.username=cmroot
    jagent.ssl=false
    jagent.username=root
    reg.retry.interval=10
    instance.query.initial.interval=5
    incremental.registration.quiet.interval=5
    maximum.message.retrieval=500
    jagent.rmi.port=5561
    agent.type.enabled=OEM
    status.polling.interval=5
    message.polling.interval=5
    jagent.backward.compatibility=true
    
    GGSCI (target) > exit
    
    [myuser@myhost ogg_trg]$
                                                                                    
    

    Note the only difference between source and target Config.properties file is the jagent.rmi.port values must be unique (if on the same host), all other values are the same.

    The reason you need to exit GGSCI is so that the new parameters can take effect the next time you start GGSCI.

The target GoldenGate instance is now prepared.

3. Prepare ODI Environment

ODI communicates with OGG through agents, so you need to create physical and logical entries for those. In addition, the models and datastores to be replicated need to be defined.

3.1 Prepare ODI Agents

If you are using the pre-configured VM, skip to step 3.1.6.

  1. Start ODI Studio. If there is a dekstop icon, click it; otherwise do the following commands:

    OGG Target
    
    [myuser@myhost ~]$ cd /home/oracle/Oracle/Middleware/Oracle_Home_1213/odi/studio 
    [myuser@myhost studio]$ ./odi.sh 
                                                                                    
    

    The first time takes a while to load.

  2. Click Connect to Repository, select ODI and OGG Getting Started. The user is SUPERVISOR and the Password is welcome1. Click to continue.

    alt description here

    The User and Password should be pre-populated.

  3. Go to the Topology Navigator tab, and expand plus-in-box Physical Architecture > Technologies > Oracle GoldenGate, right-click, then New Data Server.

    alt description here

    If the OGG_Source and OGG_Target already exist, then open them to verify that they match the screens shown.

  4. On the JAgent tab, create (or verify) the OGG_Source JAgent Server.

    alt description here

    The RMI Port 5559 should match the value in OGG source Config.properties, the Manager Port 7010 should match the value in OGG source mgr.prm. Save diskette and close the New Data Server OGG_Source tab.

  5. On the JAgent tab, create (or verify) the OGG_Target JAgent Server.

    alt description here

    The RMI Port 5561 should match the value in OGG target Config.properties, the Manager Port 7020 should match the value in OGG target mgr.prm. Save diskette and close the New Data Server OGG_Target tab.

  6. When you are done, it should look like this:

    alt description here

    You will come back and test these agents shortly.

The OGG agents are ready from the ODI side.

3.2 Prepare ODI Data Servers

If you are using the pre-configured VM, skip to step 3.2.13.

  1. Go to the Topology Navigator tab, and expand plus-in-box Physical Architecture > Technologies > Oracle, right-click, then New Data Server.

    Topology Oracle New Data Server

    If SRC_ODIDEMO and TRG_ODIDEMO already exist, then open them to verify that they match the screens shown.

  2. On the Definition tab, create (or verify) the SRC_ODIDEMO Data Server.

    SRC_ODIDEMO Definition screen

    The Password is welcome1.

  3. On the JDBC tab, create (or verify) the JDBC Driver and JDBC URL.

    SRC_ODIDEMO JDBC screen

    Be careful not to lose the colons between the parameters (they are hard to see...)

  4. Test JDBC connectivity by clicking . You will see this pop-up:

    Test Connection screen

    Click to continue.

  5. On the Definition tab, create (or verify) the TRG_ODIDEMO Data Server.

    TRD_ODIDEMO Definition screen

    The Password is welcome1.

  6. On the JDBC tab, create (or verify) the JDBC Driver and JDBC URL.

    TRD_ODIDEMO JDBC screen

    Be careful not to lose the colons between the parameters (they are hard to see...)

  7. Test JDBC connectivity by clicking . You will see this pop-up:

    Test Connection screen

    Click to continue.

  8. When you are done, it should look like this:

    Topology Oracle list screen

    The Physical Architecture is only half of the Topology definition. You still have to do the Logical Architecture.

  9. Go to the Topology Navigator tab, and expand plus-in-box Logical Architecture > Technologies > Oracle, right-click, then New Logical Schema.

    alt desc here

    You are going to do this three times for three logical schemas.

  10. Create a Logical Schema named ODI_DEMO_SRC with a Context of Global and a Physical Schema of SRC_ODIDEMO.ODI_DEMO as shown.

    Logical Schema Definition ODI_DEMO_SRC screen

    Save diskette your work. Close the Logical Schema tab.

  11. Create a Logical Schema named ODI_DEMO_TRG with a Context of Global and a Physical Schema of TRG_ODIDEMO.ODI_DEMO as shown.

    Logical Schema Definition ODI_DEMO_TRG screen

    Save diskette your work. Close the Logical Schema tab.

  12. Create a Logical Schema named OGG_ODI_DEMO_SRC with a Context of Global and a Physical Schema of SRC_ODIDEMO.OGG_ODI_DEMO_SRC as shown.

    Logical Schema Definition OGG_ODI_DEMO_SRC screen

    Save diskette your work. Close the Logical Schema tab.

  13. When you are all done, it should look like this:

    Log Arch Oracle x3

    In the demo VM, all three of these Logical Schemas are on the same database on the same host in the same context. That is very unusual. In real life they would probably be on different hosts or at least different technologies.

The ODI Data Servers now have physical and logical definitions.

3.3 Prepare ODI Models

If you are using the pre-configured VM, skip to step 3.3.6.

  1. Go to the Designer Navigator tab, and expand plus-in-box Models, click the pull-down and select New Model Folder.

    Designer Models screen

    Techncially this is optional, but it is a good convention.

  2. Name the folder ODI_DEMO.

    ODI_DEMO folder screen

    The Description is optional. It is a good convention to put the modification history in here. Save diskette your work. Close the Model Folder tab.

  3. Returning to the Designer tab, click the pull-down again and select New Model.

    Designer Models screen

    Note that new with ODI version 12.1.3 is the option to do all this on one screen: the New Model and Topology Objects screen.

  4. Create the Orders Application model using the parameters shown.

    Orders Application Definition screen

    Save diskette your work. Click to read the table metadata. You will see the following pop-up briefly:

    Reverse Engineering Phase x screen
  5. Create the Sales Administration model using the parameters shown.

    Sales Administration Definition screen

    Save diskette your work. Click to read the table metadata. You will see the following pop-up briefly:

    Reverse Engineering Phase x screen
  6. The Models should now look like this.

    Designer Models ODI_DEMO list screen

    You may have additional datastores (tables) as well. The three datastores that you care about are:

    • Source: OGG_CUSTOMER (Orders App model)
    • Staging: OGG_CUSTOMER (Sales Admin model)
    • Target: TRG_CUSTOMER (Sales Admin model)

The ODI Models and Datastores are now ready to be populated.

3.4 Initial Load of the Staging Table

Populating the Staging table can be done using either the OGG Initial Load or the ODI simple mapping. For simplicity, the tutorial will use the ODI method.

If you are using the pre-configured VM, skip to step 3.4.6. then 3.4.14.

  1. Go to the Designer Navigator tab, and expand plus-in-box Projects, click the pull-down and select New Project.

    New Project screen
  2. Name the project ODI and OGG Integration Demonstration.

    Project Definition screen

    Save diskette your work. Close the Project folder.

  3. Click the pull-down and select New Folder.

    Project New Folder screen

    You are going to do this twice.

  4. Name the folder Initial Load.

    Folder Definition screen

    Save diskette your work. Close the folder.

  5. Click the pull-down and select New Folder again. Name the folder Sync data.

    Folder Definition screen

    Save diskette your work. Close the folder.

  6. When you are done, it should look like this:

    alt desc

    The VM already has these folders populated. But if you are just now creating them then all the folders in this project are empty, but have placeholders for mappings, packages, procedures, and so on.

  7. Right-click Knowledge Modules, select Import Knowledge Modules.

    Projects KMs Import KMs screen

    They may already be present. Check what is already there.

  8. Import the following Knowledge Modules (KMs):

    • CKM Oracle
    • IKM Oracle Incremental Update
    • IKM SQL Control Append
    • JKM Oracle to Oracle Consistent (OGG Online)

    You can find them on the VM at /home/oracle/Oracle/Middleware/Oracle_Home_1213/odi/sdk/xml-reference.

    List of KMs

    You may accidentally import CKM Hive (a known bug), you can safely ignore it.

  9. Expand plus-in-box all the Knowledge Modules, and it should look like this:

    altdesc

    Next you will create a mapping to do the initial load of Sales Administration OGG_CUSTOMER table.

  10. Right-click Mappings, select .

    altdesc

    Name the mapping Initial Load Staging.

  11. Still on the Designer Navigator tab, expand plus-in-box Models > ODI_DEMO > Orders Application and also expand plus-in-box Sales Administration.

    1. Drag both OGG_CUSTOMER datastores onto the workspace. Make sure the Orders one is on the left and the Sales one is on the right.
    2. Hook the output of the source to the input of the target.
    3. Accept Auto Mapping of Attributes.
    Mapping Logical screen

    You can check which OGG_CUSTOMER is which by clicking the title bar and looking at the Properties > General.

  12. Select the target OGG_CUSTOMER title bar and change the Target > Integration Type to Control Append.

    Integration Type screen

    If it already is Control Append, then just confirm it.

  13. Select the Physical tab, then select (indicated by six grey dots) target OGG_CUSTOMER_AP (AP=Access Point, indicated by the added red box). In Properties, change the Loading Knowledge Module to LKM Oracle to Oracle Pull (DB Link).GLOBAL.

    Mapping Physical screen

    If it already is LKM Oracle to Oracle Pull (DB Link).GLOBAL, then just confirm it. Save diskette your work, but leave the tab open.

  14. Click Run green rt-arrow in the top menu bar to run the mapping to populate the table.

    Run and Information screen

    Click on the Run panel. Click on the Information panel to continue.

  15. Go to the Operator Navigator tab, and expand plus-in-box Session List > Agent > Local > ?? - Initial Load Staging. Make sure that the overall mapping was successful. The "??" on this example is 60, your number may be different.

    Operator Agent Local screen

    It is common for certain Drop functions to give a warning yellow ! if the object to be dropped is already gone. You can ignore those warnings.

  16. In the Mapping panel, right click on the target datastore.

    Datastore Data screen

    There are many ways to view the data in the table.

  17. Make sure there are 35 rows in the table.

    Data Editor screen

    Click to continue.

  18. If you are using the VM, you can use the enclosed ODI and OGG Demo Client to see that two of the three customer tables are populated.

    Demo Client screen

    Leave the client running to watch the OGG+ODI changes. Remember:

    • Source: OGG_CUSTOMER (Orders App model)
    • Staging: OGG_CUSTOMER (Sales Admin model)
    • Target: TRG_CUSTOMER (Sales Admin model)

The initial load of the Staging table is complete.

3.5 Initial Load of the Target Table

Populating the Target table is more complex than the Staging table because it has a different structure: it has built-in foreign key (FK) references (e.g. CITY_ID) as well as column transformations (e.g. CUST_NAME=FIRST_NAME||LAST_NAME). For simplicity, the tutorial will assume you have the VM and can run the pre-existing mappings and procedures.

If you are not using the pre-configured VM, then your tables do not have the FK references and you can do a simple mapping of some of the attributes (and others will just have to go blank for this demo).

  1. Go to the Designer Navigator tab, and expand plus-in-box Load Plans and Scenarios, select LOAD_REFERENCE_DATA Version 001. Click Run green rt-arrow in the top menu bar to run the mapping to populate the referenced tables such as TRG_CITY.

    Load Plans screen
  2. Click on the Run panel. Click on the Information panel to continue.

    Run and Information screen
  3. Go to the Operator Navigator tab, click Refresh circular arrows. Expand plus-in-box Session List > Agent > Local > ?? - LOAD_REFERENCE_DATA. Make sure that the overall mapping was successful. The "??" on this example is 50, your number may be different.

    Operator LOAD_REF_DATA screen

    Even though the overall success was Warning yellow !, the individual elements were all successful green circle check.

  4. Go to the Designer Navigator tab, and expand plus-in-box Projects > Sync Data > Mappings, then select Load TRG_CUSTOMER. Click Run green rt-arrow in the top menu bar to run the mapping to populate the target table TRG_CUSTOMER.

    Mappings Load TRG_CUSTOMER screen
  5. Click on the Run panel. Click on the Information panel to continue.

    Run and Information Bulk screen

    Notice this Physical Mapping Design: Bulk Load, whereas the previous one was Physical Mapping Design: Physical.

  6. Go to the Operator Navigator tab, click Refresh circular arrows. Expand plus-in-box Session List > Agent > Local > ?? - Load TRG_CUSTOMER_Bulk Load. Make sure that the overall mapping was successful. The "??" on this example is 62, your number may be different.

    Operator Session List screen

    Even though the overall success was Warning yellow !, the individual elements were all successful green circle check.

  7. Use SQL*Plus or the enclosed ODI and OGG Demo Client to see that all three customer tables are populated.

    Demo Client screen

    Note that CUST_NAME is concatenated from FIRST_NAME||UPPER(LAST_NAME), and DEAR is resolved into Mr., Mrs., and so on. Also, a few of the rows are missing from the target: 203, 207, and so on.

The initial load of the Target table is complete.

The ODI environment is prepared.

4. Configure GoldenGate Processes

ODI communicates with OGG via agents. The agents are defined by keywords in an ASCII text file. ODI configures an extract, datapump, and replicat via the Studio GUI. This creates the text files mentioned previously. ODI places the text files in their proper OGG directories.

4.1 Configure OGG Extract and Datapump via ODI

If you are using the pre-configured VM, skip to step 4.1.3.

  1. Go to the Topology Navigator tab, and expand plus-in-box Physical Architecture > Technologies Double-click Oracle GoldenGate.

    OGG Definition screen

    There are lots of options you can configure, but the most important is Technology Type: ODI Connector.

  2. Expand plus-in-box Oracle GoldenGate > OGG_Source, then open (double-click) CAP (capture, also known as extract). The difference between CAP and CAP_IL is the "_IL" suffix stands for "Initial Load." This demonstration uses an ODI mapping rather than OGG's _IL here to do the initial load. You can use either one.

    Capture Process Definition screen

    Note the Trail File Paths and file suffixes you pick, such as oc (odi capture) and op (odi pump).

  3. Expand plus-in-box Logical Architecture > Technologies > Oracle GoldenGate, and open (double-click) CAP_LS (abbreviation for CAPture Logical Schema). It should look ike this:

    Logical Arch OGG CAP screen

    This matches the Physical Architecture.

The OGG extract (CAPture) and datapump (DELivery) are now configured as both physical and logical entities.

4.2 Configure OGG Replicat via ODI

  1. Go to the Topology Navigator tab, and expand plus-in-box Physical Architecture > Technologies > Oracle GoldenGate > OGG_Target, then open (double-click) DEL (Delivery, also known as replicat). The difference between DEL and DEL_IL is the "_IL" suffix stands for "Initial Load."

    Delivery Process Definition screen

    Note the Trail File Paths and file suffixes that match capture, such as op (odi pump).

  2. Expand plus-in-box Logical Architecture > Technologies > Oracle GoldenGate, and open (double-click) DEL_LS (abbreviation for DELivery Logical Schema).

    Logical Arch OGG DEL screen

    This matches the Physical Architecture.

The OGG replicat (DELivery) is now configured as both a physical and logical entity.

4.3 Start OGG Processes via GGSCI

  1. Start source processes. In the future you can make them auto-start or auto-restart.

    OGG Source
    
    [myuser@myhost ogg_src]$ ./ggsci 
    Oracle GoldenGate Command Interpreter for Oracle
    
    GGSCI (source) > Info All 
    
    Program     Status      Group       Lag at Chkpt  Time Since Chkpt
    MANAGER     STOPPED                                           
    JAGENT      STOPPED                                           
    
    GGSCI (source) > Start mgr 
    Manager started.
    
    GGSCI (source) > Start jagent 
    Sending START request to MANAGER ...
    GGCMD JAGENT starting
    
    GGSCI (source) > Info All 
    
    Program     Status      Group       Lag at Chkpt  Time Since Chkpt
    MANAGER     RUNNING                                           
    JAGENT      RUNNING  
    
    GGSCI (source) >
                                                                                    
    

    If you are curious, you could try GGSCI > sh ps -ef | grep jagent to see what processes were started.

  2. Start target processes.

    OGG Target
    
    [myuser@myhost ~]$ cd /home/oracle/Oracle/Middleware/OGG_Target 
    [myuser@myhost ogg_trg]$ ./ggsci 
    Oracle GoldenGate Command Interpreter for Oracle
    
    GGSCI (target) > Info All 
    
    Program     Status      Group       Lag at Chkpt  Time Since Chkpt
    MANAGER     STOPPED                                           
    JAGENT      STOPPED                                           
    
    GGSCI (target) > Start mgr 
    Manager started.
    
    GGSCI (target) > Start jagent 
    Sending START request to MANAGER ...
    GGCMD JAGENT starting
    
    GGSCI (target) > Info All 
    
    Program     Status      Group       Lag at Chkpt  Time Since Chkpt
    MANAGER     RUNNING                                           
    JAGENT      RUNNING  
    
    GGSCI (target) >
                                                                                    
    

    This is running the OGG .cfg/Config.properties file.

  3. Go to ODI Studio, the Topology Navigator tab, and expand plus-in-box Physical Architecture > Technologies > Oracle GoldenGate. Double-click OGG_Source, then to exercise the ODI to OGG source agent communication.

    Test Connection Src screen

    Click and to continue.

  4. Double-click OGG_Target, then to exercise the ODI to OGG target agent communication.

    Test Connection Trg screen

    Notice the RMI Port numbers and the Manager Port numbers are different for source and target. They match the values in the OGG cfg/Config.properties files.

You have started the Manager and JAgent processes, and defined (but not started) the extract and delivery processes.

5. Configure ODI Designer

Change Data Capture (CDC) is configured with a Journalizing Knowledge Module (JKM). You define it for a model by adding subscribers, and then start it for a datastore. The transfer from the Journal to a mapping is handled by a package in a loop.

5.1 Configure ODI Change Data Capture (CDC)

If you are using the pre-configured VM, you still need to do this whole section.

  1. Go to the Designer Navigator tab, and expand plus-in-box Models > ODI_DEMO. open (double-click) Orders Application.

    Designer Models ODI_DEMO screen
  2. Select the Journalizing tab. Note that the JKM is at the Model level, not the datastore level.

    Orders Appl Journalizing screen

    The Journalizing Mode: Consistent Set matches the JKM Oracle to Oracle Consistent. The (OGG Online) means that the ODI-created OGG parameter files are placed into the OGG directories automatically rather than having to be copied manually.

    The difference between CAP and CAP_IL is the "_IL" suffix stands for "Initial Load." This demonstration uses an ODI mapping rather than OGG's _IL here to do the initial load. You can use either one.

  3. Back on the Designer Navigator tab, right-click Orders Application, and select Changed Data Capture > Add to CDC.

    Add to CDC screen

    This will register all the datastores contained in that model into the ODI Changed Data Capture framework.

  4. Click to close the Question window.

    Are-you-sure Question screen
  5. Right-click Orders Application, and select Changed Data Capture > Subscriber > Subscribe.

    alt desc here

    A subscriber is an alias representing a process that is interested in changed data. Since you can have multiple processes interested in the same changed data, you can define multiple subscribers. Each subscriber can move the changed data when needed without impacting the other ones.

  6. In the List of Subscribers to Add, enter ODIDEMO.

    alt desc here

    Click the green plus to add the name to the list.

    alt desc here

    Click to continue.

  7. This starts a session that creates the journalizing environment and adds the user.

    Run Session pop-up

    Click to continue. This takes a few seconds to complete.

    Session Started pop-up

    Click to continue.

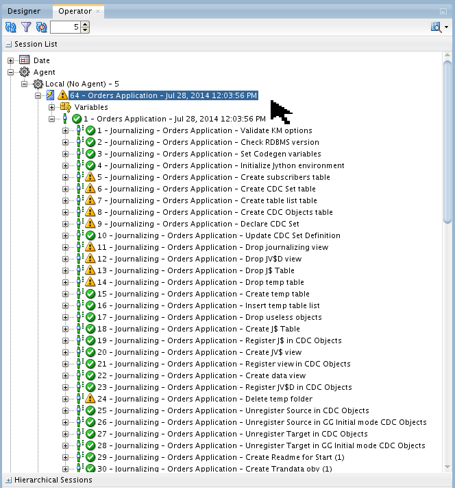
  8. Go to the Operator Navigator tab, and click Refresh circular arrows. Expand plus-in-box Session List > Agent > Local > ?? - Orders Application. Make sure that the overall mapping was successful. The "??" on this example is 63, your number may be different.

    Operator Orders screen
  9. Back on the Designer Navigator tab, right-click Orders Application, and select Changed Data Capture > Start Journal.

    CDC Start Journal

    This starts a session that starts the journalizing environment. This is where the OGG CAPture and DELivery processes and parameter files are actually run. Confirm the Run and Information pop-ups as you did in the previous step 7.

  10. Go to the Operator Navigator tab, and click Refresh circular arrows. Expand plus-in-box Session List > Agent > Local > ?? - Orders Application. Make sure that the overall mapping was successful. The "??" on this example is 64, your number may be different.

    Operator Orders Application

    The warnings yellow ! you may see are the tasks that were already completed in the previous step 8. For example, the Operator is telling you on line 5 that you cannot "create" a subscribers table because there already is one. You can ignore all of the warnings here.

  11. Depending on how you have your preferences set, you may or may not see a change in the icon for the datastore. If you want to see the icon indicating CDC activity, go to the main (top) tool bar and click Tools > Preferences, then expand plus-in-box ODI > User Interface > Designer. Select Show the CDC Modifications in the tree.

    Preferences screen

    Click to continue.

  12. If you go back to the Designer tab, and expand plus-in-box Models > ODI_DEMO > Orders Application, you may see a very tiny change on the icon: a yellow clock face.

    Normal CDC icon

    You can see the clock better when it is enlarged to four times its normal size:

    Zoomed CDC icon

    If the clock is yellow, that indicates waiting; a green clock indicates something else.

ODI CDC is now configured and started.

5.2 Configure ODI Mappings

If you are using the pre-configured VM, you still need to do this whole section. It is mostly just looking at parameters.

  1. Go to the Designer Navigator tab, and expand plus-in-box Projects > Sync Data > Mappings, then open (double-click) Load TRG_CUSTOMER. Select OGG_CUSTOMER and notice that the Properties > Journalizing filter is for the subscriber you configured earlier: ODIDEMO.

    Load TRG_CUSTOMER Mapping Journalizing screen

    Note that OGG_CUSTOMER used in this Mapping is coming from the Orders Applications source model. It is the actual source table and not the replicated copy used by OGG (located in the Sales Administration model). ODI will transparently know which table to use based on the Journalizing settings of the Mapping.

  2. Click the Physical tab. Click Trickle Feed to display the incremental load Physical Design.

    Mapping Physical Trickle Feed screen

    Two deployment specifications have been created in this environment:

    Bulk Load:
    Does a bulk insert into TRG_CUSTOMER and was previously used to perform an initial load of the target table.
    Trickle Feed:
    Performs an incremental load of TRG_CUSTOMER using the changed data coming from OGG.
  3. Select OGG_CUSTOMER. Notice that the Properties > General > Journalized Data Only is selected.

    Mapping Physical Trickle Feed OGG_CUSTOMER screen

    Even though the mapping says to use the source model, selecting Journalized Data Only causes ODI to use the target journal of only changed records.

The mapping has the power to do a transformation. That is why OGG alone is not a complete solution, you also need ODI.

5.3 Configure ODI Packages

Since ODI is inherently a batch system, to make it do a continuous delivery of changed records requires some kind of infinite loop. The way to do that is with a package.

  1. Go to the Designer Navigator tab, and expand plus-in-box Projects > Sync Data > Packages, then open Sync Data.

    Package Sync Data

    This package will run continuously. This package will wait for new changes to be replicated by OGG and upon detection it will move and transform the replicated data from the staging table into the target table using ODI.

  2. The ODI Tool step Wait for Changes is doing the CDC detection using OdiWaitForLogData. It is waiting for some changed records to be published by OGG.

    Wait For Changes step

    Parameters of Note:

    • Global Row Count=1 says to only wait for one row to be changed before proceeding to the next step (i.e., a "micro-batch").
    • Polling Interval=1000 milliseconds, i.e., 1 second (basically near-real-time).
    • Logical Schema=ODI_DEMO_TRG and Subscriber=ODIDEMO match previous configuration values.

  3. Once the detection of one changed row is successful, the next package step Extend and Lock will logically lock the records that will be moved for your ODIDEMO subscriber. "Locking" is what makes this a Consistent Journalizing set versus a Simple set.

    Extend Lock step

    Parameters of Note:

    • Subscribers=ODIDEMO match previous configuration values.
    • Consumption=Extend, Lock. This second step does the first two Consumption options; the fourth step does the last two Consumption options.

  4. The Mapping Load TRG_CUSTOMER will load the changed data using the Trickle Feed physical design and the ODIDEMO Subscriber

    Load TRG_CUSTOMER step

    It would be a good practice to have an unsuccessful path ("ko" red arrow) to trap possible errors.

  5. This is the opposite of package step 2, "Extend and Lock."

    Purge Unlock step

    Parameters of Note:

    • Subscribers=ODIDEMO match previous configuration values.
    • Consumption=Purge, Unlock. The second step does the first two Consumption options; this fourth step does the last two Consumption options.

  6. The Package ends with a step executing a Scenario, the same scenario, recursively.

    Restart SYNC_DATA step

    It allows essentially looping through the same Package creating a new Session for every execution. This is a best practice rather than creating the loop directly in the Package as this allows you to better control the overall execution.

  7. Go to the Designer Navigator tab, and expand plus-in-box Projects > Sync Data > Packages, then select Sync Data. Click Run green rt-arrow in the top menu bar to run the package to move the CDC journaling data to the target table.

    Run Package screen

    Click on the Run panel. Click on the Information panel to continue.

  8. Go to the Operator Navigator tab, click Refresh circular arrows. Expand plus-in-box Session List > Agent > Local > ?? - Sync Data. Make sure that the package is running/waiting (green arrow green rt-arrow). The "??" on this example is 65, your number may be different.

    Operator Package screen

    Since it is a continuous loop, it is not "finished" with this session.

The ODI package is now configured and running in an infinite loop, waiting for records to deliver.

6. Test Everything

Now all the pieces are in place. Check what the ODI and OGG status looks like before anything has changed, then start changing data, and observe what changes.

6.1 Check BEFORE views of OGG processes and the tables

  1. Make sure the OGG Source Extract (CAPture) and Data Pump (DELivery) are created and Status=RUNNING.

    OGG Source
    
    GGSCI (source) > Info All 
    
    Program     Status      Group       Lag at Chkpt  Time Since Chkpt
    MANAGER     RUNNING                                           
    JAGENT      RUNNING                                           
    EXTRACT     RUNNING     CAP         00:00:00      00:00:00    
    EXTRACT     RUNNING     DELP        00:00:00      00:00:05    
    
    GGSCI (source) >
                                                                                    
    

    These were created by ODI. If you are curious, you can do:
    GGSCI > View Param CAP
    GGSCI > View Param DELP
    to see what was created.

  2. Make sure the OGG Target Replicat (DELivery) is created and Status=RUNNING.

    OGG Target
    
    GGSCI (target) > Info All 
    
    Program     Status      Group       Lag at Chkpt  Time Since Chkpt
    MANAGER     RUNNING                                           
    JAGENT      RUNNING                                           
    REPLICAT    RUNNING     DEL1        00:00:00      00:00:01    
    
    GGSCI (target) >
                                                                                    
    
  3. You can verify the contents of the tables with SQL*Plus, SQL Developer, or the Demo Client.

    Demo Client Before

    Note that customer 104 has a first name of Joe. It says so in all three tables.

Now you have seen what the processes and data looks like before anything has changed.

6.2 Do DML on source data

Do inserts, updates, and deletes on the OGG_ODI_DEMO_SRC.OGG_CUSTOMER source data, and watch it propagate through the system.

  1. Change the first name of customer 104 to Harry.

    Demo CLient Source

    You can change the data with SQL*Plus, SQL Developer, or the Demo Client. You can change lots of values if you wish.

  2. Nothing to do here, but watch carefully because it changes quickly!

    Demo Client Staging

    Now the Staging says Harry.

  3. Nothing to do here, but watch carefully because it changes quickly!

    Demo Client Target

    Now the Target says Harry.

The changes have replicated through OGG and then ODI CDC.

6.3 Check OGG processes

Sometimes DML breaks the OGG processes if they were mis-configured. Check thier Status.

  1. Make sure the OGG Source is still running.

    OGG Source
    
    GGSCI (source) > ! 
    info all
    
    Program     Status      Group       Lag at Chkpt  Time Since Chkpt
    MANAGER     RUNNING                                           
    JAGENT      RUNNING                                           
    EXTRACT     RUNNING     CAP         00:00:00      00:00:00    
    EXTRACT     RUNNING     DELP        00:00:00      00:00:06    
    
    GGSCI (ODIGettingStarted) 12> Stats cap
    
    Sending STATS request to EXTRACT CAP ...
    
    Start of Statistics at 2014-07-29 14:18:59.
    
    Output to /home/oracle/Oracle/Middleware/OGG_Source/dirdat/oc:
    
    Extracting from OGG_ODI_DEMO_SRC.OGG_CUSTOMER to OGG_ODI_DEMO_SRC.OGG_CUSTOMER:
    
    *** Total statistics since 2014-07-29 14:00:52 ***
    	Total inserts                   	           0.00
    	Total updates                   	           3.00
    	Total deletes                   	           0.00
    	Total discards                  	           0.00
    	Total operations                	           3.00
    
     (...many lines omitted for clarity...)
    
    GGSCI (source) >
                                                                                    
    

    Updates of first name Joe to Harry is reflected in the statistics.

  2. Make sure the OGG Target is still running.

    OGG Target
    
    GGSCI (target) > !   
    info all
    
    Program     Status      Group       Lag at Chkpt  Time Since Chkpt
    MANAGER     RUNNING                                           
    JAGENT      RUNNING                                           
    REPLICAT    RUNNING     DEL1        00:00:00      00:00:07    
    
    GGSCI (ODIGettingStarted) 8> Stats del1
    
    Sending STATS request to REPLICAT DEL1 ...
    
    Start of Statistics at 2014-07-29 14:19:32.
    
    Replicating from OGG_ODI_DEMO_SRC.OGG_CUSTOMER to ODI_DEMO.OGG_CUSTOMER:
    
    *** Total statistics since 2014-07-29 14:00:58 ***
    	Total inserts                   	           0.00
    	Total updates                   	           3.00
    	Total deletes                   	           0.00
    	Total discards                  	           0.00
    	Total operations                	           3.00
    
     (...many lines omitted for clarity...)
    
    GGSCI (target) >
                                                                                    
    

    Even though the ODI CDC creates many sessions (micro-batches of 1 record each), OGG is just one big session.

The OGG processes are still running, waiting for more changes.

6.4 Check AFTER views of the tables

  1. Note that EACH row changed in OGG_CUSTOMER creates a separate session (this behavior can be changed). The current session is always running/waiting, the previous sessions are completed.

    Operator Sync_Data screen

    You can see the five steps (numbered 0-4) of the SYNC_DATA package for each session.

  2. If you want, you can check the OGG reports:

    OGG Source
    
    GGSCI (source) > View Report CAP 
    
    ***********************************************************************
                     Oracle GoldenGate Capture for Oracle
     Version 12.1.2.0.0 17185003 OGGCORE_12.1.2.0.0_PLATFORMS_130924.1316_FBO
       Linux, x64, 64bit (optimized), Oracle 11g on Sep 25 2013 00:44:16
     
    Copyright (C) 1995, 2013, Oracle and/or its affiliates. All rights reserved.
    
                        Starting at 2014-07-28 12:04:06
    ***********************************************************************
    
    Operating System Version:
    Linux
    Version #1 SMP Fri Feb 22 18:16:18 PST 2013, Release 2.6.39-400.17.1.el6uek.x86_64
    Node: ODIGettingStarted
    Machine: x86_64
                             soft limit   hard limit
    Address Space Size   :    unlimited    unlimited
    Heap Size            :    unlimited    unlimited
    File Size            :    unlimited    unlimited
    CPU Time             :    unlimited    unlimited
    
    Process id: 22568
    
    Description: 
    
    ***********************************************************************
    **            Running with the following parameters                  **
    ***********************************************************************
    
     (...many lines omitted for clarity...)
    
    GGSCI (source) >
                                                                                    
    

    The report is incomplete (missing final statistics) until the CAP process is stopped.

  3. Go to the Designer Navigator tab, and expand plus-in-box Models > ODI_DEMO > Orders Application. Right-click OGG_CUSTOMER and select Changed Data Capture > Journal Data.

    Empty Journal Data

    This is not very interesting because no data shows up at this time! Had there not been a consumer, then the Journal would have the three prepended fields of Journal Flag (Insert/Update/Delete), Date, and Subscriber, then the full row of new data for the table being captured. As it is, the data is in this journal for less than a second before being consumed.

  4. If you want to inspect the data with SQL*Plus, do the following queries:

    E-LT Source (OGG Source)
    
    [myuser@myhost ~]$ sqlplus system/oracle 
    SQL*Plus: Release xx.x.x.x.x Production on Mon dd hh:mm:ss yyyy
    
    SQL_SOURCE > select custid, last_name, first_name
     from OGG_ODI_DEMO_SRC.OGG_CUSTOMER where custid=104; 
    
        CUSTID LAST_NAME		FIRST_NAME
    ---------- -------------------- --------------------
           104 Larson		Harry
                                                                                    
    

    The above is for the source table.

    E-LT Staging (OGG Target, ODI Source)
    
    [myuser@myhost ~]$ sqlplus system/oracle 
    SQL*Plus: Release xx.x.x.x.x Production on Mon dd hh:mm:ss yyyy
    
    SQL_STAGING > select custid, last_name, first_name
     from ODI_DEMO.OGG_CUSTOMER where custid=104; 
    
        CUSTID LAST_NAME		FIRST_NAME
    ---------- -------------------- --------------------
           104 Larson		Harry
                                                                                    
    

    The above is for the staging table.

    E-LT Target (ODI Target)
    
    [myuser@myhost ~]$ sqlplus system/oracle 
    SQL*Plus: Release xx.x.x.x.x Production on Mon dd hh:mm:ss yyyy
    
    SQL_TARGET > select custid, last_name, first_name
     from ODI_DEMO.TRG_CUSTOMER where custid=104; 
    
        CUSTID LAST_NAME		FIRST_NAME
    ---------- -------------------- --------------------
           104 Larson		Harry
                                                                                    
    

    The above is for the target table. All three should be the same, with a first name of Harry.

If the ODI side seems inefficient, you can always change the batch size to be increased from the current value of 1 to something larger, for example, 10.

7. Cleanup

At this point the OGG replication and the ODI CDC will continue to run/wait indefinitely (barring any error conditions). If you ever wish to stop it gracefully, perform the following steps:

7.1 Cleanup ODI

  1. Go to the Operator Navigator tab, click Refresh circular arrows. Expand plus-in-box Session List > Agent > Local. Right-click the top-most ?? - Sync Data. Make sure that the package is running/waiting with a green arrow green rt-arrow. (The "??" on this example is 68, your number may be different.) Click Stop Immediate.

    Operator Stop Immediate screen

    This stops the package abruptly, breaking out of the infinite loop.

    Stop Session confirmation

    Click to continue. It will show the package session as failing red circle X. That is normal in this kind of a stop.

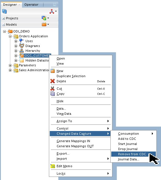
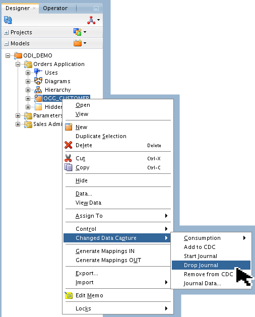
  2. You do not have to remove the objects from CDC, at this point they are stopped. if you did want to completely clean up, then you go through the same steps to remove from CDC as you did to add it, only in reverse order. The order is important. You can do it at the datastore level or the model level. For the datastore: First drop the journal.

    Datastore Drop Journal

    This causes a session to start. Confirm in the usual way.

  3. Optionally you could have dropped the journals for all datastores in the model. Same process as for a datastore, only one level up.

    Model Drop Journal

    This causes a session to start. Confirm in the usual way.

  4. Like the journal, you can remove an object from CDC at the datastore level or at the model level. For the datastore, remove it from the CDC.

    Datastore Remove CDC

    The question prompts you, "Are you sure?"

    Are You Sure?

    Click to continue.

  5. Alternatively, you could have removed all datastores from CDC at the model level. Same process as for a datastore, only one level up.

    Model Remove CDC

    The question prompts you, "Are you sure?"

    Are You Sure?

    Click to continue.

All objects have been removed from CDC. The tiny yellow clock icon should have been removed as well from the OGG_CUSTOMER label in the Models list.

7.2 Cleanup OGG

Removing the models from the CDC on ODI will cause the OGG extract, datapump, and replicat processes to be stopped and removed. There is nothing more you need to do manually.

  1. On the OGG source, note that the extract and datapump processes are stopped and removed (unregistered), but the parameter files persist. The manager and agents are left running.

    OGG Source
    
    GGSCI (source) > Info All 
    
    Program     Status      Group       Lag at Chkpt  Time Since Chkpt
    MANAGER     RUNNING                                           
    JAGENT      RUNNING 
    
    GGSCI (source) > View Param cap 
    
    extract CAP
    userid ODI_STAGING, password oracle
    exttrail /home/oracle/Oracle/Middleware/OGG_Source/dirdat/oc
    
    TABLE OGG_ODI_DEMO_SRC.OGG_CUSTOMER;
    
    GGSCI (source) >                                                                                
    

    Note that the password is in clear text. You may want to change that to an alias if you have OGG version 12.1.2 or higher.

  2. On the OGG target, note that the replicat process is stopped and removed (unregistered), but the parameter file persists.

    OGG Target
    
    GGSCI (target) > Info All 
    
    Program     Status      Group       Lag at Chkpt  Time Since Chkpt
    MANAGER     RUNNING                                           
    JAGENT      RUNNING 
    
    GGSCI (target) > View Param del1 
    
    replicat DEL1
    userid ODI_STAGING,  password oracle
    discardfile , purge
    sourcedefs /home/oracle/Oracle/Middleware/OGG_Target/dirdef/CAP.def
    
    map OGG_ODI_DEMO_SRC.OGG_CUSTOMER, TARGET ODI_DEMO.OGG_CUSTOMER, KEYCOLS (CUSTID);
    
    map OGG_ODI_DEMO_SRC.OGG_CUSTOMER, target ODI_STAGING.J$OGG_CUSTOMER, KEYCOLS (CUSTID, WINDOW_ID),  INSERTAL
    LRECORDS, OVERRIDEDUPS,
    COLMAP (
    CUSTID = CUSTID,
    
    WINDOW_ID = @STRCAT(@GETENV('RECORD', 'FILESEQNO'), @STRNUM(@GETENV('RECORD', 'FILERBA'), RIGHTZERO, 10))
    );
    
    GGSCI (target) >                                                                                
    

    Note that the password is in clear text. You may want to change that to an alias if you have OGG version 12.1.2 or higher.

It might be a good idea to View Report CAP (the completed report) just to make sure that nothing unusual is in there.

Summary

Following the business scenario posed in the Introduction section, you had three databases (actually one database with three schemas): a source, staging, and target database being used for E-LT. OGG was used to make an exact replicate of the OGG_CUSTOMER table, from schema OGG_ODI_DEMO_SRC on the source to schema ODI_DEMO on the staging database. Then ODI was used to make a transformation from OGG_CUSTOMER table to TRG_CUSTOMER table, changing some columns on the fly. ODI was copying only changed (inserted, updated, or deleted) rows in micro-batches of 1 every 1 second.

In this tutorial, you learned to:

  • Prepare an Oracle Database for ODI and OGG replication
  • Prepare ODI for CDC
  • Prepare OGG for replication
  • Start, Monitor, Stop ODI and OGG integration

Resources

Here is a list of conceptual or procedural Help topics relevant to this tutorial:

  • ODI 12c full Documentation online (includes past versions).
  • ODI 12c and OGG Integration Documentation .
  • ODI 12c and OGG Webcast, specifically Integration.
  • Specific courses where ODI is discussed in detail:
    • [D82167GC10] "Oracle Data Integrator 12c: Integration and Administration"
    • [D82171GC10] "Oracle Data Integrator 12c: New Features"
    • [DxxxxxGC10] "Oracle Data Integrator 12c: Advanced Integration and Development"
    • [D78191GC10] "Oracle Data Integrator 11g: Advanced Integration and Development"
  • Specific courses where OGG is discussed in detail:
    • [D84357GC10] "Oracle GoldenGate 12c: Fundamentals for Oracle"
    • [D76689GC10] "Oracle GoldenGate 11g: Advanced Configuration for Oracle"
  • External Web sites for related information: A-Team Blogs
  • To learn more about ODI and OGG, refer to additional OBEs in the free Oracle Learning Library:
    • A long list of ODI general OBEs here.
    • Here is the same ODI+OGG tutorial but for ODI 11g.

Credits

  • Lead Curriculum Developer: Steve Friedberg
  • Other Contributors: Julien Testut, Product Manager; Alex Kotopoulis, Product Manager, Tom Mangiacapre.

To navigate this Oracle by Example tutorial, note the following:

Topic List:
Click a topic to navigate to that section.
Expand All Topics:
Click the button to show or hide the details for the sections. By default, all topics are collapsed.
Hide All Images:
Click the button to show or hide the screenshots. By default, all images are displayed.
Print:
Click the button to print the content. The content that is currently displayed or hidden is printed.

To navigate to a particular section in this tutorial, select the topic from the list.