- Revision History
- Overview
- Pre-Update and Post-Update Tasks
- Optional Uptake of New Features (Opt In)
- Feature Summary
- Supply Chain Orchestration
- Collaboration Messaging Framework
- Inventory Management
-
- Inventory Management
-
- Process REST-Based Pick Confirm Transactions Efficiently for High Volumes
- Process REST-Based Inventory Transactions Efficiently for High-Volume Requests
- Use Query By Example to Search Item Categories When Defining a Cycle Count
- View Improved Adjustment Value in Physical and Cycle Counts
- Exclude Unreleased and Completed Maintenance Work Order Demand from Min-Max Planning
- Selected Inventory Management Bug Fixes in This Update
- Redwood Experience
-
- Shipping
- Receiving
- Cost Management
-
- Absorb This Level Component Item Overheads in Plant Overheads
- Upload Standard Overhead Rates Using REST Service
- Include Material Overheads in Maintenance Expense
- Use the Enhanced Standard Cost Reporting for Supply Chain Cost Rollup
- Use the Enhanced Inventory Valuation Page to Include Operational View of Inventory Value at the Inventory Organization and Subinventory Level
-
- Fiscal Document Capture
- Controlled Availability Features
- Inventory Management
- IMPORTANT Actions and Considerations
Update 24A
Revision History
This document will continue to evolve as existing sections change and new information is added. All updates appear in the following table:
| Date | Module | Feature | Notes |
|---|---|---|---|
| 23 FEB 2024 | Cost Management | Use the Enhanced Inventory Valuation Page to Include Operational View of Inventory Value at the Inventory Organization and Subinventory Level | Updated document. Added a feature that was backported in the February monthly maintenance pack. |
| 01 DEC 2023 | Created initial document. |
Overview
HAVE AN IDEA?
We’re here and we’re listening. If you have a suggestion on how to make our cloud services even better then go ahead and tell us. There are several ways to submit your ideas, for example, through the Ideas Lab on Oracle Customer Connect. Wherever you see this icon after the feature name it means we delivered one of your ideas.
GIVE US FEEDBACK
We welcome your comments and suggestions to improve the content. Please send us your feedback at oracle_fusion_applications_help_ww_grp@oracle.com.
DISCLAIMER
The information contained in this document may include statements about Oracle’s product development plans. Many factors can materially affect Oracle’s product development plans and the nature and timing of future product releases. Accordingly, this Information is provided to you solely for information only, is not a commitment to deliver any material, code, or functionality, and should not be relied upon in making purchasing decisions. The development, release, and timing of any features or functionality described remains at the sole discretion of Oracle.
This information may not be incorporated into any contractual agreement with Oracle or its subsidiaries or affiliates. Oracle specifically disclaims any liability with respect to this information. Refer to the Legal Notices and Terms of Use for further information.
Pre-Update and Post-Update Tasks
Depending on the features you're using in your Cloud applications, you may be required to perform certain steps immediately before or after your quarterly update. For details of these pre-update and post-update steps and the product areas that are affected, refer to Oracle Fusion Cloud SCM: Performing Your Quarterly Update (doc ID 2337485.1) on My Oracle Support.
Optional Uptake of New Features (Opt In)
Oracle Cloud Applications delivers new updates every quarter. This means every three months you'll receive new functionality to help you efficiently and effectively manage your business. Some features are delivered Enabled meaning they are immediately available to end users. Other features are delivered Disabled meaning you have to take action to make available. Features delivered Disabled can be activated for end users by stepping through the following instructions using the following privileges:
- Review Applications Offering (ASM_REVIEW_APPLICATIONS_OFFERINGS_PRIV)
- Configure Oracle Fusion Applications Offering (ASM_CONFIGURE_OFFERING_PRIV)
Here’s how you opt in to new features:
- Click Navigator > My Enterprise > New Features.
- On the Features Overview page, select your offering to review new features specific to it. Or, you can leave the default selection All Enabled Offerings to review new features for all offerings.
- On the New Features tab, review the new features and check the opt-in status of the feature in the Enabled column. If a feature has already been enabled, you will see a check mark. Otherwise, you will see an icon to enable the feature.
- Click the icon in the Enabled column and complete the steps to enable the feature.
In some cases, you might want to opt in to a feature that's not listed in the New Features work area. Here's how to opt in:
- Click Navigator > My Enterprise > Offerings.
- On the Offerings page, select your offering, and then click Opt In Features.
- On the Opt In page, click the Edit Features (pencil) icon for the offering, or for the functional area that includes your feature.
- On the Edit Features page, complete the steps to enable the feature.
For more information and detailed instructions on opting in to new features for your offering, see Configure Offerings.
Opt In Expiration
Occasionally, features delivered Disabled via Opt In may be enabled automatically in a future update. This is known as an Opt In Expiration. If your cloud service has any Opt In Expirations you will see a related tab in this document. Click on that tab to see when the feature was originally delivered Disabled, and when the Opt In will expire, potentially automatically enabling the feature. You can also click here to see features with Opt In Expirations across all Oracle Cloud Applications.
Feature Summary
Column Definitions:
Report = New or modified, Oracle-delivered, ready to run reports.
UI or Process-Based: Small Scale = These UI or process-based features are typically comprised of minor field, validation, or program changes. Therefore, the potential impact to users is minimal.
UI or Process-Based: Larger Scale* = These UI or process-based features have more complex designs. Therefore, the potential impact to users is higher.
Features Delivered Disabled = Action is needed BEFORE these features can be used by END USERS. These features are delivered disabled and you choose if and when to enable them. For example, a) new or expanded BI subject areas need to first be incorporated into reports, b) Integration is required to utilize new web services, or c) features must be assigned to user roles before they can be accessed.
Supply Chain Orchestration
Supply Chain Orchestration
Improve Processing After Supply Chain Orchestration Updates Supply or Demand
Manually reduce or cancel the quantity that remains open on a transfer order or purchase order even when only part of the supply is available. Reduce the errors that might come up when you make these adjustments. Let Oracle Order Management know when Oracle Inventory Management closes a transfer order that's within the shipment tolerance but under the quantity that you requested. Use this functionality in your back-to-back flows.
Manage the response that you get from your fulfillment systems when Oracle Supply Chain Orchestration closes one transfer order but the supply order has other transfer orders that remain open. Use this functionality with your internal material transfers when you might have more than one transfer line in a single supply order.
Reduce errors and user interaction when changes are required to supply or demand.
Steps to Enable
Use the Opt In UI to enable this feature. For instructions, refer to the Optional Uptake of New Features section of this document.
Offering: Manufacturing and Supply Chain Materials Management No Longer Optional From: Update 24B
Key Resources
Access Requirements
The feature is available to any privilege that can create and submit a sales order.
Users who are assigned a configured job role that contains these privileges can access this feature:
- Initiate Order (FOM_CREATE_ORDER_PRIV)
- Submit Order (FOM_SUBMIT_ORDER_PRIV)
Users who are assigned a configured job role that contains these privileges and can create a supply order in the Supply Orchestration work area can access other parts of this feature.
- Create Supply Request (DOS_CREATE_SUPPLY_REQUEST)
- View Supply Line Details (DOS_VIEW_SUPPLY_LINE_DETAILS)
Add Postprocessing Days When You Modify Ship Dates in Your Back-to-Back Flows
Add postprocessing days to the supply's requested delivery date when you modify the sales order's scheduled ship date. Use this feature to help you reliably meet that ship date in your back-to-back flow.
Here's how it works:
- You update the sales order's scheduled ship date, then submit the sales order for scheduling and fulfillment.
- Oracle Global Order Promising calculates the scheduled ship date and updates the sales order. Promising adds the postprocessing days to the scheduled ship date because the shipping warehouse will need them when the item arrives at the warehouse.
- Oracle Order Management sends the update on the requested delivery date to Oracle Supply Chain Orchestration. The requested delivery date includes the postprocessing days.
- Promising subtracts the postprocessing days from the scheduled ship date to calculate the recommended requested delivery date that it sends to Supply Chain Orchestration so Supply Chain Orchestration can make the supply available in the warehouse. The warehouse manager can then do the postprocessing activities before shipping the item to the customer. For example, if the scheduled ship date is November 30, and if the postprocessing days is 5, then Promising will recommend November 25 as the requested delivery date.
- Supply Chain Orchestration picks the requested delivery date from Global Order Promising's recommendation, then sends an update to your downstream application, such as Oracle Manufacturing.
Steps to Enable
Use the Opt In UI to enable this feature. For instructions, refer to the Optional Uptake of New Features section of this document.
Offering: Manufacturing and Supply Chain Materials Management No Longer Optional From: Update 24C
Key Resources
Access Requirements
Users who are assigned a configured job role that contains these privileges can access this feature:
- Process Supply Order Interface (DOS_PROCESS_SUPPLY_ORDER_INTERFACE_PRIV)
- View Supply Orders (DOS_VIEW_SUPPLY_ORDERS_PRIV)
- Manage Supply Request Exceptions (DOS_MANAGE_SUPPLY_REQUEST_EXCEPTIONS_PRIV)
- View Supply Order Exceptions and Status (DOS_VIEW_SUPPLY_ORDER_EXCEPTIONS_AND_STATUS_PRIV)
These privileges were available prior to this update.
Collaboration Messaging Framework
Collaboration Messaging Framework
Exchange B2B Messages with Your Trading Partners Using GHX Marketplace
A new predefined service provider, GHX, is available for your electronic healthcare B2B messaging needs. If you subscribe to GHX’s services, you can connect to the GHX supply chain network and exchange B2B messages with your trading partners.
GHX's messages and endpoints are predefined, and a new simplified process is provided to streamline the B2B setup in the Collaboration Messaging work area.
Steps to Enable
At a high level, to set up the predefined GHX service provider:
- Configure GHX to exchange messages with your trading partners.
- Create trading partners.
- Associate the trading partners with your suppliers and select the documents you want to exchange.
These steps are detailed in the Configuring and Managing B2B Messaging for Oracle Fusion Cloud SCM guide.
Configure GHX to Exchange Messages with Your Trading Partners
- Select Manage Collaboration Messaging Service Providers from the Tasks panel tab, search for the GHX service provider, and select Actions > Edit.
The overview tab displays the following GHX details:
- Connection type that's configured.
- Check box to indicate whether credentials are configured.
- Number of trading partners configured for GHX.
- Number of trading partners with override message definitions.
- Number of suppliers set up with GHX as the service provider.

Service Provider Overview
- Select Actions > Manage Delivery Settings to configure the settings for outbound message delivery.
-
-
Select Test or Production from the Outbound Delivery Connection Type drop-down list to reflect the environment you're setting up.
-
Enter the username and password provided by GHX for sending messages to their network in the Service Provider User Name and Password fields.
-
You can modify the outbound purchase order message to email POs to suppliers conditionally, for example, bill-only orders. The email address for these POs is provided in the payload. You can enter an email address in the Recipient Email ID field to use if an email address isn't found in the payload.
-
If some POs are being emailed to a supplier who doesn’t accept specific file extensions as attachments, you can specify a File Extension. After the supplier receives the file, they can rename the extension.
-
By default, the file is zipped when a PO is being sent to a supplier by email. Select the Transmit the PO PDF as an unzipped file when it’s the only attachment check box if you want to send the PO as a PDF file when it's the only attachment.
-

Manage Delivery Settings
- Select the Outbound Message Setup tab to activate the outbound purchase order message, GHX-OAGIS-10.1-Purchase-Order-Collaboration-Message-Out.
The PO message will be sent as an XML message using the web service delivery method by default. Alternatively, you can conditionally send the PO as a PDF file via email to some suppliers by modifying the XSL associated with this message definition. For example, this can be done when sending bill-only orders.

Outbound Message Setup
- Select the Inbound Message Setup tab to activate the messages you plan to use. There are three messages available:
- GHX-OracleB2B-1.0-Purchase-Order-Acknowledgment-In-V2
- GHX-OAGIS-10.1-Invoice-Collaboration-Message-In
- GHX-OAGIS-10.1-Shipment-Collaboration-Message-In-V2

Inbound Message Setup
Create Trading Partners
After completing the service provider setup, create your trading partners.
- Select Manage B2B Trading Partners on the Tasks panel tab.
- On the Manage B2B Trading Partners page, select Actions > Create, and add your trading partners.
- Select GHX as the service provider.

Create a Trading Partner
Associate Trading Partners with Your Suppliers
Next, associate the trading partners with your suppliers and select the documents you plan to exchange.
- Select Manage Supplier B2B Configuration on the Tasks panel tab and search for your suppliers.
- Select a supplier and then select Edit Supplier B2B Configuration.
- On the Edit Supplier B2B Configuration page, select the Trading Partner Assignment tab and click Actions > Add Row to add a trading partner and the GHX service provider.

Supplier Trading Partner Assignment
- On the Edit Supplier B2B Configuration page, select the Document Setup tab and add the documents you want to exchange with the selected supplier.

Supplier Document Setup
Tips And Considerations
- If you want to conditionally send POs to suppliers, i.e., for bill-only orders, refer to the Configuring and Managing B2B Messaging for Oracle Fusion Cloud SCM guide for details about modifying the XSL.
- Make sure you provide the email address in the PO payload for sending orders by email. The Recipient Email ID XPath associated with the message definition for GHX-OAGIS-10.1-Purchase-Order-Collaboration-Message-Out determines its location within the payload.
Key Resources
- Refer to the Configuring and Managing B2B Messaging for Oracle Fusion Cloud SCM guide on the Oracle Help Center.
Access Requirements
Users who are assigned a configured job role that contains these privileges can access this feature:
- Manage B2B Supplier Trading Partners (CMK_B2B_SUPPLIER_TRADING_PARTNERS_PRIV)
- Manage B2B Trading Partners (CMK_B2B_TRADING_PARTNERS_PRIV)
- Manage Service Provider (CMK_MANAGE_SERVICE_PROVIDER_PRIV)
These privileges were available prior to this update.
Connect with Your Trading Partners using SPS Commerce Fulfillment for Oracle Cloud
A new predefined service provider, SPS Commerce, is available for your order-to-cash electronic messaging needs. If you subscribe to SPS Commerce services, you can connect with your trading partners and exchange messages using SPS Commerce fulfillment for Oracle Fusion Cloud.
SPS Commerce messages and endpoints are predefined, and a new simplified process is provided to streamline the B2B setup in the Collaboration Messaging work area.
Steps to Enable
At a high level, to set up the predefined SPS Commerce service provider:
- Configure SPS Commerce to exchange messages with your trading partners.
- Create trading partners.
- Associate the trading partners with your customers and select the documents you want to exchange.
These steps are detailed in the Configuring and Managing B2B Messaging for Oracle Fusion Cloud SCM guide.
Configure SPS Commerce to Exchange Messages with Your Trading Partners
- Select Manage Collaboration Messaging Service Providers from the Tasks panel tab, search for the SPS Commerce service provider, and select Actions > Edit.
The overview tab displays the following SPS Commerce details:
- Connection type that is configured, Test or Production.
- Check box to indicate whether credentials are configured.
- Number of trading partners configured for SPS Commerce.
- Number of trading partners with override message definitions.
- Number of customers set up with SPS Commerce as the service provider.

Service Provider Overview
- Select Actions > Manage Delivery Settings to configure the settings for outbound message delivery.
-
- Select Test or Production in the Outbound Delivery Connection Type drop-down list to reflect the environment you're setting up.
-
- Enter the username and password provided by SPS Commerce for sending messages to their network in the Service Provider User Name and Password fields.

Manage Delivery Settings
- Select the Outbound Message Setup tab to activate these outbound messages:
- Purchase Order Acknowledgment
- Advance Shipment Notice
- Invoice

Outbound Message Setup
- Select the Inbound Message Setup tab to activate the inbound PO.

Inbound Message Setup
Create Trading Partners
After completing the service provider setup, create your trading partners.
- Select Manage B2B Trading Partners on the Tasks panel tab.
- On the Manage B2B Trading Partners page, select Actions > Create, and add your trading partners.
- Select SPS Commerce as the service provider.

Create a Trading Partner
Associate Trading Partners with Your Customers
Next, associate the trading partners with your customers and select the documents you plan to exchange.
- Select Manage Customer B2B Configuration on the Tasks panel tab, and search for your customers.
- Select a customer and then select Edit Collaboration Configuration.
- On the Edit Customer B2B Configuration page in the Associated Service Providers section, select Actions > Add Row to add a trading partner and the SPS Commerce service provider.
- On the Collaboration Documents for Service Provider section, select Actions > Add Row. Add the following three inbound documents, and set their Association Status to Enabled.
- Purchase Order - Inbound
- Purchase Order Acknowledgment - Outbound
- Advance Ship Notice - Inbound

Customer B2B Collaboration
- To set up the outbound invoice for your customers, select Manage Customer Account B2B Configuration on the Tasks panel tab, then select Order to Cash from the Collaboration Business Process drop-down list and search for your customers.
- Select a customer and then select Edit Collaboration Configuration.
- On the Edit Customer Account B2B Configuration page in the Associated Service Providers section, select Actions > Add Row to add a trading partner and the SPS Commerce service provider.
- On the Collaboration Documents for Service Provider section, select Actions > Add Row. Add the outbound invoice document and set the Association Status to Enabled.

Customer Account B2B Collaboration
Key Resources
- Refer to the Configuring and Managing B2B Messaging for Oracle Fusion Cloud SCM guide on the Oracle Help Center.
Access Requirements
Users who are assigned a configured job role that contains these privileges can access this feature:
- Manage B2B Customer Trading Partners (CMK_B2B_CUSTOMER_TRADING_PARTNERS_PRIV)
- Manage Customer Account Collaboration Configuration (CMK_B2B_CUSTOMER_ACCOUNT_TRADING_PARTNERS_PRIV)
- Manage B2B Trading Partners (CMK_B2B_TRADING_PARTNERS_PRIV)
- Manage Service Provider (CMK_MANAGE_SERVICE_PROVIDER_PRIV)
These privileges were available prior to this update.
Support Additional Electronic Invoicing Requirements in the New UBL PEPPOL Invoice Message
A new version of the outbound invoice message definition for UBL-2.1-PEPPOL-Invoice-Out-V2 is available.
This message definition supports additional invoicing data items required for electronic invoicing in France. It includes payer details such as their address and contact information. It also includes order rounding amounts and ship-to addresses.
The details of the updated data mapping for this message are described in the Configuring and Managing B2B Messaging for Oracle Fusion Cloud SCM guide.
Steps to Enable
At a high level, to use this new message definition to send outbound invoices:
- Add the message definition as an outbound message to your trading partners.
- Associate your trading partners to your customer accounts and select the outbound invoice document.
Add the Message Definition as an Outbound Message to Your Trading Partners
- Select Manage B2B Trading Partners on the Tasks panel tab.
- On the Manage B2B Trading Partners page, search for and select your trading partner.
- Select Actions > Edit.
- On the Edit Trading Partners page, select the Outbound Collaboration Messages tab. Select Actions > Add Row.
- Select the UBL-2.1-PEPPOL-Invoice-Out-V2 message definition and set the Status to Active.

Add Outbound Message to Trading Partner
Associate Trading Partners to Customer Accounts
- To set up the outbound invoice for your customers, select Manage Customer Account B2B Configuration on the Tasks panel tab.
- Select Order to Cash from the Collaboration Business Process drop-down list and search for your customers.
- Select a customer and then select Edit Collaboration Configuration.
- On the Edit Customer Account B2B Configuration page in the Associated Service Providers section, select Actions > Add Row to add a trading partner.
- In the Collaboration Documents for Service Provider section, select Actions > Add Row.
- Add the outbound invoice document and set the Association Status to Enabled.

Customer Account Collaboration
Key Resources
- Refer to the Configuring and Managing B2B Messaging for Oracle Fusion Cloud SCM guide on the Oracle Help Center.
Access Requirements
Users who are assigned a configured job role that contains these privileges can access this feature:
- Manage Customer Account Collaboration Configuration (CMK_B2B_CUSTOMER_ACCOUNT_TRADING_PARTNERS_PRIV)
- Manage B2B Trading Partners (CMK_B2B_TRADING_PARTNERS_PRIV)
- Manage Service Provider (CMK_MANAGE_SERVICE_PROVIDER_PRIV)
These privileges were available prior to this update.
Inventory Management
Inventory Management
Process REST-Based Pick Confirm Transactions Efficiently for High Volumes
When you’re operating in high-volume environments, REST resources are one of the most effective ways to create transactions in real time. In rare instances, numerous factors can lead to reduced performance which can cause service call timeouts that result in unprocessed transactions. If these timeouts happen when using the Pick Transactions REST resource, you can now use the Process Staged Pick Transactions scheduled process to complete the transactions.

Process Staged Pick Transactions
The Process Staged Pick Transactions scheduled process provides business continuity in the rare event of a REST service failure, allowing you to continue confirming your pick transactions.
Steps to Enable
You don't need to do anything to enable this feature.
Tips And Considerations
The Process Staged Pick Transactions scheduled process is only required when receiving a REST service timeout error in the response, or when instructed after engaging with Oracle Support.
Key Resources
- Oracle Fusion Cloud SCM: Using Inventory Management guide, available on the Oracle Help Center.
- Oracle Fusion Cloud SCM: REST API for Oracle Fusion Cloud SCM guide, available on the Oracle Help Center.
Access Requirements
Users who are assigned a configured job role that contain this privilege can access this feature:
- Perform Pick Transaction by Web Service (INV_PERFORM_PICK_TRANSACTION_WEB_SERVICE_PRIV)
This privilege was available prior to this update.
Process REST-Based Inventory Transactions Efficiently for High-Volume Requests
When you’re operating in high-volume environments, REST APIs are one of the most effective ways to create a large number of transactions. One key to making sure your REST transactions process efficiently is setting the correct processing mode. Specifically, when using the Inventory Staged Transactions REST API, set the processing mode using the Transaction Mode parameter. This parameter accepts a value of Online, Concurrent, or Background.
- Online - data is inserted into the interface tables and processed synchronously.
- Concurrent - data is inserted into the interface tables and immediately processed using the Create Inventory Transaction process.
- Background - data is inserted into the interface tables, but not processed until the Manage Inventory Transaction process is run manually or during its next scheduled time.
When submitting transactions using the Online mode, numerous factors can lead to reduced performance and result in a 504 gateway timeout error, which can sometimes result in lost transaction data. To prevent this from happening, now when you use the Online transaction mode, if the process runs for too long and is at risk of a 504 gateway timeout error, the application stops processing the data, retains the data in the interface table, and returns a 408 request timeout error. Because the data is retained in the interface table, you simply need to run the Manage Inventory Transaction process to continue processing your transactions.
This feature prevents issues or errors in your integrations and ensures that transactions are completed as efficiently as possible.
Steps to Enable
You don't need to do anything to enable this feature.
Tips And Considerations
Unprocessed transactions remain in the interface tables ready to be processed in the background the next time the Inventory Transaction Manager is run. With this change, you should consider setting the transaction processing mode to Concurrent or Background for the Inventory Staged Transactions REST API.
Key Resources
- Oracle Fusion Cloud SCM: Using Inventory Management, available on the Oracle Help Center.
- Oracle Fusion Cloud SCM: Implementing Manufacturing and Supply Chain Management, available on the Oracle Help Center.
Access Requirements
Users who are assigned a configured job role that contain this privilege can access this feature.
- Manage Staged Inventory Transaction Web Service (INV_MANAGE_STAGED_INVENTORY_TRANSACTION_WEB_SERVICE_PRIV)
This privilege was available prior to this update.
Use Query By Example to Search Item Categories When Defining a Cycle Count
Defining your cycle counts using item categories helps you assign goods to counts based on a specific or common attribute. When following this approach, you specify the counts per year and positive or negative variance percentages for each category you include in the count in the Define Items in Item Categories step of the cycle count definition. If you include a large number of categories in your cycle count, it can be difficult to find the exact category you want to edit during this step. Now you can use query by example functionality to search your category names before defining or editing the counts per year and positive or negative variance percentages in the Define Items in Item Categories step of the cycle count definition.

Edit Cycle Count page
This feature makes it easier for you to create and manage your cycle count definitions when performing cycle counts by item category.
Steps to Enable
You don't need to do anything to enable this feature.
Tips And Considerations
Use Query by Example to filter by category when you include a large number of categories as part of your cycle count.
Key Resources
- Oracle Fusion Cloud SCM: Implementing Manufacturing and Supply Chain Management, available on the Oracle Help Center.
Access Requirements
Users who are assigned a configured job role that contains this privilege can access this feature:
- Manage Cycle Count (INV_MANAGE_CYCLE_COUNT_PRIV)
This privilege was available prior to this update.
View Improved Adjustment Value in Physical and Cycle Counts 
We have improved the performance of the cycle counting and physical inventory process for adjustment value calculations by using the costing enhancements introduced in the 23D Oracle Cost Management feature: Use the Enhanced Item Cost Service for Improved Performance. In addition, more accurate adjustment values will appear depending on the various valuation structures set in Cost Management.
You can view the adjustment value on these pages:
- Record Count Sequences
- Approve Count Sequences
- Approve Physical Inventory Adjustments

Record Count Sequences

Approve Count Sequences

Approve Physical Inventory Adjustments
Physical Inventory Adjustments and Cycle Count Sequence Details REST responses also show the adjustment values for the respective physical inventory adjustments and cycle count sequences.
This feature provides you improved performance and a more accurate adjustment value for your physical and cycle count variances.
Steps to Enable
You don't need to do anything to enable this feature.
Tips And Considerations
In addition, adjustment values will be enhanced in the following areas:
- Dynamic and blank tag creation
- Generate Inventory Snapshot scheduled process
- Physical Inventory Tags REST resource
- Create Count Sequences and Record Count Sequences pages
- Cycle Count Sequence Details and Cycle Count Transactions REST resources
Key Resources
- Oracle Fusion Cloud SCM: Implementing Manufacturing and Supply Chain Materials Management guide, available on the Oracle Help Center.
- What's New document for the feature Use the Enhanced Item Cost Service for Improved Performance.
Access Requirements
Users who are assigned a configured job role that contains these privileges can access this feature:
- Approve Physical Adjustment (INV_APPROVE_PHYSICAL_ADJUSTMENT_PRIV)
- Generate Physical Inventory Snapshot (INV_GENERATE_PHYSICAL_INVENTORY_SNAPSHOT_PRIV)
- Generate Physical Inventory Tag (INV_GENERATE_PHYSICAL_INVENTORY_TAG_PRIV)
- Record Physical Inventory Tags (INV_RECORD_PHYSICAL_INVENTORY_TAGS_PRIV)
- Generate Physical Inventory Snapshot (INV_GENERATE_PHYSICAL_INVENTORY_SNAPSHOT_PRIV)
- Approve Cycle Count Sequences (INV_APPROVE_CYCLE_COUNT_SEQUENCES_PRIV)
- Create Cycle Count (INV_CREATE_CYCLE_COUNT_PRIV)
- Perform Full Cycle Count (INV_PERFORM_CYCLE_COUNT_FULL_PRIV)
- Record Cycle Count Sequence (INV_RECORD_CYCLE_COUNT_SEQUENCE_PRIV)
These privileges were available prior to this update.
Exclude Unreleased and Completed Maintenance Work Order Demand from Min-Max Planning 
In many maintenance organizations, repair work orders are often created well ahead of the actual maintenance date as part of a preventative maintenance program, or they're created and not actually used because repairs weren't required at that time. Alternatively, repairs could be completed without using all components assigned on the work order because they weren't needed. Then these work orders are moved to a completed status, but not closed out immediately in case additional repairs are required after a testing period, or so vendor invoices can be assigned after repairs are completed. In these instances, min-max planning still considers the maintenance work orders in an Unreleased or Completed status as valid open demand. This can quickly cause a significant overstocking of extraneous parts. Therefore, you need a way to decide if maintenance work orders in Unreleased or Completed status should be considered as demand for min-max planning. Now you have the option to exclude unreleased or completed maintenance work order demand from the min-max planning process.

Print Min-Max Planning Report
When running the Print Min-Max Planning Report process, two new parameters are available to control the exclusion of unreleased and completed maintenance work orders. By default, these values are set to No, retaining prior functionality.
This feature provides you better control of which maintenance work orders are considered valid demands for your min-max planning process.
Steps to Enable
You don't need to do anything to enable this feature.
Key Resources
- Oracle Fusion Cloud SCM: Using Inventory Management, available on the Oracle Help Center.
Access Requirements
Users who are assigned a configured job role that contain this privilege can access this feature:
- Print Min-Max Planning Report (INV_PRINT_MIN_MAX_PLANNING_REPORT_PRIV_OBI)
This privilege was available prior to this update.
Selected Inventory Management Bug Fixes in This Update
This update includes some bug fixes that can change the way Oracle Inventory Management works. This isn't a full list of all the bug fixes in this update. This list includes the bug fixes that can cause a noticeable change in application behavior.
Prevent Updating PAR-Related Attributes for Item Subinventory While Using Subinventory Items REST Resource
Prior to this update, you were able to add PAR-related attributes for an item subinventory using the Subinventory Items REST Resource even when the associated subinventory wasn't PAR location-enabled. After this update, you can no longer add PAR-related attributes using the Subinventory Items REST resource.
Oracle reference: 35974807
Prevent Selection of Inactive Location While Defining Subinventory
Prior to this update, when defining subinventories using the Manage Subinventories and Locators page, you could select an inactive location. After this update, you can no longer select an inactive location on this page.
Oracle reference: 35974792
Prevent Entering Negative or 0 for Picking Order While Defining Subinventories and Locators
Prior to this update, the Picking Order accepted negative values when defining subinventories and locators using the Manage Subinventories and Locators page. After this update, this page no longer accepts negative values or 0. You must enter a value greater than 0.
Oracle reference: 35974771
Prevent Entering Negative Value for Count Tolerance Percentage While Using Subinventory Items and Locator Items REST Resources
Prior to this update, you could provide negative values for the Count Tolerance Percentage in the Subinventory Items and Locator Items REST resources. After this update, the two REST resources no longer accept negative values. Therefore, you must provide values greater than or equal to 0.
Oracle reference: 35974761
Steps to Enable
You don't need to do anything to enable this feature.
Redwood Experience
These features were built in Redwood, Oracle’s next-generation user experience. Redwood brings state-of-the-art, consumer-grade user experiences across devices to the sophisticated enterprise scenarios that Oracle enables.
Manage Subinventories and Locators on Redesigned Pages
Subinventories and locators represent physical locations where you store materials within your warehouse or stockroom. Maintaining various settings like material status or min-max values for your subinventories, locators, and item subinventories can be key to smooth warehouse operations. To assist in managing these settings, a new user experience is available in this update.
You may now create subinventories and locators, and associate items with subinventory and locators with improved user experience on your redesigned Redwood pages. These pages are accessible using the Configure Subinventories task from both the Inventory Management work area and the Setup and Maintenance work area. Here are some of the new pages that will help you achieve the tasks like search subinventory, create new subinventory, create new locator, and associate item with subinventory and locator:
- Subinventories
- Subinventory Details
- Locator Details
- Associate Item with Subinventory
- Associate Item with Locator
- Item Details
- Associate Locator with Item

Inventory Management Work Area and Setup and Maintenance Work Area

Subinventories

Search Subinventory

Subinventory Details
Now you can manage your subinventory, locator, item subinventory, and item locator settings using redesigned pages that provide an improved experience for managing your setups at the subinventory, locator, item subinventory, and item locator level.
Steps to Enable
Use the Opt In UI to enable this feature. For instructions, refer to the Optional Uptake of New Features section of this document.
Offering: Manufacturing and Supply Chain Materials Management No Longer Optional From: Update 24C
Tips And Considerations
- You may access the Configure Subinventories task from both the Inventory Management work area and the Setup and Maintenance work area.
- You must set up the Default Inventory Organization profile option for the user to default the organization on the new Subinventories page.
- Subinventories with no locator control won't have the locator tab enabled on the Subinventory Details page.
- You must associate an item with a subinventory before you associate the item with a locator.
- Ensure users who are responsible for associating items with subinventories or locators have data security defined for the root item class using the Manage Item Classes task in the Setup and Maintenance work area:
- Offering: Product Management
- Functional Area: Items
- Task: Manage Item Classes
The View Item Basic action must be associated with the users.
Key Resources
- Watch the Manage Subinventories and Locators on Redesigned Pages Demo.
- Oracle Fusion Cloud SCM: Using Inventory Management guide, available on the Oracle Help Center.
- Oracle Fusion Cloud SCM: Implementing Product Management guide, available on the Oracle Help Center.
Access Requirements
Users who are assigned a configured job role that contains these privileges can access this feature:
- Get Item Rest (EGP_GET_ITEM_REST_PRIV)
- Manage Inventory Status (INV_MANAGE_INVENTORY_STATUS_PRIV)
- Manage Subinventory and Locator (INV_MANAGE_SUBINVENTORY_AND_LOCATOR_PRIV)
- Manage Unit of Measure Usage (INV_MANAGE_UNIT_OF_MEASURE_USAGE_PRIV)
- View Inventory On-Hand Balance Web Service (INV_VIEW_INVENTORY_ONHAND_BALANCE_WEB_SERVICE_PRIV)
- View Subinventory and Locator List of Values by Web Service (INV_VIEW_SUBINVENTORY_LOCATOR_LOV_WEB_SERVICE_PRIV)
- View Inventory Organizations List of Values by Web Service (RCS_VIEW_INV_ORG_LOV_WEB_SERVICE_PRIV)
- View Units of Measure List of Values by Web Service (RCS_VIEW_UNITS_OF_MEASURE_LOV_WEB_SERVICE_PRIV)
These privileges were available prior to this update.
Users who are assigned a configured job role that contains this duty role can access this feature:
- Configure Subinventory Using Responsive Inventory (ORA_INV_CONFIGURE_SUBINVENTORY_PWA_DUTY)
This duty role is new in this update.
Restrict Usage of Goods Pending Recall Counts
Complying with recall notices from regulatory agencies, manufacturers, or suppliers is a time-critical event for your organization. You need to make sure the impacted goods are found and taken out of circulation as quickly as possible. However, small breaks in communication, staffing shortages, or an increased workload can all easily extend the time required to complete the process. Thus, you need a way to ensure that goods currently under recall can't be consumed by open demands until the recalled material can be identified and removed from your active fulfillment locations. Now the application can automatically contain any on-hand goods identified for recall that aren't already reserved to an open demand to prevent their accidental usage in your warehouse transactions.
As part of the recall process, the Restrict Usage of Goods Pending Recall Counts feature ensures that goods which are identified can't be consumed (they're placed on hold) until the recalled material can be counted and quarantined.
In 24A, unreserved material that's traced as part of the locate program is now placed on hold and prevented from being used to fulfill other demands.
Feature Summary
- For each count task record generated from the Locate Recalled Parts scheduled process, corresponding hold records are created. Now, the Available to Transact and Available to Reserve amounts become zero. You can view this on the Manage Item Quantities page. At this point, the items are on hold and can’t be transacted.
- Use the Holds for Recalled Items page to manage holds.
- The Release Holds functionality is only applicable for plain items.
- You can only view holds applied for lot and serial number-controlled items.
- Holds are created using a movement request under the Recall source type and the Restrict On-hand for Recall transaction type. The Manage Movement Request page displays these movement requests.
- View holds in view-only mode on the View Pending Transaction page.

Holds for Recalled Items
Use the Release Hold button to release holds on plain items for emergency usage.

Release Recall Hold
Upon clicking the Release Hold button, the Recall Release Hold side panel opens. Use the Release Hold Quantity field to enter the release quantity. The UOM field defaults to the primary UOM. This releases holds placed on the item.
You can release a hold on an item using any transaction UOM. The UOM list populates based on the UOM conversions defined for that item.

Release Hold Quantity Entry
This feature provides you more control over your recalled material and assists you in making sure that recalled material isn't incidentally used to fulfill an open demand.
Steps to Enable
Use the Opt In UI to enable this feature. For instructions, refer to the Optional Uptake of New Features section of this document.
Offering: Manufacturing and Supply Chain Materials Management
Tips And Considerations
- The Restrict Usage of Goods Pending Recall Counts feature can be enabled only when the Product Recall Management functional area is enabled.
- Holds are applicable, and the Holds for Recalled Items page is visible under the Inventory Task List only when the Restrict Usage of Goods Pending Recall Counts feature is enabled.
- If a user disables the Restrict Usage of Goods Pending Recall Counts feature when holds are present, the action on the holds can still be performed, but new holds are created.
- Users with the Review Holds for Recalled Items functional privilege can only view holds created on items. The Release Hold button is disabled for view-only users.
- The Release Holds functionality is applicable only for plain items. Users can only view the holds applied for lot and serial-controlled items. The Release Hold button is disabled for these items.
- Holds are created as part of the recall process. No user can manually recall holds.
Key Resources
- Oracle Fusion Cloud SCM: Using Inventory Management guide, available on the Oracle Help Center.
- Oracle Fusion Cloud SCM: Implementing Product Management guide, available on the Oracle Help Center.
Access Requirements
Users who are assigned a configured job role that contains these privileges can access this feature:
- Release Holds for Recalled Items (INV_RELEASE_HOLDS_FOR_RECALLED_ITEMS_PRIV)
- Review Holds for Recalled Items (INV_REVIEW_HOLDS_FOR_RECALLED_ITEMS_PRIV)
- Manage Holds for Recalled Items Data (INV_MANAGE_HOLDS_FOR_RECALLED_ITEMS_DATA)
These privileges are new in this update.
Shipping
Use Portugal Shipping Documents for Drop Ship Orders
To comply with the tax authority regulations of Portugal, you can now generate and print a unique QR code on your packing slip, bills of lading, and commercial invoice for your drop-ship orders. The QR code is printed at the bottom of the last page of the previously mentioned shipping documents.

Packing Slip
This feature allows you to maintain compliance with Portugal's tax regulations.
Steps to Enable
To enable this feature, you must complete the following setups.
Enable QR Code Feature
- In the Setup and Maintenance work area, open the Tasks panel tab and search for Manage Standard Lookups.
- On the Manage Standard Lookups page, search for the JE_ENABLE_FEATURE lookup type.
- In the JE_ENABLE_FEATURE: Lookup Codes section, click Actions > New.
- Create an entry for the PT_21B_OI_QR_CODE lookup code.
- Click Save and Close.

Manage Standard Lookups
Enable Autogenerate E-Signature on Shipping Documents Shipping Parameter
In the Setup and Maintenance work area, use the Manage Shipping Parameters task to enable the Autogenerate e-signature on shipping documents parameter.
- Offering: Manufacturing and Supply Chain Materials Management
- Functional Area: Shipping
- Task: Manage Shipping Parameters

Manage Shipping Parameters
Key Resources
- Oracle Fusion Cloud SCM: Implementing Manufacturing and Supply Chain Management guide, available on the Oracle Help Center.
- Oracle Fusion Cloud SCM: Using Shipping guide, available on the Oracle Help Center.
- Oracle Fusion Cloud Financials: Using Financials for EMEA, available on the Oracle Help Center.
- EMEA Implementation Resources (Doc ID 2576459.1).
Access Requirements
Users who are assigned a configured job role that contains these privileges can access this feature:
- Manage Shipping Parameters for Portugal (WSH_MANAGE_SHIPPING_PARAMETERS_PORTUGAL_PRIV)
- Print Shipping Reports for Portugal (WSH_PRINT_SHIPPING_REPORTS_PORTUGAL_PRIV)
These privileges were available prior to this update.
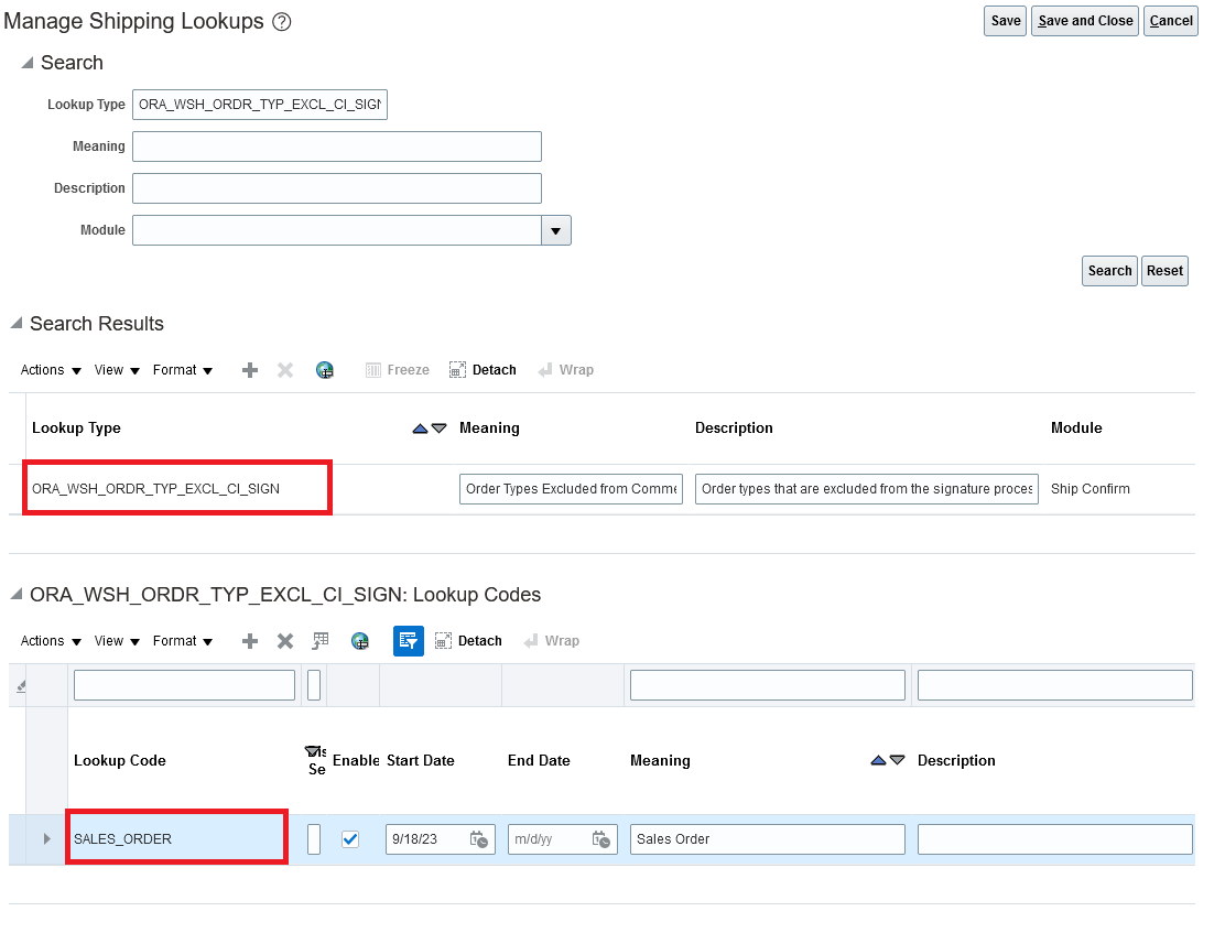
Exclude Order Types from the Portugal Shipping Document Signature Process
When generating shipping documents for your Portugal-based shipments, there might be certain order types that don't require a signature for reporting to the Portuguese tax authority. For example, when generating shipping documents for return-to-vendor shipments out of Portugal, you may only need to generate and sign the bill of lading, but not the commercial invoice or the packing slip. Now, you can control exactly which shipping documents are included in the Portugal signature process for reporting to the Portuguese tax authority using the lookups:
- ORA_WSH_ORDR_TYP_EXCL_PS_SIGN
- ORA_WSH_ORDR_TYP_EXCL_BOL_SIGN
- ORA_WSH_ORDR_TYP_EXCL_CI_SIGN
Specifying an order type in the ORA_WSH_ORDR_TYP_EXCL_PS_SIGN lookup excludes the packing slip from the signature process. Specifying an order type in the ORA_WSH_ORDR_TYP_EXCL_BOL_SIGN lookup excludes the bill of lading from the signature process. And specifying an order type in the ORA_WSH_ORDR_TYP_EXCL_CI_SIGN lookup excludes the commercial invoice from the signature process. Excluding any of the documents from the signature process means that a document number, signature, ATCUD code, and QR code aren't generated for that order type and document combination.
This feature provides you more control over exactly which shipping documents are included in the signature process for reporting to the Portuguese tax authority to assist in maintaining compliance with the appropriate regulations.
Steps to Enable
In the Setup and Maintenance work area, use the Manage Shipping Lookups task to exclude the signature process for an order type and document combination:
- Offering: Manufacturing and Supply Chain Materials Management
- Functional Area: Shipping
- Task: Manage Shipping Lookups
Exclude Packing Slip from the Signature Process
- On the Manage Shipping Lookups page, search for the ORA_WSH_ORDR_TYP_EXCL_PS_SIGN lookup type.
- In the ORA_WSH_ORDR_TYP_EXCL_PS_SIGN: Lookup Codes section, click Actions > New.
- In the lookup code field, enter the order type for which the signature process should be excluded.
- Click Save and Close.

Exclude Return to Vendor Shipments from the Packing Slip Signature Process
Exclude Bill of Lading from the Signature Process
- On the Manage Shipping Lookups page, search for the ORA_WSH_ORDR_TYP_EXCL_BOL_SIGN lookup type.
- In the ORA_WSH_ORDR_TYP_EXCL_BOL_SIGN: Lookup Codes section, click Actions > New.
- In the lookup code field, enter the order type for which the signature process should be excluded.
- Click Save and Close.

Exclude Outside Processing Shipments from the Bill of Lading Signature Process
Exclude Commercial Invoice from the Signature Process
- On the Manage Shipping Lookups page, search for the ORA_WSH_ORDR_TYP_EXCL_CI_SIGN lookup type.
- In the ORA_WSH_ORDR_TYP_EXCL_CI_SIGN: Lookup Codes section, click Actions > New.
- In the lookup code field, enter the order type for which the signature process should be excluded.
- Click Save and Close.

Exclude Sales Order Shipments from the Commercial Invoice Signature Process
Use these order type values for the Lookup Code field.
| Lookup Code | Meaning |
|---|---|
| DROP_SHIP | Drop ship |
| OUTSIDE_PROCESSING | Outside processing |
| RETURN_TO_VENDOR | Return to supplier |
| RMA | Return material authorization |
| SALES_ORDER | Sales order |
| TRANSFER_ORDER | Transfer order |
| TRANSFER_ORDER_RETURN | Return transfer order |
| UNREFERENCED_SUPPLIER_RETURN | Unreferenced supplier return |
Tips And Considerations
Excluding any of the documents from the signature process means that a document number, signature, ATCUD code, and QR code are not generated for that order type and document combination.
Key Resources
- Oracle Fusion Cloud SCM: Implementing Manufacturing and Supply Chain Management guide, available on the Oracle Help Center.
- Oracle Fusion Cloud SCM: Using Shipping guide, available on the Oracle Help Center.
- Oracle Fusion Cloud Financials: Using Financials for EMEA, available on the Oracle Help Center.
- EMEA Implementation Resources (Doc ID 2576459.1).
Access Requirements
Users who are assigned a configured job role that contains these privileges can access this feature:
- Manage Shipping Parameters for Portugal (WSH_MANAGE_SHIPPING_PARAMETERS_PORTUGAL_PRIV)
- Print Shipping Reports for Portugal (WSH_PRINT_SHIPPING_REPORTS_PORTUGAL_PRIV)
These privileges were available prior to this update.
Selected Shipping Bug Fixes in This Update
This update includes some bug fixes that can change the way Oracle Shipping works. This isn't a full list of all the bug fixes in this update. This list includes the bug fixes that can cause a noticeable change in application behavior.
Prevent Ship Confirm of a Transfer Order when Lot Uniqueness is Violated in the Destination Inventory Organization
Prior to this update, you could create a transfer order for a lot-controlled item between a source inventory organization with the Lot Uniqueness organization parameter set to No uniqueness control and a destination inventory organization with the Lot Uniqueness organization parameter set to Unique across items. However, upon receipt in the destination inventory organization, you would receive this error message: You cannot use the lot specified because it violates the lot uniqueness rule defined for the item or organization (WSH-2460578). This resulted in an in-transit shipment that couldn't be received in the destination inventory organization. After the update, ship confirm is now prevented in the source inventory organization. You can then backorder the item, select another lot that doesn’t violate lot uniqueness, and proceed with ship confirm.
Oracle reference: 33134971
Delay Submitting Attach Shipping Documents to Shipment Scheduled Process
During the ship confirm process, the Attach Shipping Documents to Shipment scheduled process is submitted to attach the output of the shipping document process to the shipment. Prior to this update, the process couldn't attach the shipping documents if the Shipping Document job set didn't submit the shipping document process in time or if the shipping document process took more than 120 seconds to complete. With this update, we've introduced a 120-second delay in executing the Attach Shipping Documents to Shipment scheduled process to address this issue. If the 120-second delay is not enough for the shipping document process to complete and the scheduled process is not attaching the shipping documents, log a service request with support so that we can evaluate and provide information on increasing the delay.
Oracle reference: 35631440
Send Manifest Request for Shipments Without Customer
Prior to this update, the Send Manifest Request scheduled process could only be completed for the shipments created when the customer was selected as an Optional Shipment Grouping Attribute on the Manage Shipping Parameter setup. With this update, you can now send a manifest request for shipments even when the customer isn't set as an Optional Shipment Grouping Attribute.
Oracle reference: 29699528
Print Country of Origin on Shipping Documents for Drop Ship Orders
With this update, the shipping documents for drop ship orders now print the country of origin information captured during the advance shipment notice (ASN) creation process.
Oracle reference: 35798682
Retrieve More Than 500 Serial Numbers Using Shipment and Shipment Line REST Resource
Prior to this update, you could only retrieve 500 serial numbers for a shipment line with more than 500 serial numbers using the Shipment and Shipment Line REST resource. With this update, you can now retrieve all serial numbers associated with the shipment line using limit and offset parameters.
Oracle reference: 35864816
Stop Signature Generation for Portugal Shipments When Previous Signature Isn't Generated
All Portugal shipping documents must have a unique, autogenerated e-signature. The values used for creating an e-signature are confirm date, document number, gross amount, and previous signature. Prior to this update, the e-signature was generated without using the signature of the last document in case the previous signature couldn't be generated. With this update, if a signature can't be generated for a document number, the signatures won't be generated for all the subsequent document numbers, and the shipping documents won't be generated. You must submit the Generate E-Signature on Shipping Documents scheduled process to generate the signature for failed shipments and to complete the rest of the Portugal shipping document flow for the shipment. Additionally, you can use the Ship-from Organization parameter in the Generate E-Signature on Shipping Documents scheduled process to generate the signature for all the shipments in an organization without the signature and complete the rest of the Portugal shipping document flow.
Oracle reference: 35605298
Steps to Enable
You don't need to do anything to enable this feature.
Receiving
View Open Lines for Receipt or Put Away Using a REST Resource
You can now use the Receiving Receipt Expected Shipment Lines and Receiving Receipt Put Away Lines List of Values REST APIs to query and view data for your inbound shipment lines awaiting receipt or put away, respectively. These new List of Values REST APIs return only key data for lines awaiting receipt or put away resulting in better performance than the existing Lines to Receive or Lines to Put Away REST APIs.
The new List of Values REST APIs are now streamlined to provide better performance. For example, certain query parameters such as Document Number have been replaced by Purchase Order Number and Transfer Order Number. Adding these parameters to the payload and removing unneeded parameters will improve payload response times
The Receiving Receipt Expected Shipment Lines and Receiving Receipt Put Away Lines REST APIs provide a more efficient way to query your open inbound shipment lines awaiting receipt or put away for display on your own user-defined page or a partner mobile application.
Steps to Enable
Review the REST service definition in the REST API guides to leverage (available from the Oracle Help Center > your apps service area of interest > APIs & Schema). If you are new to Oracle's REST services you may want to begin with the Quick Start section.
Key Resources
- Oracle Fusion Cloud SCM: REST API for Oracle Fusion Cloud SCM guide, available on the Oracle Help Center.
Access Requirements
Users who are assigned a configured job role that contains these privileges can access this feature:
- View Receiving Receipt Lines to Put Away by Web Service (RCV_VIEW_RECEIVING_RECEIPT_PUT_AWAY_WEB_SERVICE_PRIV)
- Create Receiving Receipt by Web Service (RCV_CREATE_RECEIVING_RECEIPT_WEB_SERVICE_PRIV)
These privileges were available prior to this update.
Selected Receiving Bug Fixes in This Update
This update includes some bug fixes that can change the way Oracle Receiving works. This isn't a full list of all the bug fixes in this update. This list includes the bug fixes that can cause a noticeable change in application behavior.
Improve Serial Number Descriptive Flexfield Visibility
With this update, serial number descriptive flexfields that are entered on an advance shipment notice (ASN) are now visible on the Manage Serial Numbers page.
Oracle reference: 35784277
Steps to Enable
You don't need to do anything to enable this feature.
Redwood Experience
These features were built in Redwood, Oracle’s next-generation user experience. Redwood brings state-of-the-art, consumer-grade user experiences across devices to the sophisticated enterprise scenarios that Oracle enables.
View Inbound Shipment Details from the Responsive Self-Service Receiving Application on a Redesigned Page
Users who receive goods in the Oracle Responsive Self-Service Receiving application can now view their inbound shipment details on a newly redesigned page. If your organization requires suppliers to create ASNs for purchase orders or receive transfer orders using the Oracle Responsive Self-Service Receiving application, then once the ASN is created or the transfer order is shipped, the inbound shipment number becomes an active link that users can select to view those shipment details. The inbound shipment page contains useful information like the shipped quantity, tracking number, shipping method, and more.

View Inbound Shipment
This feature provides users with better insight into the inbound shipment details for orders received using the Oracle Responsive Self-Service Receiving application.
Steps to Enable
Provide the required access before using the feature. Details are in the Access #Requirements section.
Tips And Considerations
While we have taken every measure so that you can install and run this application as seamlessly as possible, consider the following to use the application to its full potential.
- My Receipts (New):
- To access the new My Receipts (New) navigation entry point, you must configure roles that contain the Receiving Self Service Responsive Application User Duty (ORA_RCV_RECEIVING_SELF_SERVICE_PWA_USER_DUTY) duty role.
Key Resources
- Oracle Fusion Cloud SCM: Using Receiving guide, available on the Oracle Help Center.
- Oracle Fusion Cloud SCM: Implementing Manufacturing and Supply Chain Materials Management guide, available on the Oracle Help Center.
Access Requirements
Users who are assigned a configured job role that contains these privileges can access this feature:
- View Inbound Shipment Using Responsive Receiving Application (RCV_VIEW_INBOUND_SHIPMENT_WITH_PWA_PRIV)
- View Inbound Shipment for Business Unit by Web Service (RCV_VIEW_INBOUND_SHIPMENT_BY_BU_WEB_SERVICE_PWA_PRIV)
These privileges are new in this update.
Cost Management
Absorb This Level Component Item Overheads in Plant Overheads
If you use standard cost method for valuing your inventory, you can now define plant overheads by using a new absorption type to absorb component overheads with Cost Level set to This level. In the Manage Overhead Rates page, you can specify the absorption type for plant level overheads, item category specific overheads, and item specific overheads. When you run the Roll up Costs process, the product cost gets calculated, after including the overheads, as specified in the overhead rates setup.
You can use the following absorption types when setting up overhead rates:
- Fixed - A fixed amount overhead is added to the product cost.
- Percentage
- Percentage of material cost at all levels (prior to update 24A -> Percentage of material cost)
- Percentage of total cost excluding overheads at this level (prior to update 24A -> Percentage of total cost)
- Percentage of total cost including overheads at all levels (new absorption type introduced with this feature)
Overhead Absorption Types
| Cost Source | Cost Element Type | Cost Level | Percentage | Percentage of material cost at all levels | Percentage of total cost excluding overheads at this level | Percentage of total cost including overheads at all levels |
|---|---|---|---|---|---|---|
| Entered | Resource | This Level | No | No | Yes | Yes |
| Entered | Material | This Level |
Yes | Yes | Yes | Yes |
| Entered | Overhead (buy items) | This Level |
No | No | No | Yes |
| Entered | Resource | Lower Level |
No | No | Yes | Yes |
| Rolled-up | Overhead | Lower Level |
No | No | Yes | Yes |
| Entered | Material | Lower Level |
No | Yes | Yes | Yes |
This feature provides the following benefits:
- Flexibility in configuring the overhead rates to absorb manufacturing overheads per their business requirements.
- Accurately calculate your product costs by maintaining your overhead rates in the system.
- Significantly reduce your time and effort needed to report correct inventory value for your enterprise.
Steps to Enable
You don't need to do anything to enable this feature.
Tips And Considerations
- You can define overhead rates using the Manage Overhead Rates page, the desktop spreadsheet integration, or the Standard Overhead Rates REST API.
- After you upgrade to update 24A, all the existing cost scenarios would show the new absorption types in the system without any manual intervention. An exception to this would be for the cost scenarios rolled up in update 23D, where the View Rolled-up Costs page would show the old absorption types.
Key Resources
- Oracle Fusion Cloud SCM: Implementing Manufacturing and Supply Chain Materials Management Guide, available on the Oracle Help Center.
Access Requirements
Users who are assigned a configured job role that contains these privileges can access this feature:
- Manage Resource and Overhead Rates (CST_MANAGE_RESOURCE_OVERHEAD_RATES)
This privilege was available prior to this update.
Upload Standard Overhead Rates Using REST Service
Create and edit overhead rates using the Standard Cost Overhead Rates REST service. The rates can then be used to roll up item standard costs.
The benefits of this feature include:
- Enhanced Automation and Integration: The extended REST API functionality enables seamless integration with your existing systems and software. This automation not just improves overhead rate management but also ensures data consistency across your organization.
- Improved Efficiency in Overhead Rate Management: With the new REST API capabilities for creating, updating, and deleting standard overhead rates, you can efficiently manage overhead rates by eliminating the need for manual data entry, reducing errors and saving time.
- Increased Scalability and Agility: The ability to define overhead rates for multiple items using REST API provides your business with greater scalability and agility. You can easily adapt and manage overhead rates across a growing range of products, without being hindered by time-consuming manual processes.
Steps to Enable
Review the REST service definition in the REST API guides to leverage (available from the Oracle Help Center > your apps service area of interest > APIs & Schema). If you are new to Oracle's REST services you may want to begin with the Quick Start section.
Tips And Considerations
- The cost organization and cost book used to create the overhead rate should be associated with the cost scenario.
- For supply chain cost rollup enabled cost scenarios, the cost organization and cost book should be part of the cost rollup group selected in the cost scenario.
- You cannot establish overhead rates for cost scenarios associated with a periodic average cost book.
- Overhead rates should be unique for a cost scenario.
- A plant overhead rate should have unique combination of cost organization, cost book, effective start date, plant, item category, and item.
- A work center overhead rate should have unique combination of cost organization, cost book, effective start date, plant, work center, and resource type.
- For a given overhead rate, the combination of cost element, expense pool, and absorption type should be unique.
- In the case of plant overhead rates, you have the flexibility to create overhead rates either at the plant level or for a given product line or for a given product.
- All validations that apply to the user interface are also relevant and applicable to the REST API.
- Consider testing this REST API with varying data volumes to determine the most optimal batch size that aligns with your specific use case.
Key Resources
- Oracle Fusion Cloud SCM: Using Supply Chain Cost Management guide, available on the Oracle Help Center.
- Oracle Fusion Cloud SCM: REST API for Oracle Fusion Cloud SCM guide, available on the Oracle Help Center.
Access Requirements
Users who are assigned a configured job role that contains these privileges can access this feature:
- Manage Resource and Overhead Rates (CST_MANAGE_RESOURCE_OVERHEAD_RATES)
This privilege was available prior to this update.
Include Material Overheads in Maintenance Expense
You can now include the overheads attached to components used in a maintenance work order as part of the maintenance expense.
Let's consider an example of maintenance work order for which a component and resource were reported. Currently, the overhead component debits the Expense accounting line type which leads to under-reporting of the total maintenance expense.

Distributions - Current Behavior
With this change, the overhead cost element will debit the Maintenance Expense.

Distributions - Enhanced Behavior
To include the material overheads in Maintenance Expense, you need to create an overhead rule on the Manage Accounting Overhead Rules page with the absorption type set to Include in Work Order.

Manage Cost Accounting Overhead Rules
Including the material overhead in the maintenance expense will ensure that maintenance expenses are accurate.
Steps to Enable
Use the Opt In UI to enable this feature. For instructions, refer to the Optional Uptake of New Features section of this document.
Offering: Manufacturing and Supply Chain Materials Management No Longer Optional From: Update 24C
- Feature Name: Include Material Overheads in Maintenance Expense
Key Resources
- Oracle Supply Chain Management Cloud: Implementing Manufacturing and Supply Chain Materials Management Guide, available on the Oracle Help Center.
Access Requirements
Users who are assigned a configured job role that contains these privileges can access this feature:
- Create Cost Distributions (CST_CREATE_COST_DISTRIBUTIONS)
- Review Cost Distribution (CST_REVIEW_COST_DISTRIBUTIONS)
- Manage Overhead Rules (CST_MANAGE_ACCOUNTING_OVERHEAD_RULES)
Use the Enhanced Standard Cost Reporting for Supply Chain Cost Rollup
You can now analyze and report critical information for your supply chain cost rollup in OTBI and third-party applications using BICC extracts.
- In the Work Order Costs Real Time subject area, Work Definition Unit Cost attribute is available to analyze variances:
Work Definition Unit Cost - This is the unit cost calculated using the work definition of the product.

Work Definition Unit Cost
- In the Standard Cost Real Time subject area, the Cost Type attribute is available to track user entered buy cost of component and standard cost of component.
Cost Type - Indicates whether this is the buy cost or standard cost.

Cost Type
- The following cost accounting view objects provide supply chain cost rollup specific information and are available for extract with BICC:
| BICC Objects | Available prior to update 24A |
|---|---|
| Cost Rollup Group Details | No |
| Cost Scenarios | Yes |
| Standard Cost Details | Yes |
| Transfer Charge Rule Sets | No |
| Transfer Charge Rules | No |
| Work Order Cost Variance Details | Yes |
This feature helps you to accurately report and analyze supply chain cost rollup specific information for different business requirements.
Steps to Enable
You don't need to do anything to enable this feature.
Tips And Considerations
These specific attributes and view objects will be populated only if you have enabled the supply chain cost rollup feature.
Key Resources
- For OTBI, refer Oracle Fusion Cloud SCM: Using Supply Chain Cost Management Guide and Oracle Fusion Cloud SCM: Subject Areas for Transactional Business Intelligence in SCM, available on the Oracle Help Center.
- For BICC, refer Oracle Fusion Cloud SCM: Extract Data Stores for SCM Guide, available on the Oracle Help Center.
Access Requirements
Users who are assigned BI Administrator role and also have permission to open, view, and edit repository files using the Administration tool or the Oracle BI Metadata web service.
Users who are assigned BI Administrator role, which also has BICC Console access are able to extract data using BICC objects.
Use the Enhanced Inventory Valuation Page to Include Operational View of Inventory Value at the Inventory Organization and Subinventory Level
You can now review and analyze inventory value at the inventory organization and subinventory level, where the on-hand quantity and unit cost at that level is used to determine the inventory value. The Inventory infolets have been enhanced to also display the Inventory Value instead of the Costed Value.

New Option to View Inventory Value at Inventory Organization, Subinventory Level
Here are some of the advantages this feature provides:
- Prior to this update, inventory value was only displayed at the valuation unit level. Costed and accounted value was displayed when viewing valuation information by inventory organization and sub inventory. From this update, the Review Inventory Valuation page will by default display inventory value when viewing data by inventory organization and subinventory at summary level and for each individual item when you drill down to the item level details.

Item Level Inventory Value by Inventory Organization and Subinventory
- The Period Inventory Valuation Report has also been enhanced and a new inventory valuation template has been introduced to view inventory value by item category, inventory organization, and subinventory.

New Template for Viewing Inventory Value by Item Category, Inventory Organization, Subinventory
Steps to Enable
You don't need to do anything to enable this feature.
Tips And Considerations
-
The new views will help nonaccounting users to get an operational view of inventory value which may be different from the accounting view in the following instances:
- Valuation unit is at the cost organization level and user views item level inventory valuation at the inventory organization level.
- Valuation unit is at the inventory organization level and user views item level inventory value by subinventory.
- Use the Costed and Accounted Value view when performing account reconciliation at the inventory organization or subinventory level.
Key Resources
- Oracle Fusion Cloud SCM: Using Supply Chain Cost Management guide, available on the Oracle Help Center.
- What's New: Use Enhanced Period Inventory Valuation and Gross Margin Reporting
Access Requirements
- Users who are assigned configured job roles that contain these privileges are able to access this feature:
- Review Inventory Valuation (CST_RUN_INVENTORY_VALUATION_REPORT)
- Run Inventory Valuation Report (CST_RUN_INVENTORY_VALUATION_REPORT)
- These privileges were available prior to this update.
Fiscal Document Capture
Use Additional CFOP Codes in Fiscal Document Capture 
Capture the incoming fiscal documents with the CFOP values of 5906/6906 and 5907/6907 available with Internal Transfers fiscal flow also as a Bookkeeping fiscal flow for the movement of materials between companies and warehouses. Prior to this update, using the Internal Material Transfer fiscal flow you could only capture the fiscal documents when the warehouse is a company site, for example, a company storage where you do the “from and to” material transfers. With this update, you can also capture fiscal documents as Bookkeeping fiscal flows even when the warehouse belongs to another company.
Capture incoming fiscal documents with the CFOP value of 5921/ 6921 and 1921/2921 related to the material remittance for sales using the Material Returned by Seller and Material Returned by Customer fiscal flows, along with the book keeping fiscal flow. This allows you to capture and record the inventory when a customer returns the goods, and the seller wants to record them back in their inventory. If the customer is not an ICMS taxpayer or if there is any problem in the material remittance, then the first party can issue an FD on behalf of the customer to record the material return using the Material Returned by Seller fiscal flow.
Flexibility to capture the inbound fiscal documents with specific CFOPs with relevant fiscal flow as per specific business requirements.
Steps to Enable
You don't need to do anything to enable this feature.
Tips And Considerations
Ensure that you have set these CFOPs to active only in the fiscal flow that your business wants to use. Having the same CFOP as active in more than one fiscal flow requires manual intervention from the Manage Interface Fiscal Documents page.
Key Resources
- Oracle Supply Chain Management Cloud: Using Fiscal Document Capture guide, available on the Oracle Help Center.
Access Requirements
Users who are assigned a configured job role that contains these privileges can access this feature:
- Load Electronic Fiscal Document (CMF_LOAD_XML_FISCAL_DOCUMENT)
- Capture Fiscal Document (CMF_ENTER_FISCAL_DOCUMENT)
Capture FCI Code for Inbound Material Purchases
Capture the FCI code for inbound domestic and import material purchases, and internal transfers using the Brazil Fiscal Document Capture.
Ficha de Conteúdo de Importação (FCI) code is a required attribute to capture and report if the businesses have a certain amount of imported items in their cost for domestic sales, or as internal transfers operating in Brazil. An Item FCI Number will remain the same when the imported items percentage belongs to a same “item origin”. When a new percentage of imported item is determined for an item and the item origin is different from the existing one, then a new FCI number will be requested and associated with the item. If an item has an FCI number, then all the fiscal documents issued against this item will have the FCI Number information and FCI item origin.
Supports compliance in recording and reporting the Ficha de Conteúdo de Importação (FCI) assigned by the government containing information to identify the taxpayer and the item's imported content.
Steps to Enable
You don't need to do anything to enable this feature.
Tips And Considerations
- Value in the nFCI tag of the XML document is captured as the FCI Number in the lines section of Fiscal Document UI which is of 32 characteristics and recorded as alphanumeric value of specific pattern 8(Aplhanumeric)-4(numeric)-4(Alphanumeric)-4(Alphaumberic)-12(Alphanumeric), for example, E1802652-7410-4E12-A6C1-73FFFAED8652.
- Along with FCI Number, ICMS Origin tag from the XML is used to represent the import percentage of an item for tax computations, which is derived and recorded as a tax attribute under Tax classification in the fiscal document line.
- FCI number is applicable only for Nfe fiscal documents so Cte fiscal documents for freight will not have these details.
Key Resources
- Oracle Supply Chain Management Cloud: Using Fiscal Document Capture guide, available on the Oracle Help Center.
Access Requirements
Users who are assigned a configured job role that contains these privileges can access this feature:
- Load Electronic Fiscal Document (CMF_LOAD_XML_FISCAL_DOCUMENT)
- Capture Fiscal Document (CMF_ENTER_FISCAL_DOCUMENT)
Controlled Availability Features
This section includes a list of features that are being offered in our Controlled Availability program.
NOTE: These features are not generally available for all customers at this time. These features are available only through the Controlled Availability program, and approval is required to become a part of the program. To take part, you'll be required to participate in testing and provide feedback. Some features may require other types of participation as well.
Don't worry if you don't have time to be a part of the early-stage program: you can uptake these features when they're generally available for all customers.
We invite you to browse the list of features to see whether you're interested in implementing any at this time. The following table provides information about how to sign up for access. Please sign up soon: the Controlled Availability program has limited capacity, and some features are designed for specific types of customers. You can find more information about the available features in the section that follows the table.
We look forward to hearing your thoughts and ideas as you participate in the Controlled Availability program!
| Module | Feature Name | Feature Description | Type of Customer Needed to Test | How to Sign Up | Controlled Availability Release |
|---|---|---|---|---|---|
| Inventory Management | Use Mobile Inventory for Healthcare Providers |
You can now use a mobile device to perform cycle counts, receiving, put away, stocking inquiries, stock issues, pick confirm, subinventory transfers, and periodic automatic replenishment (PAR) counts. These mobile flows support scanning relevant barcode data using either a camera-based or device-based scanner. |
Healthcare providers | Enter a service request with Oracle Support to request access to this feature. | 24A |
Use Mobile Inventory for Healthcare Providers
You can now use a mobile device to perform cycle counts, receiving, put away, stocking inquiries, stock issues, pick confirm, subinventory transfers, and periodic automatic replenishment (PAR) counts. These mobile flows support scanning relevant barcode data using either a camera-based or device-based scanner.
You can access the new mobile flows by clicking the Inventory Management (New) menu entry under the Supply Chain Execution navigation group. Alternatively, you can directly navigate to individual mobile pages by clicking on the individual Quick Actions. For example, clicking the PAR Count (Mobile) quick action takes you directly to the PAR Count mobile page.

Inventory Management (New)
PAR Count
As a health care provider, improve your efficiency by entering Periodic Automatic Replenishment (PAR) counts using a mobile device in real time, as well as in an offline mode. You can scan the PAR locations using an external barcode device, invoke the camera on your mobile device to scan a PAR location, or enter the PAR location manually by choosing from a list of values. You can trigger replenishment of the items with the two-bin count method or the order PAR replenishment count type by simply scanning the items. You can enter the quantity to order and the counted quantity for items with a replenishment count type of Order Quantity and On-Hand Quantity respectively. You'll receive a confirmation message when you do an End PAR Count action for a PAR location. You can switch to another PAR location within the same organization if you're done with PAR counts for one PAR location.
The offline mode capability lets you seamlessly perform PAR counts for PAR locations which don't have internet connectivity. You need to stay connected to the Oracle Cloud at the time of choosing the organization before you begin to record your PAR counts in an offline mode. This caches the data for all the PAR locations in the chosen organization allowing you to work offline. You can record your PAR counts the same way as you do in the online mode while you work offline. The recorded PAR counts are synced with Oracle Cloud as soon as your mobile device detects an internet connection.

PAR Count (Mobile)
Pick Confirm
Use a mobile device to perform picking transactions in real time, while physically moving goods from a source to a destination subinventory (staging). Search for open pick lines by pick slip number or order number, and then validate picking information by scanning barcoded identifiers or entering them manually.

Pick Confirm (Mobile)
Receive Goods
Improve your organization's receiving process by using a mobile device to receive your goods. You can search for your expected shipments by scanning a barcode identifier or entering a purchase order, transfer order, or shipment number. You can save time by selecting multiple items when performing a receipt. You can optionally enter receipt details such as tracking number, packing slip, attachments, and descriptive flexfields. Once you've entered your receipt details and submitted the transaction, you'll receive a confirmation toast message indicating that the receipt was successfully created.

Receive Goods (Mobile)
Put Away Goods
Once you've received your goods, you can easily perform the put away transaction using a mobile device. You can search for your receipts to put away by scanning the receipt or item barcode identifier. Alternatively, you can search by entering the receipt or item number. You can streamline your put away process by selecting multiple items to put away. You can either scan or enter the put away subinventory and locator. You can also select the subinventory and locator using a list of values. In the event the item is lot controlled, serial number controlled, or both, you can scan the associated barcode identifier or enter the lot and serial number. Once you've entered the put away details and submitted the transaction, you'll receive a confirmation toast message indicating that the put away transaction was successfully created.

Put Away Goods (Mobile)
Cycle Count
Use a mobile device to record cycle counts in real time while counting the items physically for a quantity-tracked subinventory. You can search the cycle count definition and choose the specific subinventory for which you want to record cycle count entries. This brings up cards for all cycle count sequences corresponding to a cycle count. You can select and click on a card based on the location for which you want to enter the count quantity.
In order to record the count quantity for an item, you need to confirm the subinventory and locator. For a lot-controlled item, you also need to confirm the lot number to record the count quantity corresponding to a lot. Likewise, for a serial-controlled item, you need to confirm the serial number. You can choose to skip an item or lot during cycle counting. The skipped item or lot appears in the list of Uncounted Items. You can skip counting for specific serial numbers when a single count sequence is generated for each serial number. This will make the serial number count sequence appear in the list of Uncounted Items. The cycle count for a serial number is recorded with zero quantity when you choose to skip a serial number during cycle count, which is set up to generate a single count sequence for all the serials.
The Confirm Cycle Count process submits the cycle count entries for a cycle count definition and gives a toast confirmation message.
Cycle Count (Mobile)
Stocking Inquiry
In a healthcare organization, you can now get availability by item or by location on a mobile device. You can view the on-hand quantity for an item in all locations or view the on-hand quantity of all items in a location while you're on the move. The search by item provides a list of locations associated to the item where you have nonzero on-hand quantity. The search by a location provides a list of all the items associated to that location even when you have zero on-hand quantity in that location. It also provides a list of alternate locations that have on-hand quantity for that item.
Stocking Inquiry (Mobile)
Miscellaneous Issue
Using the Miscellaneous Issue mobile page, users can issue out material against an account alias or account number. You now have the ability to walk over to the stocking location, scan the location information (subinventory and locator), scan the item, enter the quantity, and issue the item.
This mobile page provides an enhanced experience where you have a choice of scanning using the barcode scanner or entering details of the location and items.


Miscellaneous Issue (Mobile)
Subinventory Transfer
Using the Subinventory Transfer mobile page, users can transfer material from a source subinventory to a destination subinventory. You now have the ability to walk over to the stocking location, scan the location information (subinventory), scan the item, enter the quantity, and transfer the item.

Subinventory Transfer (Mobile)
This feature provides you with a native mobile experience and barcode-scanning capabilities for seven core inventory flows and PAR counting.
Par Count
As a health care provider, improve your efficiency by entering PAR counts using a mobile device in real time, as well as in an offline mode.
Stocking Inquiry
You can now get item availability by item or by location on a mobile device.
Pick Confirm
The mobile platform allows you to execute picking transactions by scanning barcodes as goods are physically moved. This provides convenience, speed, and accuracy for your picking agents.
Receive Goods
This feature streamlines and simplifies your organization's receiving process by enabling your receiving agents to perform receiving tasks using a mobile device. Manual data entry and data input errors are reduced by allowing users to scan key receiving information such as item numbers, tracking numbers, and packing slips.
Put Away Goods
You can now put away your goods using a mobile device. Data accuracy is improved by enabling barcode scanning for key put away information such as item numbers, subinventories, and locators, Ultimately, this feature allows your organization to save time and expedite the receiving process by putting away goods in a timely manner while reducing data entry errors.
Miscellaneous Issue
The Miscellaneous Issue mobile page provides an enhanced experience where you can scan using the barcode scanner and issue material.
Subinventory Transfer
The Subinventory Transfer mobile page allows you to perform transfers from a source to a destination subinventory by using the barcode scanner.
Cycle Count
You can now use a mobile device to record cycle counts in real time.
Steps to Enable
To enable this feature you need to log a Service Request (SR).
In your SR, ask to join the Mobile Inventory for Healthcare Providers Controlled Availability Program. If you're approved, you'll be required to participate in testing and provide feedback. We may request other participation as well.
Tips And Considerations
- These mobile transaction flows are primarily designed for hospital and hospital network use cases.
- Flows are not task based, and they require users to scan available barcodes or manually enter relevant data. For example, scan the receipt number from the receipt traveler during put away or enter the receipt number.
- During the controlled availability period, barcode labels won't be generated within Oracle Fusion Cloud SCM, so you need to use existing labels or generate them using a partner solution.
Key Resources
- Oracle Fusion Cloud SCM: Using Inventory Management, available on the Oracle Help Center.
IMPORTANT Actions and Considerations
Replaced and Removed Features
From time to time, Oracle replaces existing Cloud service features with new features, or removes existing features. Replaced features may be put on a path to removal. As a best practice, you should use the newer version of a replaced feature as soon as the newer version is available.
This section identifies the features in this Cloud service that have been replaced or will be removed.
| Module | Removed Feature | Target Removal | Replacement Feature | Replaced In | Additional Information |
|---|