开发人员工具
SQL Developer
什么是 SQL Developer? 日期:2008 年 4 月 Oracle SQL Developer 是一个 免费的图形化数据库开发工具。使用 SQL Developer,您可以浏览数据库对象、运行 SQL 语句和 SQL 脚本,并且还可以编辑和调试 PL/SQL 语句。您还可以运行所提供的任何数量的报表,以及创建和保存您自己的报表。SQL Developer 可以提高工作效率并简化数据库开发任务。 SQL Developer 可以连接到任何 9.2.0.1 版和更高版本的 Oracle 数据库,并且可以在 Windows、Linux 和 Mac OSX 上运行。 SQL Developer 包括了移植工作台,它是一个重新开发并集成的工具,扩展了原有 Oracle 移植工作台的功能和可用性。通过与 SQL Developer 紧密集成,使用户在一个地方就可以浏览第三方数据库中的数据库对象和数据,以及将这些数据库移植到 Oracle。 Oracle SQL Developer 与 Oracle APEX 集成,使您可以浏览应用程序和执行其他 Application Express 活动。通过 Oracle SQL Developer,您可以浏览、导出和导入、删除或部署应用程序。有许多 Application Express 报表可供选择,您可以创建自己的定制报表。 最新版本的 Oracle SQL Developer 包括为版本控制和源代码控制系统 CVS(并发版本控制系统)以及 Subversion 提供集成的支持。支持版本控制是通过一个可以浏览和读取文件系统中存储的文件的文件浏览器实现的。您可以在 SQL Developer 中打开并编辑这些文件。除了 SQL Developer 的这些主要新增特性之外,1.5 版还包括了许多更新的特性,如 SQL 格式化、模式比较、复制和导出向导,以及对 Sybase 的移植支持。Times Ten 支持也集成在该产品中。还提供了所有 SQL Developer 1.5 新增功能的列表。 下载 Oracle SQL Developer 1.5,该版本于 2008 年 4 月 在 OTN 上发布。 下面是 SQL Developer 的功能摘要。单击缩略图查看大图。 功能
SQL Developer 完全支持与 Oracle 9i 及更高版本的连接。 . 用户可以创建与非 Oracle 数据库 MySQL、SQL Server、MS Access 和 Sybase 的连接,以便浏览对象和数据。这些数据库还可以使用有限的工作表功能。
将对象按类型分组。对于每个对象类型,可以应用筛选器来限制显示。
创建表时,用户可以为填充列值指定序列和插入前触发器。
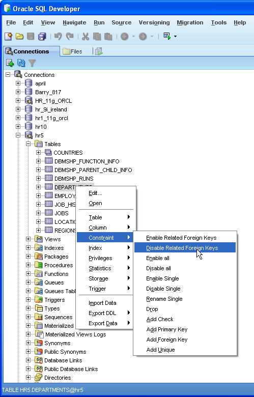
大多数对象都具有一般编辑对话框,并且可以通过右键单击调用上下文菜单来进行特定修改。
使用查询创建器可以通过拖放操作快速创建 SQL 查询、选择表以及通过单击鼠标选择列。
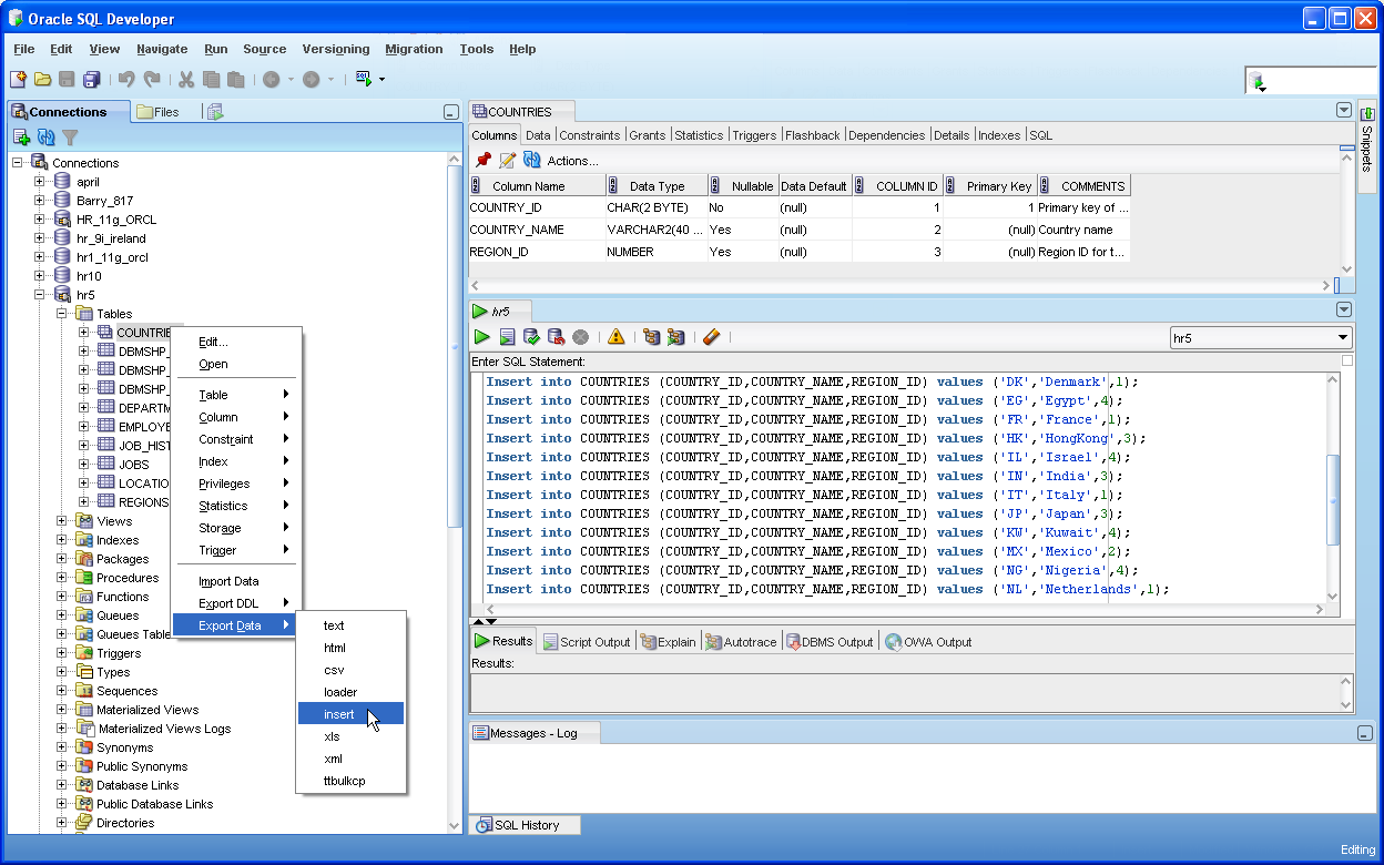
可以从任何数据网格导出数据。这包括表 > 数据、SQL 工作表结果和报表输出。
所有打开的文件将在 SQL 工作表中打开。用户只需从右上角的列表中选择相应的连接,即可编辑、执行和保存。
所有打开的 .pks、.pkb 和 .pls 文件将在 PL/SQL 代码编辑器中打开。用户可以编辑、使用代码片段,编译并保存这些文件。
大多数提供的报表都包括点击方式。如果用户单击结果行,将显示该行中对象的定义。还可以将任一报表的 SQL 拖进工作表,对其进行编辑,然后存储为您自己的自定义报表。
SQL Developer 利用 JDeveloper IDE。这将允许开发人员编写扩展。 加入 OTN Oracle SQL 开发人员论坛。 |